夜雨聆风
乐于分享
好东西不私藏
首页
教程
玩机教程
网站开发
WordPress
源码
模板主题
网站源码
插件脚本
软件
手机应用
电脑应用
iOS专区
TV盒子
车机软件
办公开发
游戏
好片推荐
活动资讯
最新活动
科技资讯
其他资源
实用趣站
零散资源
谈天说地
关于我们
进制转换
毒鸡汤
画图板
代码运行
在线排版
今天吃啥
随机密码
在线Markdown
关注本站
微信
当前位置:
夜雨聆风
>
技术教程
>
软件教程
>
逆向日常
逆向日常
当前时间: 2026-01-09 15:56:37
分类:
软件教程
评论(0)
本文最后更新于
2025-07-22
,某些文章具有时效性,若有错误或已失效,请在下方
留言
或联系
老夜
。
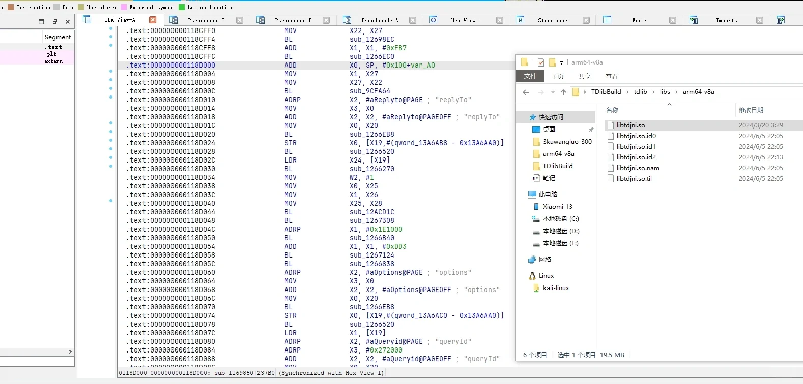
逆向日常
搞到个牛逼的单,逆一下纸飞机的后端库
#二进制
#安卓逆向
#网络安全
#我的纸飞机
本站文章均为手工撰写未经允许谢绝转载:
夜雨聆风
»
逆向日常
wang
上一篇
集成学习 策略梯度 逻辑回归
下一篇
当初💐2w买的生信分析R语言代码全部分享
猜你喜欢
   
  
【计算机毕设/任务书-免费领取源码】基于Java Web的防疫工作志愿者服务平台
   
  
挖到宝了!这款日内区间指标源码太香了!针对09:00-11:30时段,自动计算3周期高低点差值,绘制多档黄色关键价位线并标注数值!
   
  
【计算机毕设/任务书-免费领取源码】基于SSM的学生公寓管理系统设计与实现
   
  
通达信【风口补强主图】指标源码详解免费分享
   
  
【计算机毕设/任务书-免费领取源码】基于Java的药店药品信息管理系统
   
  
【计算机毕设/任务书-免费领取源码】基于Java的自助医疗服务系统
   
  
黄白助手点歌源码分享及搭建教程
   
  
顶俏模式,3-7天源码交付
×
随机推荐:《上海中和软件有限公司招对日开发工程师虚假》
上海中和软件有限公司招对日开发工程师虚假
已关闭评论
)
随机推荐:《吹爆😍好用到😭的5个大学生必备宝藏❗》
吹爆😍好用到😭的5个大学生必备宝藏❗
已关闭评论
)
随机推荐:《抖音返利app哪个好一些》
抖音返利app哪个好一些
已关闭评论
)
随机推荐:《麻将软件到底哪个好玩呀》
麻将软件到底哪个好玩呀
已关闭评论
)
随机推荐:《会玩app避雷》
会玩app避雷
已关闭评论
)