文件格式转换器免费下载使用教程



格式转换
实用教程免费下载


丰富多彩的牛马人生
LIFE RECRUITMENT
宝子们,咱日常工作娱乐时,格式转换的事儿常有。
像我有次要把重要Word文档转成PDF,就想找个好用的工具。
网上搜了一堆,试了好几个,要么转换效果不咋地,要么操作巨复杂。
好不容易找到个看着靠谱的,结果转换后图片超模糊,可把我急坏了,后来才发现是软件限制多。
这让我想到,好多免费东西看着香,其实有陷阱。就像一些流氓
APP,用着用着广告乱飞,还收集隐私。
工作娱乐中类似小麻烦不少,用心找对方法工具,就能轻松解决。
但是今天这款免费的格式转换软件就很香。

下载
PART 1
功能介绍

1
软件介绍

强烈推荐File Converter这款超棒的格式转换工具!它完全免费,没有广告,还是开源的哦!能支持200多种文件格式转换呢,不管是视频、音频、图像,还是文档、电子书啥的,各种类型文件都能转,功能超强大!
2
功能展示

我这里捡大家常用的格式转换看看:
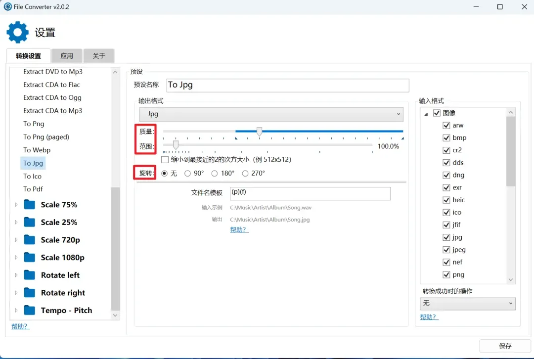
①图片JPG转PNG



在转换时还可以进行压缩,变成75%或者25%,使用这个固定的模型可以不用设置。

另外我们还可以自己设置质量、范围、旋转。

格式转换是有规律的,大家可以参考下表:
| 文件类别 | 支持转换成 | 兼容的输入格式 |
|
|
|
|
|
|
|
|
|
|
|
|
|
|
|
|
3
免费下载





讨论
PART 2
活着

郭麒麟退学挺早的,但他靠自己努力和天赋,在演艺路上一路出彩。
他从相声舞台冒头,凭扎实基本功和超逗的表演圈粉无数。后来进军影视圈,也能快速融入角色,魅力十足。
他这经历让我觉得,人生可不只有一条固定路线。好多时候,咱会被传统教育模式和成长路径框住,觉得非得按部就班完成学业、按常规发展才对。
可郭麒麟退学后却活出了自己的精彩。这说明只要有梦想、有决心,敢打破常规,就算选了条不一样的路,也能成功。
就像生活里不少人,面临学业或职业选择时,总犹豫,怕偏离正轨。
其实每个人都有闪光点和潜力,关键得信自己,勇敢追内心向往的方向,没准就能开启精彩旅程,创造辉煌。




夜雨聆风
