文件格式转换器免费版-超级实用




大家在日常工作和娱乐中,难免会碰到格式转换的事儿。
无论是文档、图片还是音视频文件,格式不兼容的问题都可能带来诸多不便。
为了解决这类问题,很多人会选择使用专门的格式转换工具。市面上的转换软件种类繁多,功能也各不相同,有的支持批量处理,有的具备高质量无损转换的特点,能够满足不同用户的需求。
合理选择适合的工具,不仅能提高工作效率,还能减少文件转换过程中的损失和错误。
因为很多格式转换工具要么需要付费,要么转换效果不理想。
今天,小编为大家推荐一款非常好用的格式转换软件——File Converter。它支持图片、视频、文档和音频等多种格式的转换,使用起来非常便捷,感兴趣的朋友不妨一试!
这款软件最让我惊喜的一点是:它集成在右键菜单栏中,使用时无需反复查找软件,非常方便。



File Converter 是一款完全免费、无广告、开源的格式转换工具,功能非常强大,支持超过200种文件格式的转换。它可以轻松应对视频、音频、图像、文档、电子书等多种类型文件的转换需求,是用户处理文件格式问题的得力助手!
安装也很简单:
1、双击如图的安装程序,或者右击点击【安装】。










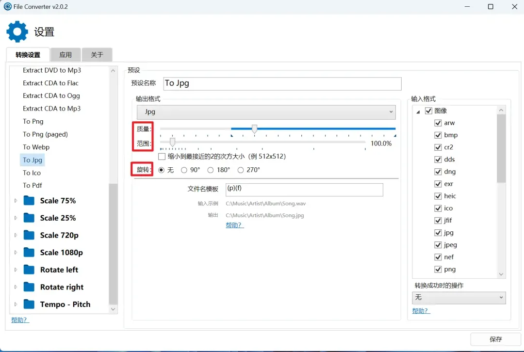
①图片JPG转PNG



在转换时还可以进行压缩,变成75%或者25%,使用这个固定的模型可以不用设置。

另外我们还可以自己设置质量、范围、旋转。




我有个特别有趣的朋友,他坚信自己是“乌鸦嘴”转世,每次预言坏事都特别灵验。
有次我们约好一起去看电影,他一脸笃定地说:“今天肯定会迟到。”结果地铁突发故障,我们被困在车厢里足足半小时。
还有一次,他说:“今天食堂的汤一定咸死人。”那天的汤果然咸得像海水一样,一口都喝不下去。
渐渐地,我开始怀疑他是不是真的拥有某种特异功能。
直到有一天,他信心满满地预言:“今天肯定有人请我吃饭。”结果我们刚出门,就遇到朋友热情邀请去聚餐。
他得意洋洋地冲着我笑:“看吧,我说了……”话还没说完,朋友突然补充一句:“不过你们自己付钱哈。”
从那以后,我们便给他起了个外号,叫“半仙”——因为他从不准自己发财,但吐槽命运却总是精准到位。


下载通道夸克网盘:APP扫码查看更方便

夜雨聆风
