软件分享 |klogg
推
荐一个我工作一年半极高频使用的轻量日志软件——klogg (#`O′)。如果面对海量日志筛选过慢,用它!如果想筛选出关键信息并按序排列,用它!如果喜欢极简风并期望于专注核心问题,用它!这款软件不仅免费,还是windows/linux/mac三端跨平台,对于跨平台开发者来说无疑是莫大福音

· Name klogg
· URL https://klogg.filimonov.dev/
当产品出问题时,需要从海量日志中寻找蛛丝马迹是开发者的家常便饭。我使用过notepad++、vscode等软件做这件事,但终究没有klogg方便和好用。正所谓大道至简,这款软件高频功能也是非常容易上手,下面就分开讲讲

◉ 正则筛选功能
平时使用的ctrl+F只能精确筛选,但是如果我们期望一次性显示很多种日志线索,那么正则筛选就可以发挥巨大作用,按快捷键ctrl+S即可快速开始。需要注意的是,klogg开启功能的小图标区分度还需要改进,有些时候发现没有筛选结果是因为功能没开启


◉ Mark固定功能
如果想固定住某些重点线索在筛选结果中,可以右键某行后点击mark,并且在筛选结果展示范围中选择”Marks and matches”或”Marks”即可


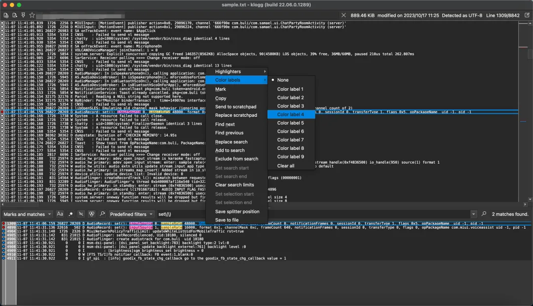
◉ 同词上色功能
选中需要上色的词句,右键,在Color labels就可以选择对应的颜色,这样能醒目标记自己的兴趣点。Mac端有点不好,就是Color label具体是什么颜色并不能提前显示,而windows与linux端就没这个问题,类似于”xx Color label2″

◉ 二次筛选功能
还有一个非常好用的功能,即二次筛选。能够通过常用的ctrl+F,在筛选结果区中再次搜索,可以加快定位

上述就是常用功能的介绍,可以看出来是简单易用到了极致!话说回来,klogg不支持编辑,最开始使用它会有点点不习惯,总想着能够像常规文本编辑器一样动一动,但久而久之就不在意了
以上就是本次分享全部内容,希望对大家有一定的帮助~

夜雨聆风
