配置逆向分析IDA的AI辅助插件MPC配合cherry studio的心得,总结规避事项
2026/2/4
参考博客
https://www.cnblogs.com/alexander17/p/19089720
参考博客原作者
Alexander
参考博客原作者下方的简介

前几天公众号发文章看到有伙伴继续我之前文章的思路,对于那个ELF文件进行了逆向分析,还把报告图片发在回复里,让我受宠若惊,欣喜若狂,喜出望外……我一看里面用到了一个工具——”ida pro mcp”,给 IDA 进行 AI 赋能的强大工具,感觉很有意思,于是今天鼓捣鼓捣配置的问题,屡屡碰壁但还是配置成功了(记得之前配置strix那给我难受的呀XD这个还好),就当作学习配置AI相关软件,记录下来这些吧。
正常流程步骤:
1.安装 IDA 9.2 或 9.1
2.用 IDA 的python311下的python程序 -m pip 来安装 MCP 插件
3.命令行用 ida-pro-mcp.exe 执行 –install 和 –config 操作来安装自动配置和查看当前配置
(***这个步骤连接了 MCP 与 IDA ,让 MCP 插件在本地启动服务,监听并接收 IDA 的上下文信息***)
4.安装 cherry stdio
5.购买 deepseek 的 api 额度并且创建 api key (痛失五块大洋😭),一定保存好!因为它在你创建它之后显示唯一这一次!(虽然说你也可以创建其他的 api key )(https://platform.deepseek.com/)
6.cherry stdio 创建配置好服务

上面的命令配合下面的参数,
(***这个步骤连接了 cherry stdio 与 IDA的 MCP插件,以 IDA 路径下的 python 加载 MCP ,使得 cherry stdio 能够接受 MCP 传输给 cherry stdio 的 IDA上下文信息***)
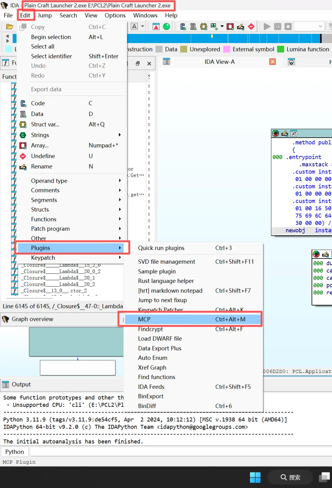
7.规避:
我下载的版本的 IDA 9.2 在默认运行python时不会使用311版本的,但我们是通过311版本python的pip安装MCP插件的,所以新手必须要使用 IDA 软件目录下的命令行工具,在终端运行 –force-path 参数指定 python3.dll

如果不这么做,你用 IDA 打开一个可执行文件开始分析的时候你在 plugins 找不到 MCP
8.使用 IDA 打开一个 .exe 文件,并且使用 cherry stdio 进行简单的分析


提出问题,得到回答,完全正确

完成于2026/2/4
夜雨聆风
