[开源]文件管理系统、云存储管理系统,包含各项文件在线管理功能
一飞开源,介绍创意、新奇、有趣、实用的开源应用、系统、软件、硬件及技术,一个探索、发现、分享、使用与互动交流的开源技术社区平台。致力于打造活力开源社区,共建开源新生态!
一、开源项目简介
Free-Fs 开源文件管理系统:基于 SpringBoot2.x + MyBatis Plus + MySQL + Sa-Token + Layui 等搭配七牛云, 阿里云OSS实现的云存储管理系统。包含文件上传、删除、在线预览、云资源列表查询、下载、文件移动、重命名、目录管理、登录、注册、以及权限控制等功能。
二、开源协议
使用Apache-2.0开源协议
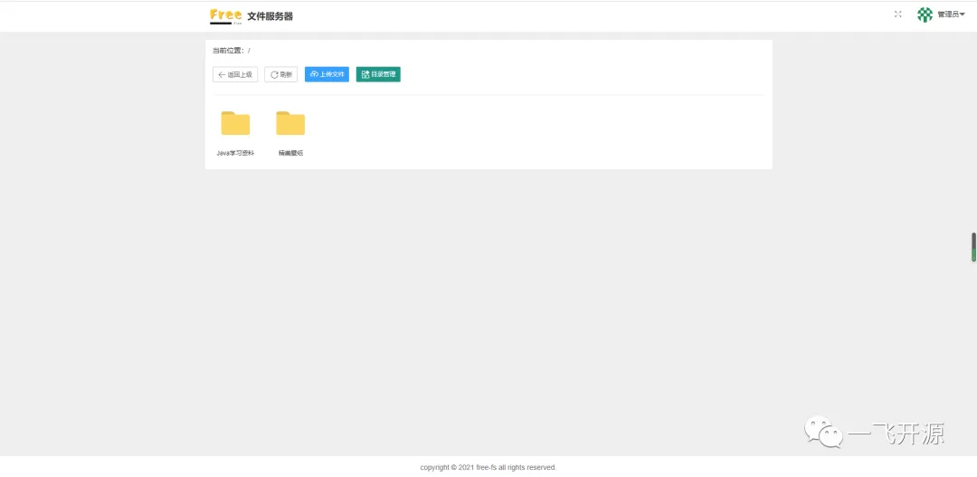
三、界面展示
界面预览
登录页:
注册页:
主页:
资源操作:
目录管理:
重命名:
添加文件夹:
移动文件或目录:
删除文件: 
四、功能概述
Free-Fs 开源文件管理系统:基于 SpringBoot2.x + MyBatis Plus + MySQL + Sa-Token + Layui 等搭配七牛云,阿里云OSS实现的云存储管理系统。包含文件上传、删除、在线预览、云资源列表查询、下载、文件移动、重命名、目录管理、登录、注册、以及权限控制等功能。
五、技术选型
项目技术栈
后端:
-
核心框架:Spring Boot 2.6.6
-
orm: MyBatis Plus
-
数据库:MySQL 8.0
-
权限安全控制:Sa-Token
-
本地缓存:Ehcache
-
文件上传:本地、七牛云、阿里云OSS
-
第三方登录:JustAuth
-
模板渲染:Thymeleaf
前端:
-
Layui v2.5.5
-
Jquery
-
Ajax
文件在线预览解决方案:
-
kkfileview
系统设计

项目开发环境
-
操作系统:Windows 11、macOS
-
构建工具:Maven 3.8.1
-
开发工具:Intellij IDEA
-
应用服务器:Undertow
-
接口测试工具:Postman
-
压力测试工具:Apache JMeter
-
版本控制工具:Github、Gitee
-
Java 版本:8+
-
idea开发插件: lombok
项目结构
- sql 项目数据库文件- src- main- java- com.free.fs- common 公共模块- annotation 自定义注解- aop 自定义切面- config 系统基本配置,web跨域和七牛云配置- constant 系统常量- domain 公共领域对象- exception 全局异常处理和自定义异常- properties 资源读取类- utils 系统工具类- controller 控制层- mapper mapper接口层- model 实体模型层- service 业务接口-impl 业务接口实现- xxApplication.java 启动类- resources- mapper mybatis mapper.xml- static 静态资源包存放js css 第三方插件- templates 静态页面 html- application.yml 配置文件- application-dev.yml 开发环境配置- application-pro.yml 生产环境配置
六、源码地址
访问一飞开源:https://code.exmay.com/
夜雨聆风
