16.7K star!终端文件管理神器,真的优雅!
* 戳上方蓝字“开源先锋”关注我
大年初一,先给大家拜个年!
新的一年,祝各位代码不报错、项目不延期、服务器不宕机、Star 涨不停。
日常我们每天都在和文件打交道,代码、文档、多媒体文件,管理它们成了日常工作中不可或缺的一部分。但你有没有觉得,大多数终端文件管理工具都长得很“朴实无华”,不够酷?
今天开源君给大家带来一个超级酷炫的开源项目 – superfile,让你的文件管理变得既美观又高效。

项目简介
superfile是一个现代且时尚的终端文件管理器,它用Go语言和Bubble Tea框架打造,不仅速度飞快,而且界面简洁美观。简单来说,它就是让你的终端文件管理变得既高效又有趣的神奇工具!无论你是开发者、系统管理员,还是仅仅想在终端里管理文件的用户,Superfile都能成为你的得力助手。

目前在Github上收获了16.7K star!

项目性能特色
-
跨平台支持:一个工具,全平台通用,是不是很爽? -
插件系统:通过插件扩展功能,让你的文件管理更加灵活多样。 -
主题定制:根据个人喜好调整界面,让你的工作更加愉悦。Superfile内置了多种漂亮的主题,还支持自定义主题哦! -
热键支持:对于vim/nvim用户来说,自定义热键简直就是福音,操作效率瞬间提升! -
多面板视图:支持多个文件面板,快速切换,无需关闭当前面板,文件管理效率杠杠的! -
文件预览功能:支持代码高亮、图像、视频等多种格式的文件预览,让你在终端里也能享受视觉盛宴!
快速安装使用
安装superfile超级简单,对于MacOS和Linux用户,只需在终端输入以下命令:
bash -c "$(curl -sLo- https://superfile.netlify.app/install.sh)"
对于Windows用户,可以使用以下powershell命令:
powershell -ExecutionPolicy Bypass -Command "Invoke-Expression ((New-Object System.Net.WebClient).DownloadString('https://superfile.netlify.app/install.ps1'))"
安装完成后,你可以通过命令行启动它,然后就像使用其他文件管理器一样浏览、复制、移动和删除文件。
项目体验展示
来看看superfile的实际操作吧!安装后,只需要打开终端,然后输入spf,接着按一下回车键就搞定了。想退出时,直接按q或者esc键。

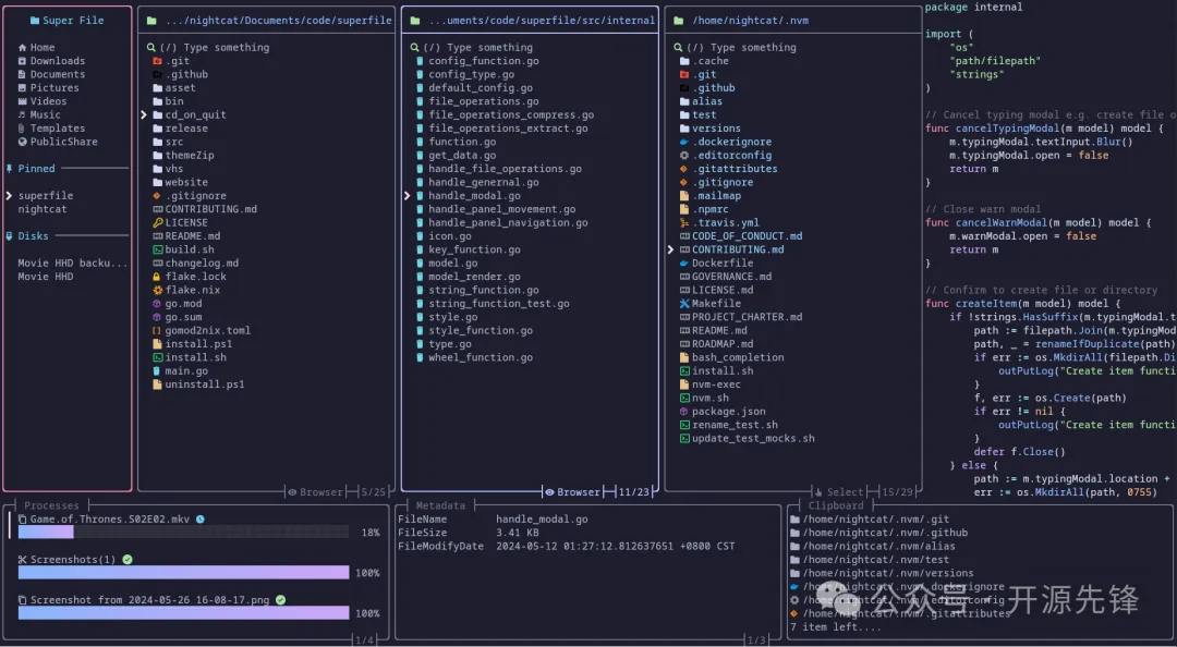
Superfile打开后,你会看到几个面板,主要包括:
-
文件面板:这是默认的焦点,你在这里可以看到文件和文件夹。 -
侧边栏:按 s键可以聚焦到这里,方便快速访问常用的文件夹。 -
进程:按 p键可以查看正在进行的操作。 -
元数据:按 m键可以查看文件的详细信息。

在文件面板中,你可以用几个简单的快捷键来操作文件:
-
移动:用方向键 ↑或k向上,↓或j向下。 -
选择:按 enter或l键可以打开文件或文件夹。 -
返回:按 h或backspace可以返回上一级目录。 -
搜索:按 /键可以搜索文件,输入文件名后,Superfile会显示匹配的结果。 -
创建文件/文件夹:按 ctrl+n,然后输入文件名,按enter确认。如果要创建文件夹,记得在名字后面加上/。 -
重命名:将光标定位到文件或文件夹上,然后按 ctrl+r。 -
复制/剪切:选中文件后,按 ctrl+c复制,按ctrl+x剪切。 -
删除:选中文件后,按 ctrl+d删除。


看这些动图,是不是感觉操作起来行云流水,超级带感?
它还支持插件和主题,让你可以根据自己的喜好定制外观和功能。

就这么简单!Superfile让你在终端里也能享受到图形化文件管理的便利。快去试试吧!
superfile是一款集美观、功能、定制化于一体的现代化终端文件管理器。它以其简洁的界面、强大的功能、灵活的可定制性,为用户提供了一个既高效又愉悦的文件管理体验。如果你还在为文件管理而烦恼,不妨试试Superfile吧!
更多细节功能,感兴趣的可以到项目地址查看:
项目地址:https://github.com/yorukot/superfile
夜雨聆风
