(源码+视频)LabVIEW利用Core Audio API控制音量


LabVIEW 本身无直接控制音量的函数,主流有两种实现方式:
- 推荐方案
:调用 Windows 的 winmm.dll动态链接库中的waveOutSetVolume/waveOutGetVolume函数,控制波形音频的主音量(兼容性好、操作简单)。 - 进阶方案
:调用 coreaudioapi.dll(Core Audio API),支持更精细的音量控制(如单独控制扬声器 / 麦克风),但配置复杂。
今天要分享的是进阶方案,先看看短视频:
已关注
关注
重播 分享 赞
主要步骤为:
-
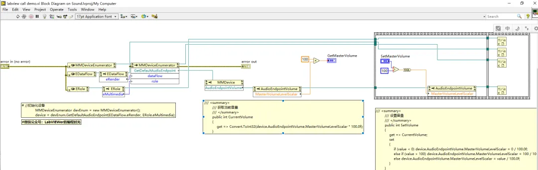
引入 coreaudioapi.dll的核心接口(主要是IAudioEndpointVolume);
最后用C# 封装中间 DLL + LabVIEW 调用自定义 DLL 的方式来实现。

具体大家参考我附件的C#和LabVIEW源码。

源码下载链接:
CoreAudioApi微信公众号LabVIEWer的编程时光.rar
解压缩密码:LabVIEWer-2602
更多精彩:
LabVIEW鼠标模拟教程|3步实现移动+点击,新手也能秒上手
如何在 LabVIEW 中实现系统托盘图标并添加可点击的菜单功能?附(源码例程)

通过网盘获取最新进群码:LabVIEWer聊工控.png
通过网盘分享的知识:
链接: https://pan.baidu.com/s/5PpvK2BieGLywDwxi8gLVXg 复制这段内容后打开百度网盘手机App,操作更方便哦
更多精彩内容,请关注我。

夜雨聆风
