乐于分享
好东西不私藏

天耀云 自定义程序/资料 APP同步配置

天耀云 自定义程序/资料 APP同步配置

  天耀云系列 10.15 支持自定义程序/资料/报表/智能看板的APP 同步开单功能
也就是自己开发的程序 、资料、报表、看板 可以同步到智能ERP app上使用, 相关业务逻辑遵循 业务端的设计,并且可以设置 APP上的可显示字段(非必选或者非关键字段可隐藏),可自由设计APP上字段显示顺序。
登录l_code
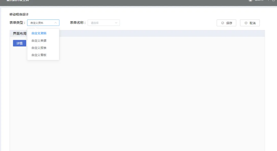
打开移动程序模块  点击新增,
选择表单类型  提供四种,自定义资料  自定义程序  自定义报表 自定义看板
选择表单名称   当前显示的是 已经启用,并且未进行移动配置的  相关表单,选中后 进行移动配置
已用车申请程序 为例 进行配置
详情 为 APP端开单界面 配置, 灰色为必选项  蓝色部分为可选显示项目,手动拖动可改变顺序位置
列表 为 单据列表展示配置   可自由勾选显示项目
配置完毕后 保存 即可  其他 资料/报表/看板 可以此方式配置后 APP端自动显示效果
本站文章均为手工撰写未经允许谢绝转载:夜雨聆风 » 天耀云 自定义程序/资料 APP同步配置

评论 抢沙发

8 + 9 =
  • 昵称 (必填)
  • 邮箱 (必填)
  • 网址
×
订阅图标按钮