老铁你这WPS直接用呀!不直接用还能咋样呀!看我的

老铁你这WPS直接用呀!
不直接用还能咋用呀!
WPS的这4个设置如果不修改,会导致你的C盘爆满,严重的话,可能会导致你的电脑卡顿

首先双击打开WPS,点击菜单里面的“设置”

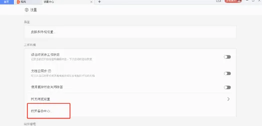
下滑找到“打开备份中心”

选择“本地备份设置”


再次点击菜单,选择“配置和修复工具”

点击“高级”

点击“功能定制”

把这里面的三个选项全部关闭,这样会减少弹窗广告的出现

最后点击“确定”就搞定啦!
你还不赶紧改起来!!!

老铁你这WPS直接用呀!不直接用还能咋样呀!看我的

老铁你这WPS直接用呀!
不直接用还能咋用呀!
WPS的这4个设置如果不修改,会导致你的C盘爆满,严重的话,可能会导致你的电脑卡顿

首先双击打开WPS,点击菜单里面的“设置”

下滑找到“打开备份中心”

选择“本地备份设置”


再次点击菜单,选择“配置和修复工具”

点击“高级”

点击“功能定制”

把这里面的三个选项全部关闭,这样会减少弹窗广告的出现

最后点击“确定”就搞定啦!
你还不赶紧改起来!!!
