OpenClaw 企业微信官方插件,它也来了,据说QQ更直接搞了Qclaw
前期准备
当前,可用企业微信智能机器人接入OpenClaw。在将OpenClaw接入企业微信之前,请确认当前设备已经完成:
-
客户端已安装企业微信最新版本 -
在本地设备安装OpenClaw;或者在腾讯云轻量应用服务器Lighthouse实例中部署了OpenClaw
1.以长连接方式创建智能机器人,获取Bot ID和Secret
通过长连接方式创建的智能机器人,支持被动回复多条消息,支持主动向用户发送消息
可在客户端-工作台,点击-智能机器人-创建机器人,选择API模式创建
选择以”长连接”方式创建,并获取Bot ID 和 Secret
2.关联企微机器人与OpenClaw
本地部署和云服务商部署的OpenClaw,都可以使用”终端”进行操作
1.以本地部署为例,在本地搜索打开终端,输入以下命令,安装企微插件
openclaw plugins install @wecom/wecom-openclaw-plugin
2. 安装成功提示如图
3.重启OpenClawopenclaw gateway start4.在终端中,输入以下命令,添加渠道openclaw channels add5.在”select channel”步骤,选择 channel 为”企业微信”
6.输入企业微信机器人Bot ID、Secret
7.选择finish
8.选择配对方式,选择”Pairing”
9.完成后续配置,并可看到配置渠道成功
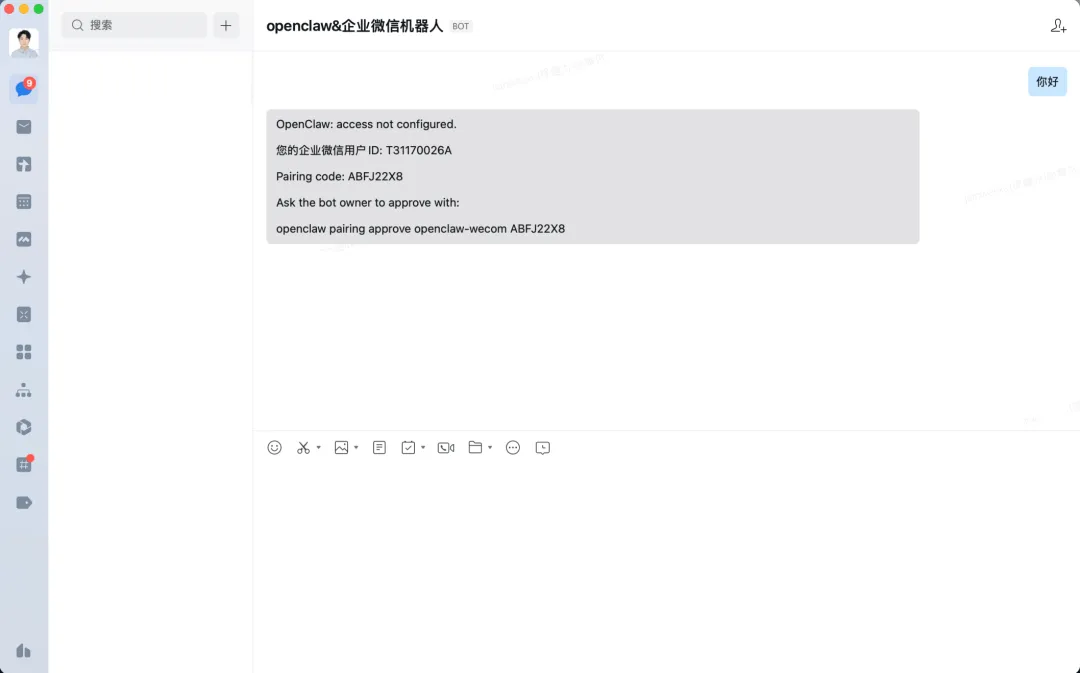
10.在企业微信中,保存机器人,并跟他发消息。会收到一个配置密钥
11.复制此信息最后一行,并输入在终端中,完成配对
12.此时可在企业微信中正常对话
云服务商部署的OpenClaw,也可以以URL回调方式创建机器人快速完成对接
附1:智能表格webhook的使用指引
你可以使用OpenClaw快速接入并写入数据至智能表格,配置及接入方法可参考:接收外部数据到智能表格,网址如下:
https://developer.work.weixin.qq.com/document/path/101239
当用户在智能表格中开启”接收外部数据”后,系统会为该表格生成唯一的 Webhook 地址,可通过标准 HTTP POST 请求新增智能表格记录及更新智能表格记录。
适用于以下典型场景:
附2:使用企微API
1)如需进一步调用企微应用API,可在管理后台-我的企业获取企业ID,在应用管理-自建应用-获取应用Secret(建议新建企业来完整体验)
-
获取corpid: 
-
获取Secret:进入自建应用,点击查看并发送Secret后,即可在消息列表中,获取对应密钥 
2)将上述获取的企业ID和应用Secret发送给已关联OpenClaw的机器人后,即可发起获取access token指令
https://developer.work.weixin.qq.com/document/path/91039
并通过access token调用企微API,如调用文档API
https://developer.work.weixin.qq.com/document/path/97392

夜雨聆风
