企业微信官方插件支持OpenClaw,3步快速接入 | |OpenClaw教程 | 第5篇
-

-
前期准备 -
第一步:以长连接方式创建智能机器人,获取Bot ID和Secret -
第二步:关联企微机器人与OpenClaw -
方式一:在腾讯云lighthouse中部署OpenClaw并关联机器人 -
方式二:在本地终端部署OpenClaw并关联机器人 -
附1:智能表格webhook的使用指引 -
附2:使用企微API
前期准备
当前,可用企业微信智能机器人接入OpenClaw。在将OpenClaw接入企业微信之前,请确认当前设备已经完成:
-
客户端已安装企业微信最新版本 -
在本地设备安装OpenClaw;或者在腾讯云轻量应用服务器Lighthouse实例中部署了OpenClaw
第一步:以长连接方式创建智能机器人,获取Bot ID和Secret
通过长连接方式创建的智能机器人,支持被动回复多条消息,支持主动向用户发送消息
可在客户端-工作台,点击-智能机器人-创建机器人,选择API模式创建
选择以「长连接」方式创建,并获取Bot ID 和 Secret
第二步:关联企微机器人与OpenClaw
本地部署和云服务商部署的OpenClaw,都可以使用「终端」进行操作
方式一:在腾讯云lighthouse中部署OpenClaw并关联机器人
1.使用腾讯云轻量应用服务器Lighthouse2.进入轻量云,选中已部署OpenClaw的轻量应用服务器,点击服务器实例卡片即可进入“管理实例”页面,进入“应用管理”页
3.在通道中,选择【企微机器人(长链接)】4.依次在输入框内输入前文创建企业微信机器人时随机生成的 Bot ID 和 Secret 。填写完成后,点击界面中的添加并应用按钮,并在弹出的弹框中点击确定,稍等片刻,即可在界面中看到已经完成的企业微信机器人配置。
5.输入后,点击「添加并应用」,并完成重启
6.保存机器人,回到企业微信机器人创建页面,保存并创建7.在企业微信中与智能机器人正常对话
方式二:在本地终端部署OpenClaw并关联机器人
1.以本地部署为例,在本地搜索打开终端,输入以下命令,安装企微插件openclaw plugins install @wecom/wecom-openclaw-plugin2. 安装成功提示如图
3.重启OpenClawopenclaw gateway start4.在终端中,输入以下命令,添加渠道openclaw channels add5.在「select channel」步骤,选择 channel 为「企业微信」
6.输入企业微信机器人Bot ID、Secret
7.选择finish
8.选择配对方式,选择「Pairing」
9.完成后续配置,并可看到配置渠道成功
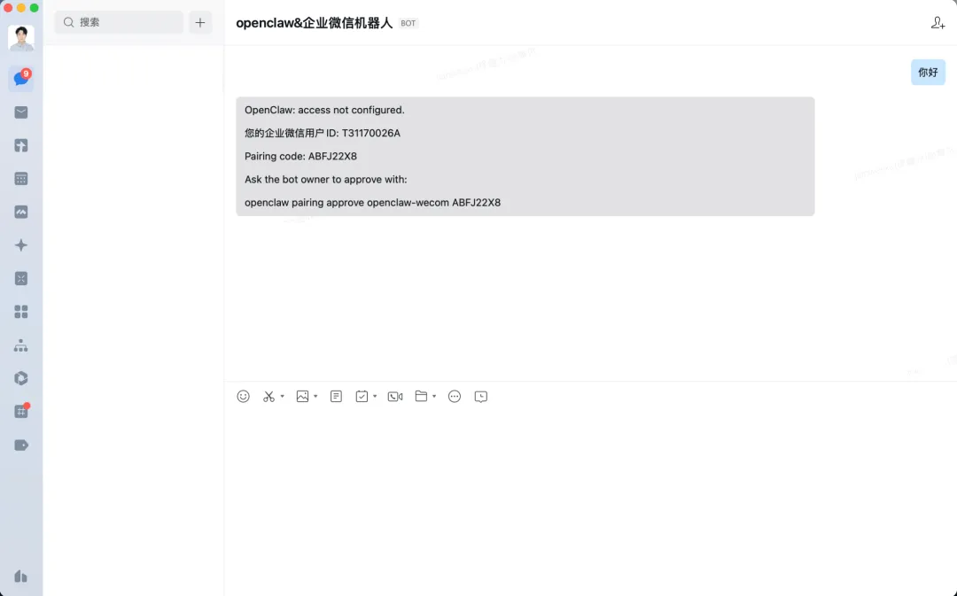
10.在企业微信中,保存机器人,并跟他发消息。会收到一个配置密钥
11.复制此信息最后一行,并输入在终端中,完成配对
12.此时可在企业微信中正常对话
云服务商部署的OpenClaw,也可以以URL回调方式创建机器人快速完成对接
附1:智能表格webhook的使用指引
你可以使用OpenClaw快速接入并写入数据至智能表格,配置及接入方法可参考:接收外部数据到智能表格当用户在智能表格中开启「接收外部数据」后,系统会为该表格生成唯一的 Webhook 地址,可通过标准 HTTP POST 请求新增智能表格记录及更新智能表格记录。
适用于以下典型场景:
附2:使用企微API
1)如需进一步调用企微应用API,可在管理后台-我的企业获取企业ID,在应用管理-自建应用-获取应用Secret(建议新建企业来完整体验)
-
获取corpid: 
-
获取Secret:进入自建应用,点击查看并发送Secret后,即可在消息列表中,获取对应密钥 
2)将上述获取的企业ID和应用Secret发送给已关联OpenClaw的机器人后,即可发起获取access token指令,并通过access token调用企微API,如调用文档API等
扫码加入OpenClaw实战营一起探索OpenClaw变现:

历史文章
我用 OpenClaw 创办了16人AI团队:24小时不间断、高效运营!
OpenClaw 入门教程 | OpenClaw教程 | 第1篇
OpenClaw 安装与运行教程 | OpenClaw教程 | 第2篇
夜雨聆风
