企业微信官方插件支持 OpenClaw!企微智能机器人支持长连接!企微2026/03/09接口更新!
企业微信2026/03/08接口更新!

https://developer.work.weixin.qq.com/document/path/101463



https://open.work.weixin.qq.com/help/wap/detail?docid=21657

OpenClaw接入企业微信智能机器人
-
前期准备 -
第一步:以长连接方式创建智能机器人,获取Bot ID和Secret -
第二步:关联企微机器人与OpenClaw -
方式一:在腾讯云lighthouse中部署OpenClaw并关联机器人 -
方式二:在本地终端部署OpenClaw并关联机器人 -
附1:智能表格webhook的使用指引 -
附2:使用企微API
前期准备
当前,可用企业微信智能机器人接入OpenClaw。在将OpenClaw接入企业微信之前,请确认当前设备已经完成:
-
客户端已安装企业微信最新版本 -
在本地设备安装OpenClaw;或者在腾讯云轻量应用服务器Lighthouse实例中部署了OpenClaw
第一步:以长连接方式创建智能机器人,获取Bot ID和Secret
通过长连接方式创建的智能机器人,支持被动回复多条消息,支持主动向用户发送消息
可在客户端-工作台,点击-智能机器人-创建机器人,选择API模式创建
选择以「长连接」方式创建,并获取Bot ID 和 Secret
第二步:关联企微机器人与OpenClaw
本地部署和云服务商部署的OpenClaw,都可以使用「终端」进行操作
方式一:在腾讯云lighthouse中部署OpenClaw并关联机器人
1.使用腾讯云轻量应用服务器Lighthouse2.进入轻量云,选中已部署OpenClaw的轻量应用服务器,点击服务器实例卡片即可进入“管理实例”页面,进入“应用管理”页
3.在通道中,选择【企微机器人(长链接)】4.依次在输入框内输入前文创建企业微信机器人时随机生成的 Bot ID 和 Secret 。填写完成后,点击界面中的添加并应用按钮,并在弹出的弹框中点击确定,稍等片刻,即可在界面中看到已经完成的企业微信机器人配置。
5.输入后,点击「添加并应用」,并完成重启
6.保存机器人,回到企业微信机器人创建页面,保存并创建7.在企业微信中与智能机器人正常对话
方式二:在本地终端部署OpenClaw并关联机器人
1.以本地部署为例,在本地搜索打开终端,输入以下命令,安装企微插件openclaw plugins install @wecom/wecom-openclaw-plugin2. 安装成功提示如图
3.重启OpenClawopenclaw gateway start4.在终端中,输入以下命令,添加渠道openclaw channels add5.在「select channel」步骤,选择 channel 为「企业微信」
6.输入企业微信机器人Bot ID、Secret
7.选择finish
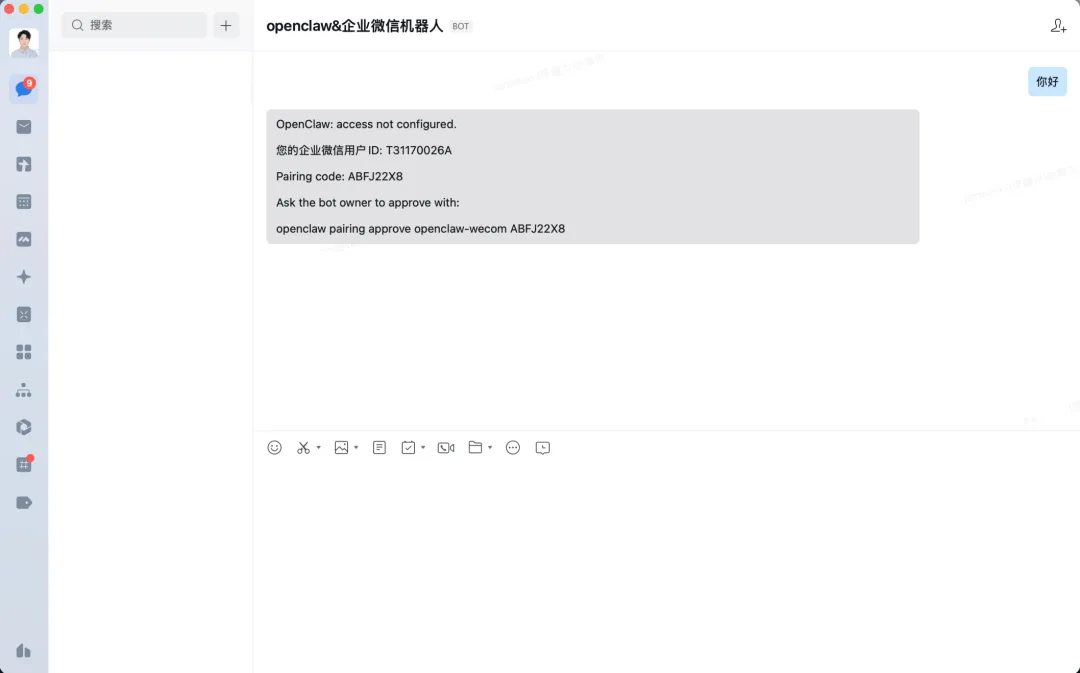
8.选择配对方式,选择「Pairing」
9.完成后续配置,并可看到配置渠道成功
10.在企业微信中,保存机器人,并跟他发消息。会收到一个配置密钥
11.复制此信息最后一行,并输入在终端中,完成配对
12.此时可在企业微信中正常对话
附1:智能表格webhook的使用指引
你可以使用OpenClaw快速接入并写入数据至智能表格,配置及接入方法可参考:接收外部数据到智能表格当用户在智能表格中开启「接收外部数据」后,系统会为该表格生成唯一的 Webhook 地址,可通过标准 HTTP POST 请求新增智能表格记录及更新智能表格记录。
适用于以下典型场景:
附2:使用企微API
1)如需进一步调用企微应用API,可在管理后台-我的企业获取企业ID,在应用管理-自建应用-获取应用Secret(建议新建企业来完整体验)
-
获取corpid: 
-
获取Secret:进入自建应用,点击查看并发送Secret后,即可在消息列表中,获取对应密钥 
2)将上述获取的企业ID和应用Secret发送给已关联OpenClaw的机器人后,即可发起获取access token指令,并通过access token调用企微API,如调用文档API等
ToB Dev
关注B端平台动态
专注小微企服产研创交流
业务类
企微微信腾讯云等腾讯系交流群
钉钉淘系阿里云等阿里系交流群
飞书抖音火山引擎等开发交流群
百度京东美团拼多小红书交流群
金蝶用友泛微致远应用等交流群
鸿蒙华为云等华为生态交流群
信创国产自主可控交流群
AI 国内人工智能等交流群
多维表无低代码等交流群
RPA等自动化等交流群
岗位类
B端 前端交流群
B端 后端交流群
B端 产品交流群
资源人脉类
B端服务商及资源群
B端创业副业自媒体
开源及技术自媒体群
全国各省地区交流群
上万B端应用开发者邀你入群
扫码备注要加的群拉你入群

夜雨聆风
