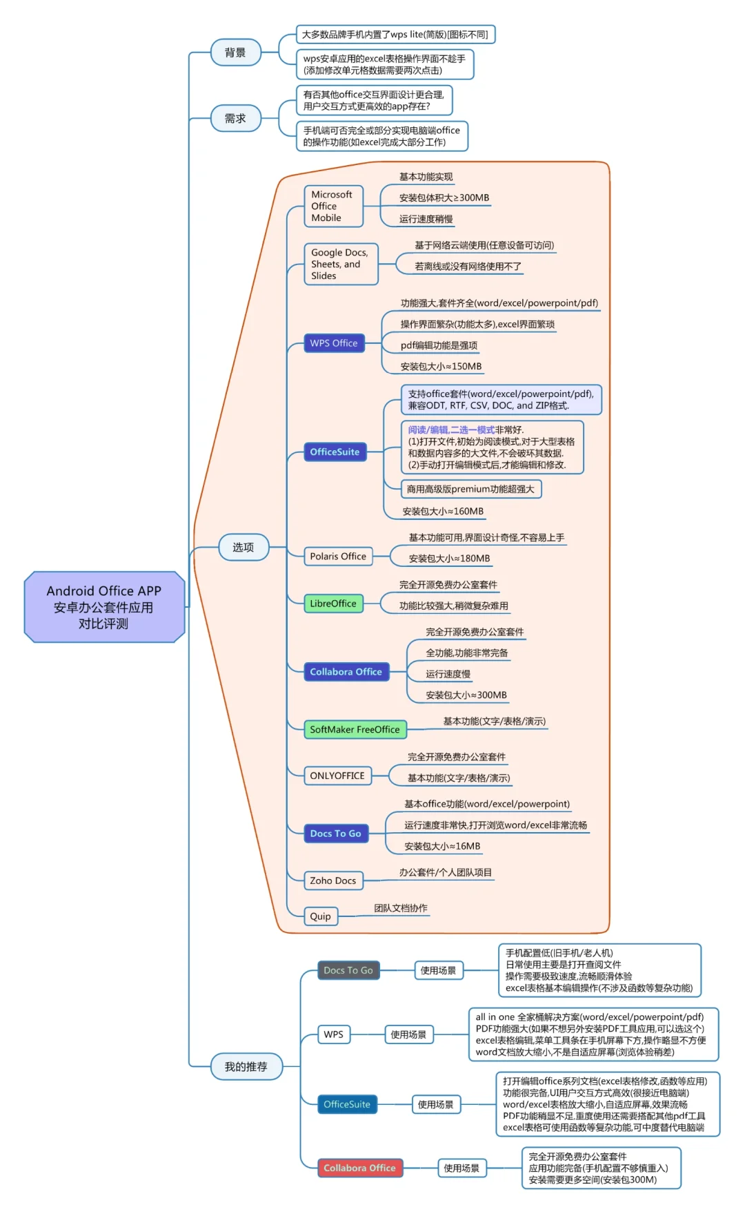
为什么弃用wps,改用OfficeSuite








安卓应用 Office App 我的使用经历,升级打怪成长史。
(入门) 手机自带默认wps(轻度使用,主要是打开浏览文件)
(新手) 转用docs to go(打开速度更快,缩放更流畅,秒开)
(一阶) 转用wps(移动办公,手机端编辑excel表格函数)
(二阶) 转用officeSuite(重度使用手机端办公软件excel)
(入门) 手机自带默认wps(轻度使用,主要是打开浏览文件)
(新手) 转用docs to go(打开速度更快,缩放更流畅,秒开)
(一阶) 转用wps(移动办公,手机端编辑excel表格函数)
(二阶) 转用officeSuite(重度使用手机端办公软件excel)
为什么我用OfficeSuite而不用wps?
(1)OfficeSuite无论是word文档还是excel表格,放大缩小浏览都是自适应窗口。WPS在word文档放大后,会出现滚动条,浏览稍显不方便。
(2)OfficeSuite表格编辑界面,菜单条在屏幕上方,非常接近电脑端使用体验,修改编辑添加单元格数据高效(只需要点击屏幕一次,因为有单独的文本框可以输入数据)
(3)OfficeSuite用户界面清爽,主打office套件功能,没有多余的元素显示。WPS界面稍显杂乱(当然功能更多更全)
这是我的个人使用心得。
中度使用,替代电脑端,强烈推荐 OfficeSuite
夜雨聆风
