乐于分享
好东西不私藏

你电脑里那个Anima模型该换了!预览版2.0悄悄上线,画质又卷出新高度!

你电脑里那个Anima模型该换了!预览版2.0悄悄上线,画质又卷出新高度!
大家好,欢迎来到老金驿站坐坐,听老金聊聊AI绘画的那些事。
前不久,老金给大家安利了一款超棒的动漫二次元模型,是由Circlestone 和Comfy Org团队参与训练的。它体积小巧,出图质量却相当惊艳,真心不错!如果还有小伙伴没看过,可以戳这里回顾一下老金之前的介绍:
超轻量动漫模型,低显存用户必看!4G小模型竟能画出神级二次元!附送新春红包封面!
这两天,circlestone团队他们把模型悄悄更新到了preview2版本🎉 根据介绍,这版虽然只是微调优化,但加入了更多正则化数据集进行训练,效果提升明显。不仅在原有的Danbooru风格标签基础上更加丝滑,还特别强化了自然语言理解能力,能更好地保留非动漫领域的知识,真的是越来越全能了!
不过还是要提醒一下大家,目前这个版本还是预览版,对高分辨率的支持还在优化中。建议暂时以1M像素左右的图片生成为主,比如1024x1024、896x1152、1152x896这些尺寸,效果会更稳定哦~
下面,我们先来看下模型的下载地址:
https://huggingface.co/circlestone-labs/Anima/tree/main/split_files
之前下载安装过anima模型的同学,只需下载diffusion_models下的preview2模型即可,没有安装过anima模型的,还需要下载text_encoders目录下的qwen_3_06b_base.safetensors,到models/clip目录下。
Anima-preview2模型依旧使用的是Qwen的vae模型。
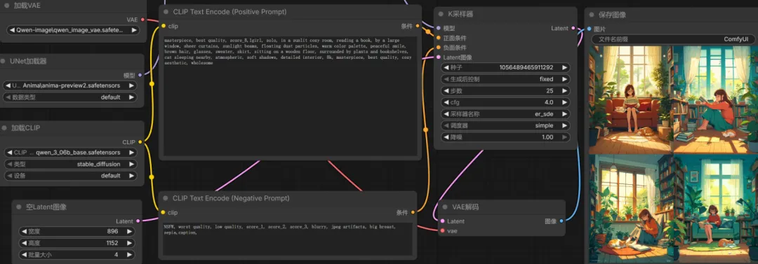
工作流直接调用之前的就可以了,我们来看下工作流
那么preview2有哪些方面的改进呢?下面,我们来看一下preview1(左)和preview2(右)的比较
以上图片中,第一,二幅图的提示词是采用Danbooru风格标签编写的,我们可以看到生成图片更清晰,细节更丰富。

第三幅是采用自然语言编写的,可以看到preview2的确提升了对自然语言的理解力,画面与提示词更贴合。

下面,我们来欣赏一下preview2模型的表现力吧
各种风格的图片看着都还行吧!
最后,老金再啰嗦几句
使用Anima模型出图,不能只写简单的词语,至少要2-3句话,不然很容易出NSFW图片,这样就会很尴尬,或是是在负面提示词中写上“NSFW”。
大家切记!切记!切记!
需要的同学请点击下面链接,并转存文件,谢谢了
赠人玫瑰,手留余香
▼▼▼▼点击复制下载链接后在APP中直接打开▼▼▼▼
Anima模型在这里哦!工作流在workflow目录下
👇👇👇👇👇👇👇👇👇👇👇

夸克网盘分享(quark.cn)

https://pan.quark.cn/s/9bf198eaabb9

最新版本的Comfyui官方一键便携包在这里哦

👇👇👇👇👇👇👇👇👇👇👇

夸克网盘分享(quark.cn)

https://pan.quark.cn/s/aea8853bfee7

今天就先聊到这里,后续我会给你们带来更多精彩的AI资源,敬请期待吧~
以上部分图片由AI生成。