中心学术分享 · 系列第五篇
缓解景区拥堵:OpenClaw AI 智能体解决方案的效能分析与展望
从 3 月 20 日起,我们正式开启中心学术文章连载专栏,聚焦智慧文旅前沿实践与深度学术思考,定期分享优质原创内容。本篇为系列第五篇,本文由中心本科生独立完成。文章聚焦当前景区客流管理中传统模式滞后、信息不对称、应急响应不足、时空分布不均等突出拥堵痛点,系统介绍 OpenClaw AI 智能体在客流精准预测、动态分流疏导、智能客服服务、多渠道协同管理等方面的解决方案,并对智慧景区未来发展方向进行展望,为破解景区拥堵、提升文旅治理效能提供可落地的技术路径与实践参考,欢迎各位行业同仁持续关注。
一、研究背景
近年来,随着我国经济的持续发展,旅游已成为国民消费的重要组成部分。根据文旅部统计数据,中国旅游市场呈现出强劲的增长态势,出游人次屡创新高:
然而,旅游市场的复苏也给景区管理带来了前所未有的挑战。在节假日等旅游高峰期,热门景区往往面临巨大的客流压力,游客数量远超景区的最佳承载量。景区拥堵问题不仅影响游客体验,还可能引发安全隐患。当游客密度超过安全阈值时,相关事故、意外等风险显著增加。同时,过度拥挤也会对景区的生态环境造成破坏,影响景区的可持续发展。在这一背景下,借助OpenClaw这一技术手段实现智慧化的客流管理,协助景区解决相关问题。
二、景区拥堵痛点分析
① 传统客流管理模式的局限性
当前多数景区的客流管理仍沿用依赖人工经验与简单票务系统的传统模式,该模式存在明显局限,难以适配复杂的客流管理需求,一方面其不具备客流数据实时感知能力,管理者仅能通过现场巡查或事后统计掌握客流情况,无法及时捕捉游客分布与流动趋势,使得管理决策滞后,拥堵发生时往往错失最佳干预时机;另一方面传统票务系统功能单一,即便部分景区推行预约购票,也存在预约时段划分粗糙的问题,无法均衡各时段客流,加之缺少票务动态调整机制,难以借助开售票务数量引导游客错峰出行,从根本上解决客流时空分布不均的问题。
② 信息不对称导致的决策困境
对于游客而言,由于缺乏景区实时客流信息的有效获取渠道,往往只能凭借经验或网络上的碎片化信息做出出行决策。这导致游客倾向于选择知名度高的热门景区,并在节假日集中出行,进一步加剧了热门景区的拥堵程度。部分游客到达景区后才发现游客爆满,既影响了旅游体验,也增加了景区的管理压力。
③ 应急响应能力不足
面对突发的客流高峰或紧急情况,许多景区的应急响应能力明显不足。传统管理模式下 ,缺乏实战演练和动态调整机制。当客流量接近或超过最大承载量时,景区难以及时启动限流措施,往往等到拥堵已经非常严重时才采取行动,此时疏导难度大增,效果有限。部分景区虽然安装了监控设备,但由于缺乏智能分析能力,监控数据难以转化为有效的管理决策支持。同时,景区内部各景点之间的客流调度缺乏协调机制。当某一景点出现拥堵时,难以及时引导游客前往其他相对空闲的景点,导致拥堵在局部区域持续加剧。
三、OpenClaw 解决方案及预期效果
- 智能客流预测与预警:OpenClaw可以整合景区历史客流数据、天气信息、节假日安排、交通状况等多维度数据源,通过机器学习算法构建客流预测模型。基于LSTM(长短期记忆网络)等深度学习技术,系统能够实现未来7天客流的精准预测。这使景区管理者能够提前预判客流高峰,做好人员调配、物资储备等准备工作,将被动应对转变为主动预防。当预测显示某日客流量将接近或超过景区承载量时,系统自动触发预警机制,提醒管理者启动限流预案。
- 动态分流与智能分配:借助OpenClaw的多智能体协同能力,景区可以部署专门的分流智能体。将分流智能体接入景区的监控系统,使智能体能做到实时了解各景点、各时段的客流密度,当检测到某一区域客流过密时,自动计算最优分流方案,并通过短信、广播、景区大屏多种渠道,向游客推送分流建议。同时,也能向景区管理者提出更合理的管理人员分配建议,以提高整体的运营效率。
- 智能客服与信息推送:OpenClaw的智能客服智能体可以7x24小时不间断地为游客提供咨询服务。游客可通过语音或文字与智能客服交互,获取景区介绍、交通指南、门票信息、实时客流状况等服务。智能客服基于大语言模型构建,能够理解自然语言提问,提供准确、友好的回答,有效分流人工客服压力。在客流高峰期,系统可主动向已预约游客推送出行建议,如推荐错峰入园时间、提醒携带物品、告知交通管制信息等,帮助游客做好出行准备,减少因信息不对称导致的拥堵。
- 多渠道协同与统一管理:OpenClaw支持多渠道接入,可将景区官网、小程序、OTA平台、线下自助机等渠道统一整合,实现"线上+线下+自助"的无缝对接。游客可通过任意渠道完成购票、预约、导航、投诉等操作,景区管理者则通过统一后台进行监控和管理。这种多渠道协同模式不仅方便了游客,也使景区能够全面掌握客流信息,实现精细化管理。同时,OpenClaw支持与景区现有的票务系统、监控系统、广播系统等对接,保护已有投资,降低实施成本。
对比维度 传统客流管理模式
(痛点)
OpenClaw 解决方案 (优势) 客流感知能力
依赖人工经验与简单票务系统,无实时感知能力;管理者仅能通过现场巡查或事后统计掌握客流,决策严重滞后
整合历史、天气、交通等多源数据;基于LSTM深度学习技术实现精准预测,将被动应对转变为主动预防
预约购票机制
功能单一,预约时段划分粗糙,无法均衡各时段客流;缺少动态调整机制,难以引导游客错峰出行
多智能体协同,智能划分时段并动态分配;通过开售票务数量引导错峰,从根本上解决时空分布不均问题
决策支持方式
缺乏多维度数据支撑,决策依赖碎片化信息;在拥堵发生时往往错失最佳干预时机
实时感知各景点客流密度,自动计算最优分流方案;为管理者提供科学的人员分配建议,提升运营效率
信息对称性
游客缺乏实时客流获取渠道,导致盲目出行;节假日热门景区集中爆发式拥堵,管理压力巨大
7x24h智能客服(LLM驱动)实时交互;主动向游客推送错峰入园建议、交通管制等信息,减少信息不对称
应急响应能力
缺乏实战演练和动态调整机制;监控设备缺乏智能分析能力,数据难以转化为有效的管理决策支持
分流智能体实时接入监控,检测到过密时自动预警;多渠道(短信、广播、大屏)协同推送分流指令
系统集成与成本
系统孤立,内部各景点调度缺乏协调机制;局部拥堵持续加剧,整体运营效率低下
支持多渠道统一接入(官网、小程序、OTA、线下);对接现有票务、监控、广播系统,保护已有投资,降低成本
四、OpenClaw 接入运行机制
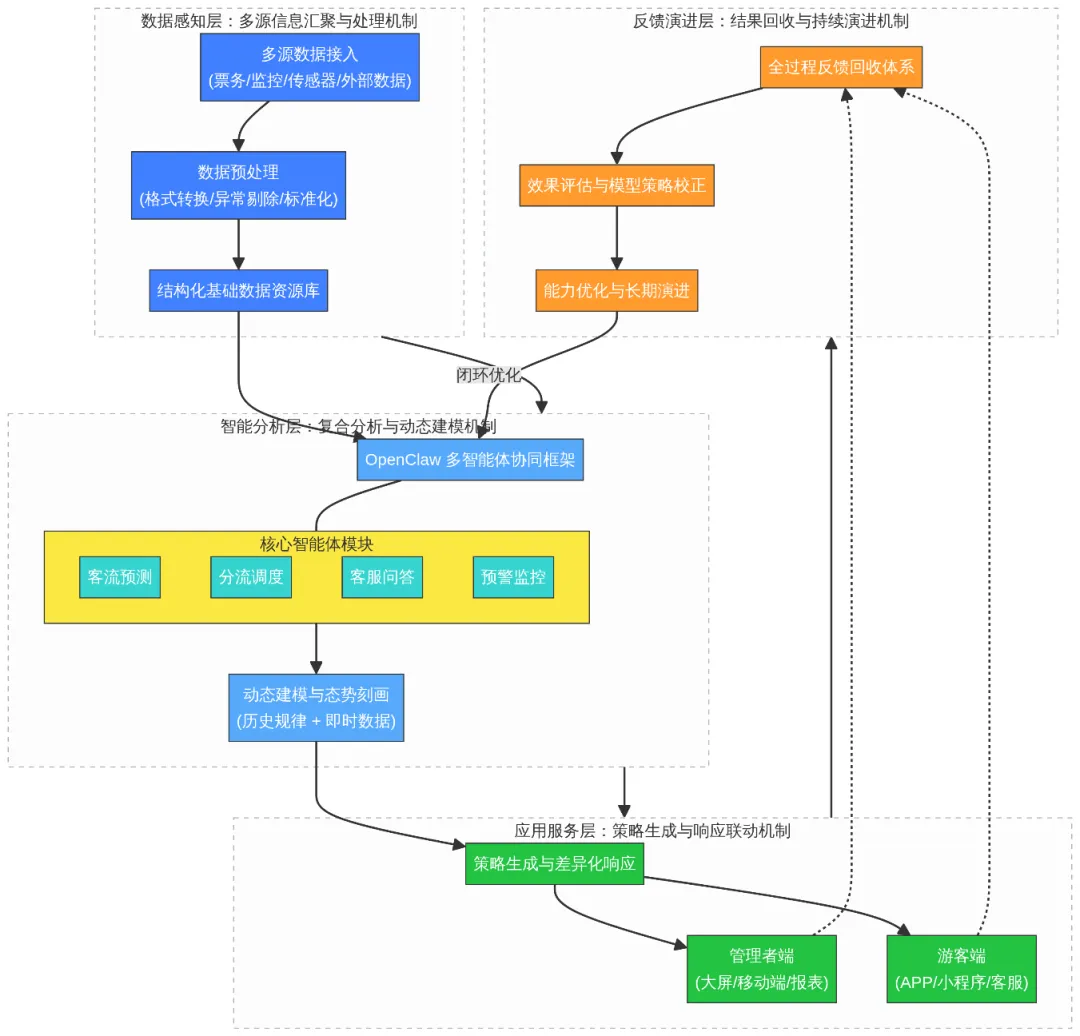
- 多源信息汇聚与处理机制:系统运行首先依托多渠道数据的持续接入能力,将景区内部业务系统与外部环境信息进行统一整合。在数据进入平台后,通过格式转换、异常剔除及语义标准化等处理流程,使原本分散且异构的数据转化为结构一致、可计算的基础数据资源。同时,通过持续的数据更新策略,确保系统能够反映景区运行状态的实时变化特征。
- 复合分析与动态建模机制:在数据基础之上,系统依托多智能体协同框架开展综合分析工作。不同功能模块围绕客流变化趋势、空间分布特征及潜在风险点进行多维度建模,通过对历史规律与即时数据的联合计算,实现对景区运行态势的持续刻画。该过程强调模型间的信息交互与结果校正,使分析结论具备更强的适应性与稳定性,从而为管理决策提供前瞻性依据。
- 策略生成与响应联动机制:在完成态势判断后,系统将分析结果转化为可执行的管理策略,并依据实际场景需求进行差异化响应。相关策略可通过多种触达方式作用于不同主体,例如为管理人员提供调度建议,为游客端输出引导信息等。在执行过程中,系统能够结合实时变化对既有方案进行修正,使响应过程呈现出一定的灵活性与连续优化特征。
结果回收与持续演进机制:为提升系统整体运行质量,平台构建了面向全过程的反馈回收体系。在各类措施实施后,相关执行效果将被重新纳入系统分析范围,通过对比与评估不断校正既有模型与策略。同时,系统对关键环节进行过程记录与数据沉淀,为后续运营复盘与能力优化提供依据,从而推动系统由单次响应向长期演进转变,逐步形成稳定高效的运行闭环。
五、OpenClaw 接入景区的技术架构设计
系统整体分为三个功能层级,各层相互支撑:
第一层:数据感知层
负责采集景区运营所需各类数据,主要包括:票务系统数据(门票销售、预约情况、入园记录等)、监控系统数据(各区域实时客流密度、排队长度等)、环境传感器数据(温度、湿度、空气质量等)、外部数据源(天气预报、交通状况、周边活动等)。OpenClaw通过标准化API接口与各数据源对接,实现数据的实时采集和整合。对于数据格式不统一的系统,可通过数据清洗和转换模块进行标准化处理。
第二层:智能分析层
系统核心,基于OpenClaw的多智能体架构构建。主要包括以下智能体模块:客流预测智能体负责分析历史数据和实时数据,预测未来客流趋势;分流调度智能体根据客流分布情况,计算最优分流方案;客服问答智能体处理游客咨询,提供智能应答服务;预警监控智能体实时监测景区运行状态,触发预警机制。各智能体之间通过消息队列进行通信,实现协同工作。
第三层:应用服务层
面向景区管理者和游客,提供多样化服务接口。
管理者侧:景区运营大屏、移动管理端、数据报表等工具,支持实时监控、数据分析、决策辅助等功能。游客侧:景区APP、微信小程序、智能客服热线等渠道,支持门票预约、智能导览、信息查询、投诉建议等功能。
OpenClaw的多渠道接入能力确保各类用户都能通过熟悉的渠道获取服务,降低使用门槛,提升用户体验。

六、结语与展望
随着中国旅游市场的持续繁荣和游客消费需求的不断升级,景区拥堵问题日益凸显,已成为制约旅游产业高质量发展的重要瓶颈。传统的客流管理模式已难以适应新形势的需要,亟需借助人工智能等新兴技术实现转型升级。OpenClaw作为新一代AI智能体平台,以其强大的多智能体协同能力、灵活的多渠道接入能力和丰富的技能扩展能力,为景区客流管理提供了全新的解决方案。
通过OpenClaw的接入,景区可以实现从被动应对到主动预防的转变,从经验决策到数据驱动的升级,从单一服务到多元协同的跨越。智能客流预测让管理者能够未雨绸缪,动态分流让游客流动更加有序,智能客服让服务响应更加及时,多渠道协同让信息传递更加畅通。这些能力的叠加,将有效缓解景区拥堵问题,提升游客体验,优化运营效率,实现景区、游客的多方共赢。
未来展望
随着大语言模型技术的持续进步和AI智能体应用的不断深入,智慧景区建设将迎来更广阔的发展空间。未来的景区将不仅仅是旅游目的地,更是集智能服务、文化体验、生态保护于一体的综合服务平台。OpenClaw等AI平台将在其中扮演越来越重要的角色,推动旅游产业向数字化、智能化、个性化方向持续演进。我们期待看到更多景区拥抱AI技术,为 游客创造更加美好的旅游体验,为中国旅游产业的高质量发展贡献力量。来源:北二外数字文旅研究中心
文字:李佳奇
排版:付云浩
审核:邓宁
夜雨聆风