18款Visual Studio实用插件(更新)


前言
俗话说的好工欲善其事必先利其器,安装一些Visual Studio实用插件对自己日常的开发和工作效率能够大大的提升,避免996从选一款好的IDE实用插件开始。以下是我认为比较实用的Visual Studio插件希望对大家有用,大家有更好的插件推荐可在文末留言🤞。(上周文章发布后有不少小伙伴在我博客园的文章评论区留下了自己觉得不错的Visual Studio插件,今天选了8款感觉很赞的插件进行更新,大家有更好的插件欢迎评论区留言,我将会持续更新)。
Visual Studio插件搜索
扩展=>管理扩展:


Visual Studio插件市场
https://marketplace.visualstudio.com/

ReSharper(付费)
ReSharper 是一个用于 Visual Studio 的强大插件,它为.NET开发者提供了许多功能,以提高编码效率、代码质量和开发体验。旨在帮助.NET开发者编写高质量、高效的代码,并提供了许多辅助工具来改进开发流程和减少常见的编码错误。(特别注意:电脑内存小的同学慎用,该插件十分占用内存)!
插件市场地址:https://marketplace.visualstudio.com/items?itemName=JetBrains.ReSharper



GitHub Copilot(付费)
GitHub Copilot 是一款AI辅助工具,帮助开发者更快速、智能地编写高质量代码。
插件市场地址:https://marketplace.visualstudio.com/items?itemName=GitHub.copilotvs

CodeMaid(免费)
CodeMaid 是 Visual Studio 的开源扩展,用于清理和简化 C#、C++、F#、VB、PHP、PowerShell、R、JSON、XAML、XML、ASP、HTML、CSS、LESS、SCSS、JavaScript 和 TypeScript 编码。
插件市场地址:https://marketplace.visualstudio.com/items?itemName=SteveCadwallader.CodeMaidVS2022


CSharpier(免费)
CSharpier 是一个用于 C# 代码的代码格式化工具。它是一个基于 Roslyn 的工具,它会解析您的 C# 代码,然后根据特定的规则重新格式化它,使其符合 CSharpier 的代码风格。这个工具的设计目的是使代码风格保持一致,从而提高代码的可读性和可维护性。
插件市场地址:https://marketplace.visualstudio.com/items?itemName=csharpier.CSharpier#report-abuse
格式之前

格式之后

Visual Studio Theme Pack(免费)
Visual Studio流行主题集。
插件市场地址:https://marketplace.visualstudio.com/items?itemName=idex.vsthemepack

Indent Guides(免费)
显示代码缩进线,有助于保持代码的结构清晰。页宽标记有三种样式:实线、点线面和虚线,有粗细之分,颜色也可自定义。默认为灰色虚线,如图所示。每个缩进级别可以有不同的样式和颜色。
插件市场地址:https://marketplace.visualstudio.com/items?itemName=SteveDowerMSFT.IndentGuides2022

Markdown Editor(免费)
功能齐全的 Markdown 编辑器,具有实时预览和语法高亮功能。支持 GitHub 版本的 Markdown。
插件市场地址:https://marketplace.visualstudio.com/items?itemName=MadsKristensen.MarkdownEditor

HTML Snippet Pack(免费)
它提供了一组预定义的 HTML 代码段(snippets),以帮助开发者更快速地编写 HTML 代码。这些代码段是预先定义的代码模板,可以通过简单的代码缩写触发,然后自动生成相应的 HTML 代码块,从而提高编写 HTML 的效率和准确性。
插件市场地址:https://marketplace.visualstudio.com/items?itemName=MadsKristensen.HTMLSnippetPack

Ozcode(付费)
Ozcode 是一个用于 Visual Studio 的插件拓展,旨在优化和简化 C# 调试过程。它提供了一系列功能,可以帮助开发人员更快速地检测和解决代码中的错误,从而提高调试效率和开发生产力。这个插件拓展使调试变得更加直观和高效,有助于加速软件开发周期。
插件市场地址:https://marketplace.visualstudio.com/items?itemName=CodeValueLtd.OzCode


Live Share(免费)
它的主要功能是支持实时协作开发,并让开发人员能够在他们最喜欢的开发工具中进行协作。
插件市场地址:https://marketplace.visualstudio.com/items?itemName=MS-vsliveshare.vsls-vs



CodeRush(免费)
CodeRush是用于Visual Studio 2022的功能强大且快速的代码创建、调试、导航、重构、分析和可视化工具(一个完全免费的能和ReSharper匹敌插件)。
插件市场地址:https://marketplace.visualstudio.com/items?itemName=DevExpress.CodeRushforVS2022




Codist(免费)
致力于为 C# 程序员提供更佳的编码体验和效率的 Visual Studio 扩展,增强了语法高亮、快速信息(工具提示)、导航栏、滚动条、显示质量,并带来了自动更新的版本号、智能工具栏与高级编辑、代码分析和重构命令等。
插件市场地址:https://marketplace.visualstudio.com/items?itemName=wmj.Codist


EF Core Power Tools(免费)
其作用是增强Entity Framework Core(EF Core)的开发体验,旨在简化Entity Framework Core应用程序的开发和维护过程,提供可视化工具和分析功能,以加速数据库相关任务的完成。
插件市场地址:https://marketplace.visualstudio.com/items?itemName=ErikEJ.EFCorePowerTools

Visual Assist(付费)
一款提高C/C++和C#开发者生产力的工具,改进了与IDE相关的导航、重构、代码生成和编码辅助功能,同时提供了针对UE4的特定工具。
插件市场地址:https://marketplace.visualstudio.com/items?itemName=WholeTomatoSoftware.VisualAssist


Viasfora(免费)
旨在提供更好的代码编辑体验,包括语法高亮、括号匹配、代码折叠等功能,同时支持多种编程语言。
插件市场地址:https://marketplace.visualstudio.com/items?itemName=TomasRestrepo.Viasfora



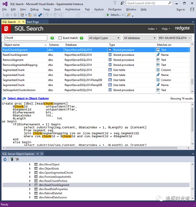
SQL Search(免费)
加速SQL Server数据库开发,通过在Visual Studio中快速查找SQL对象。可快速搜索数据库中的SQL片段,并轻松导航到这些对象。这可以节省时间,提高团队的生产力,让您可以回到手头的任务
插件市场地址:https://marketplace.visualstudio.com/items?itemName=vs-publisher-306627.RedgateSQLSearch

Web Essentials(免费)
一款提供HTML/CSS/JavaScript语法高亮、自动完成、代码检查等功能的实用插件。
插件市场地址:https://marketplace.visualstudio.com/items?itemName=MadsKristensen.WebEssentials2019


Supercharger(免费)
Supercharger是一款用于Visual Studio的插件,旨在提供性能优化、代码增强、代码导航、文档和项目管理等功能,以增强开发体验和提高开发效率。
插件市场地址:https://marketplace.visualstudio.com/items?itemName=MichaelKissBG8.Supercharger22



-
开源免费的程序员简历模板
-
了解作者&获取更多学习资料
-
加入DotNetGuide技术交流群
-
程序员常用的开发工具软件推荐
-
.NET/.NET Core ORM框架资源汇总
-
ASP.NET Core开发者学习指南路线图




夜雨聆风
