软件定义汽车潮流下的软件文档

软件定义汽车潮流下的软件文档
ETAS EHANDBOOK交互式控制器软件文档解决方案

01
何谓交互式文档
高效的对电子控制单元软件进行测试和标定,需要全面了解软件中各个功能的逻辑结构以及相互依赖关系。这反过来又取决于技术人员是否拥有易于理解并可操作的ECU软件文档。对于当今高度复杂的控制功能,依靠传统的基于静态浏览样式的软件文档是远远不够的。ETAS EHANDBOOK是一种交互式的ECU软件文档解决方案。这是一个更简单、更智能、更快速的手段,用于生成以及处理软件开发过程中的海量文档。
ETAS屡获殊荣的EHANDBOOK解决方案为ECU软件的文档编制提供了创新的工具,这些工具能够在不同的抽象层级,以交互式和图形式来显示软件功能逻辑。

-
EHANDBOOK解决方案可以有效处理ECU软件文档种多种形式的海量内容
-
EHANDBOOK文档内容是交互式的,即根据用户的实时操作,动态的调整信息以呈现给用户,区别于以往的静态文稿在同一页上总是显示相同的内容
-
EHANDBOOK为ASCET、Simulink和C代码均提供了交互式文档,与常见的屏幕截图相比,用户更可以无缝的深入浏览这些模型
-
EHANDBOOK可在同一视图下一键点击展开下一模型层级
-
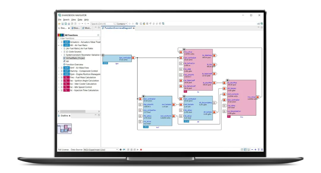
EHANDBOOK提供了功能概览,清晰的展示功能模块之间信号是如何传递的,而区别于以往的静态文稿仅仅提供信号名称列表
-
EHANDBOOK的动态交互视角如同电子导航地图,而传统的文档相当于纸质地图
-
EHANDBOOK能够使测试和标定人员更充分更高效的了解ECU软件功能的控制逻辑
02
EHANDBOOK解决方案工具组件
ETAS EHANDBOOK解决方案涉及以下3个组件:
-
EHANDBOOK Container-Build: 以EHANDBOOK格式生成ECU软件文档的工具链,可根据用户不同的软件模型输入形式来定制,并集成到软件开发环境中。
-
EHANDBOOK Container: EHANDBOOK容器是包含了Container-Build生成文档内容的文件,后续可在NAVIGATOR中进行读取。
-
EHANDBOOK-NAVIGATOR: 查看EHANDBOOK容器文件的工具。一旦拥有了NAVIGATOR工具和EHANDBOOK容器文件,EHANDBOOK终端用户就可以更快的搜索信息,更容易的理解软件功能,进而更高效的完成实际工作任务。

简而言之,
EHANDBOOK Container-Build面向ECU软件文档的发布者;
而EHANDBOOK-NAVIGATOR面向ECU软件文档的阅读者。
03
EHANDBOOK-NAVIGATOR创新性功能实例演示
EHANDBOOK-NAVIGATOR对于储存在一个或者多个EHANDBOOK容器中的文档内容,提供了包括浏览和搜索在内的诸多实用功能。该工具以友好的图形化形式呈现相关信息,使用导航树清晰分明的构造所有容器内容。 此外,在快速而深入的理解ECU软件方面,EHANDBOOK是对现有方法和工具的重要补充。
下面以几个视频片段来演示EHANDBOOK标志性的创新功能:
交互式的模型文档引导
动态式的模块功能概览
跟踪功能模块内部以及跨模块间的信号流
交互式文档中强大的搜索功能
与INCA标定工具的互动操作
联合MDA进行数据分析
04
年度最佳产品奖项
《电子与电子汽车》行业杂志的读者将ETAS EHANDBOOK交互文档工具评选为“2016年度最佳产品”奖的第三名。第二名是博世的锂电池固态单体,第一名是奥迪的矩阵激光头灯。

为ECU标定提供了综合性的软件功能文档
快速搜索,以及精确且有针对性的引导
集成整合不同来源的软件文档
交互式的图形模型,对C代码同样适用
清晰的显示ECU各功能间的依赖关联性
自动生成软件文档
集成到客户指定的软件开发环境
知识保护(Know-how protection)
与ETAS INCA和MDA工具无缝互动连接

如有任何提问,以及EHANDBOOK话题讨论,欢迎随时联系我们。

夜雨聆风
