文件格式转换器免费版–百种格式任性转

关注↑↑↑我们获得更多正版软件信息

大家在日常工作和娱乐中,难免会碰到格式转换的事儿。
好多人直接去网上搜在线转换,或者试着下载格式转换软件,可基本都很难找到合适的。
因为大部分要么得付费,要么转换效果不理想。
今天小编给大家推荐一款超好用的格式转换软件——File Converter,它支持图片、视频、文档、音频格式转换,超棒的,感兴趣的朋友可以试试!
这个软件给我最大的惊喜是:它是装在右键菜单栏里的,直接取用非常方便。省去了要用时去找软件的麻烦。

免费下载




主要功能

格式转换是有规律的,大家可以参考下表:
|
|
|
|
|
|
|
|
|
|
|
|
|
|
|
|
|
|
|
|
我这里捡大家常用的格式转换看看:
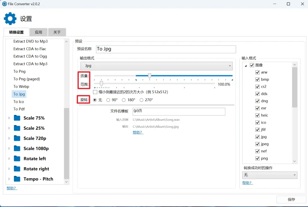
①图片JPG转PNG



在转换时还可以进行压缩,变成75%或者25%,使用这个固定的模型可以不用设置。

另外我们还可以自己设置质量、范围、旋转。

安装步骤

File Converter 是一款完全免费、无广告并且开源的格式转换工具,支持超过200种文件格式的转换,可以用于将视频、音频、图像、文档、电子书等各种类型的文件进行转换,功能非常强大!
安装也很简单:
1、双击如图的安装程序,或者右击点击【安装】。








聊天吹水

我有个超有趣的朋友!她给我发消息,半年后我才回。
结果她又过了大半年才回我,我俩却一直没断联系。
有天,她突然兴高采烈说要结婚,新郎竟是个从没听她提过的神秘人。婚礼那天,我满心好奇跑去,到现场却惊掉下巴,新郎居然是我失散多年以为再也找不到的亲哥哥!
我正震惊得不知所措,朋友看到我这样,突然冲过来拉着我的手,笑着说:“哈哈,骗你的,其实我看你一直孤孤单单,想给你介绍我帅气多金还单身的表哥,谁知道你反应这么大,太好玩啦!”
夜雨聆风
