(Burp suite插件-全自动API-路由测试)S-APICONT V1.6.1 内测发布
夜深了,我来了
# S-APICONT V1.6.1 发布公告
🔥 github地址:https://github.com/qazwsx5293870/S-APICONT
开发不易,帮忙上面github点个星星
🔥 版本亮点:

## 🎉 版本发布


**S-APICONT** 是一款专为安全研究人员设计的 Burp Suite API 收集与测试插件,帮助您快速发现和测试 Web 应用中的 API 接口。
—
## 🔥 核心亮点
### 📡 智能 API 收集
– 自动监听浏览器流量,实时提取 API 接口
– 支持 Vue/React/Angular 等主流框架路由解析
– 智能识别一级路由变量,自动拼接完整路径
### 🧪 批量测试
– 一键批量访问所有发现的 API
– 可配置请求间隔,避免触发 WAF
– 支持 GET/POST/PUT/DELETE 等多种 HTTP 方法
### 🔄 Intruder 式替换测试
– 使用 `§` 标记 Payload 位置
– 将标记位置替换为所有 API 路径进行批量测试
– 快速发现未授权访问漏洞
### 🔐 敏感信息检测
自动识别响应中的敏感数据:
– 邮箱、手机号、身份证号
– JWT Token、API Key
– 数据库连接字符串
– 内网 IP、文件路径
### 📊 多视图响应分析
– 美化视图(JSON/XML 格式化)
– Raw 原始数据
– Hex 十六进制
– 页面渲染预览
– MarkInfo 敏感信息高亮
—
## 📥 下载安装
1. 下载 `S-APICONT内测V1.6.1.jar`
2. Burp Suite → Extensions → Add
3. 选择 JAR 文件,完成安装
—
## 🚀 快速开始
“`
1. 输入目标域名 → 点击「设置目标」
2. 浏览器访问目标网站
3. 查看自动收集的 API 列表
4. 点击「批量测试」验证接口
5. 勾选「只显示成功」筛选有效接口
“`
—
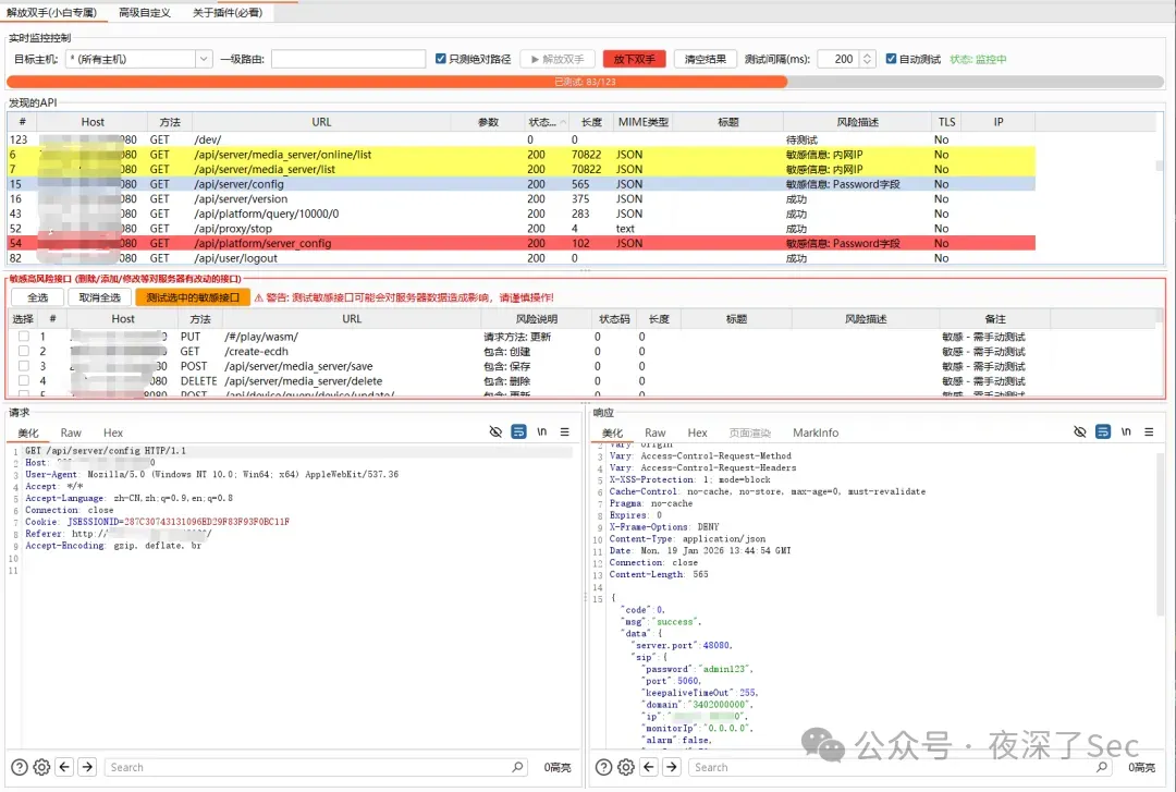
## 📋 部分功能展示
全自动模式,师傅浏览,插件自动获取API,路由,自动扫描!

高级自定义,可以随意更改数据包,更加导入自定义接口等进行测试

## 获取插件关注公众号发送:sqg5200
🔥 github地址:https://github.com/qazwsx5293870/S-APICONT
## ⚠️ 免责声明
本工具仅供安全研究和授权测试使用,请勿用于非法用途。
—
**如果觉得好用,请点个 Star ⭐ 支持一下!**
内测阶段,如有BUG,插件等问题,或者好的建议进群反馈:群满+VAMidnightCafe邀请

夜雨聆风
