智能体开发与传统软件开发的区别在哪里?
软件开发的历史,在很大程度上是一部与“不确定性”斗争、追求“确定性”的历史。从机器语言到高级语言,从面向过程到面向对象,再到微服务架构,我们不断构建更严密的逻辑、更清晰的边界、更可预测的系统。然而,以 LLM 为核心的智能体,彻底颠覆了这一传统。它不再是确定性指令的忠实执行者,而是一个在广阔概率空间中进行推理、规划并寻求达成模糊目标的自主系统。这种转变,不仅是技术的迭代升级,更是对开发哲学、实施流程、质量保证乃至运维模式的全面重塑。
当曾经作为“Bug”来源的不确定性,如今成为系统“智能”的核心驱动力时,我们不得不重新审视“工程”的内涵。如何驾驭这头“概率猛兽”,使其在创造巨大价值的同时,又能被约束在可靠、安全、合规的轨道之内?这正是“责任工程”的时代命题。因此,本文旨在系统性地回答以下两个环环相扣的核心问题:
-
智能体开发与传统软件开发的本质区别是什么?这关乎对“概率”这一新物种属性的深度认知。
-
如何系统化、工程化地构建和管理这些“概率系统”?这关乎为“工程”这一传统实践赋予新的内涵与方法。
01
智能体与传统软件的本质区别
要理解如何为智能体构建工程体系,首先必须深刻认识到它与我们所熟知的传统软件究竟有何不同。AI 智能体并非传统软件的简单升级或功能扩展,而是一个基于完全不同底层逻辑的“新物种”。它的核心是“概率性”,这导致了其在核心逻辑、架构设计、运行模式和演进方式上与传统“确定性”软件产生了根本性的分野。
1.逻辑区别:确定性指令 vs. 概率性目标
传统软件的基石是确定性逻辑。其行为由开发者通过明确的规则、算法和条件语句(如 If-Then-Else)预先编码。对于给定的输入,系统将严格遵循预设路径,产生一个唯一的、可预测的输出。其本质是“执行预设指令”,如同一个精密的机械钟表,每一个齿轮的转动都被精确设计。
相比之下,AI 智能体则以“达成模糊目标”为导向。它接收的往往不是精确的指令,而是一个高层次的、有时甚至是开放式的目标(例如,“帮我规划一次去北京的家庭旅行”)。智能体的“大脑”——大型语言模型(LLM)——并不依赖于硬编码的规则,而是通过其在海量数据中学习到的概率分布,来理解意图、进行推理、并生成一系列可能达成目标的行动。正如 Index.dev 的分析所指出的智能体是“目标驱动的(goal-driven)”和“自主的(autonomous)”,它在概率空间中探索并选择最有可能通向成功的路径,而非机械地执行命令。
例:
传统客户服务系统遵循固定规则:‘如果客户说退款,发送表格A’。而一个智能体化的客户服务平台,则能评估客户是沮丧还是好奇,检查其购买历史和过往互动,判断是需要立即转接人工还是可以通过个性化提议解决,并执行该决策。— AI agents vs. traditional software, Index.dev
这种从“指令执行”到“目标达成”的转变,是两者最核心的逻辑差异。传统软件的正确性在于其是否精确地执行了预定逻辑;而智能体的有效性则在于其选择的行动序列在多大程度上成功地实现了用户目标。这意味着智能体的行为本质上是概率性的、非确定性的,即使是相同的输入,在不同时间或微小上下文变化下,也可能产生不同的行为路径。
2.架构设计区别:动态认知架构 vs. 固定组件
传统软件架构,无论是经典的单体应用、分层架构,还是现代的微服务,其核心思想都是将系统分解为功能明确、接口固定的组件。这些组件之间的交互模式是预先设计和定义的,整个系统像一个静态的蓝图,稳定而有序。
AI 智能体则采用了一种截然不同的“认知架构”。这种架构并非围绕固定的功能模块构建,而是模拟生物体的认知过程,以 LLM 作为核心的“认知引擎”或“大脑”,动态地组织和协调一系列功能模块来完成任务。根据 学术研究和业界实践,一个典型的 LLM 驱动的智能体系统通常包含以下几个动态协作的核心组件:
-
感知 : 这是智能体与环境交互的入口。它通过自然语言处理、API 响应解析、图像识别等多模态输入模块,来“感知”和理解外部世界的信息,包括用户请求、工具返回结果和环境状态变化。
-
记忆 : LLM 本身是无状态的,无法记忆长期的对话历史或任务上下文。记忆模块解决了这个问题。它通常通过检索增强生成(RAG)技术,结合向量数据库等外部知识库,为智能体提供长期记忆。同时,它也维护着短期会话记忆,确保对话的连贯性。这是智能体能够进行持续、有上下文的交互的关键。
-
规划 : 这是智能体的“思考”过程。当面对一个复杂目标时,规划模块负责将其分解为一系列更小、更具体的、可执行的步骤。业界涌现了多种规划策略,如 ReAct (Reason + Act) 模式,让智能体在每一步行动前先进行显式的推理;以及 Plan-and-Solve 模式,先生成一个完整的行动计划,然后逐一执行。
-
行动 : 这是智能体影响外部世界的“手脚”。行动模块通过调用各种“工具”来执行规划好的步骤。这些工具可以是任何外部功能的封装,例如调用一个天气查询 API、在数据库中执行一条 SQL 查询、操作浏览器访问网页,甚至是调用另一个专门的 AI 模型。
这四个组件围绕着作为“大脑”的 LLM,形成一个动态的、自适应的系统。与传统软件的固定组件交互不同,智能体的认知架构是流动的:感知到的新信息会更新记忆,记忆的变化会影响新的规划,而规划则决定了下一步的行动。这种动态协作的架构,赋予了智能体处理复杂、开放性任务的强大能力。
3.运行模式的区别:线性响应 vs. 循环迭代
传统软件的运行模式大多是线性的“请求-响应”(模型。系统接收一个请求,经过一系列预定的处理步骤,返回一个响应,一次交互就此结束。这个过程是封闭且单向的。
AI 智能体则遵循一种持续的、循环迭代的运行模式,通常被称为“感知-规划-行动”(Sense-Plan-Act)循环,或更具体的 ReAct 循环(Thought -> Action -> Observation),其循环过程如下:
-
感知/观察: 智能体接收初始目标,并观察当前环境状态。在后续的循环中,它会观察上一步行动所带来的结果或环境变化。
-
思考/规划: 基于当前的观察和记忆中的上下文,LLM 大脑进行推理,分析现状,评估离目标的距离,并规划出下一步最应该采取的行动。这个“思考”过程是显式的,可以被记录下来用于调试和理解。
-
行动 :智能体执行规划好的行动,通常是调用一个工具。
这个循环会不断重复,直到智能体在“思考”环节判断已经收集到足够的信息,可以最终回答用户的问题或完成设定的目标为止。这种循环迭代的模式赋予了智能体强大的动态纠错和路径调整能力。如果某一步行动失败或结果不理想(例如,API 调用超时或返回了错误信息),智能体可以在下一个循环的“观察”阶段感知到这个失败,并在“思考”阶段调整策略,尝试其他的工具或方法。这与传统软件遇到错误时通常只能中断并抛出异常的线性模式形成了鲜明对比。
4.演进方式区别:手动更新 vs. 自我适应与学习
传统软件的演进完全依赖于人工。当需要修复缺陷、增加功能或优化性能时,开发者必须修改源代码,经过编译、测试,然后重新部署整个应用或相关服务。这个过程是“编码-部署-重复”的模式,软件自身不具备主动进化的能力。
AI 智能体则在一定程度上具备了自我适应和从经验中学习的能力。这种演进方式是多层次的:
-
从交互中学习: 智能体可以从与用户的交互和行动的结果中学习。例如,通过人类反馈强化学习(RLHF),用户对智能体回答的“点赞”或“点踩”可以作为信号,微调底层模型,使其未来的行为更符合用户偏好。
-
从失败中学习: 在“感知-规划-行动”循环中,失败的行动本身就是宝贵的学习资料。一个设计良好的智能体可以将失败的行动及其原因记录在记忆中,避免在未来重复同样的错误。
-
从协作中学习: 在多智能体系统中,智能体之间可以通过交流和协作共同完成任务。正如 Agentsway 方法论所设想的,一个“测试智能体”发现的缺陷可以反馈给“编码智能体”进行修复,而整个过程的成功与失败经验又可以被“微调智能体”用来优化底层模型。
这种内在的学习和适应能力,意味着智能体的“智能”水平可以在其生命周期中持续提升,而不仅仅依赖于开发者手动的、离散的代码更新。当然,这并不意味着完全不需要人工干预,而是演进的方式从纯粹的“代码级重构”扩展到了“行为级优化”和“知识级增强”。
02
智能体开发的系统工程方法论
既然 AI 智能体是充满“概率性”的新物种,那么我们该如何系统化地“驯服”它,确保其开发过程是可控、可重复且高质量的?这正是“工程”的用武之地。面对智能体开发的独特性,传统的软件开发生命周期(SDLC)已显得力不从心。业界正在探索和构建全新的、专为智能体设计的系统工程方法论。这些方法论的核心,都是围绕智能体的概率性,对各个阶段的目标、方法和实践进行了深刻的重塑。目前,主流的探索方向可以归纳为两大范式:一是以生命周期为核心的智能体开发生命周期( ADLC),二是以敏捷和价值为导向的智能体敏捷开发方法(AI Agent Agile Development),其中以深圳点用工业互联网研究院(简称:深工院)人工智能首席专家李明宇博士提出的“3AD”方法论为典型代表。
3ADLC 借鉴了传统 SDLC 的阶段划分思想,但对每个阶段的内容进行了“智能体化”改造,旨在提供一个全面、结构化的开发框架。它强调在开发的全流程中系统性地管理和控制智能体的不确定性。在这里不做详细描述,感兴趣的读者可搜索相关资料进行了解。
与 ADLC 的全面性和结构化不同,深工院李明宇博士提出的 “3AD”智能体敏捷开发方法论,更强调从企业实际业务价值出发,通过快速迭代和场景验证来驱动智能体落地。该方法论认为,面对 AI 的不确定性,企业不应追求一步到位的完美规划,而应采用“认知-实践-转型”的三阶段路径,小步快跑,循序渐进。
1.核心思想:价值驱动、客户共创、数据优先、小队作战
针对智能体开发的特殊性,3AD方法提出了四大核心思想:
-
价值驱动,快速迭代:以终为始,通过早期PoC和高频演示,快速创造可感知的业务价值,确保研发方向正确[1]。
-
客户共创,持续反馈:将用户视为研发团队的延伸,通过高频沟通将隐性知识和动态需求实时融入迭代。
-
数据优先,效果牵引:将数据视为一等公民,在最初阶段即引入真实客户数据,智能体的逻辑和能力由实测效果持续牵引和验证。
-
小队作战,高度自治:授权2-4人的跨职能敏捷小组,负责智能体端到端生命周期,赋予其高度自主权。
2.团队组成:跨职能敏捷小组
智能体开发团队以”智能体敏捷小组”为单位进行组织,标准配置为2-4人,最多不超过6人。小组对智能体的最终业务成果负责,主要角色包括:
-
AI产品负责人(AIPO):通常由业务专家或熟悉业务的产品经理担任,负责定义智能体的业务目标、梳理业务逻辑、提供/协调业务数据、组织用户反馈,并对迭代优先级进行决策。
-
AI研发工程师:AI赋能下具备全栈能力的工程师,负责智能体的架构设计、Prompt工程、模型微调/集成、应用开发、测试与部署。
-
数据科学家/分析师(可选):在数据依赖较重的项目中,负责数据采集策略、数据清洗、知识入库和模型性能的深入分析与评估。
3.开发流程:3A智能体开发生命周期(3ADLC)
3AD方法将智能体开发分为四个核心阶段,整个周期一般按6-9个月规划,强调”以’交付AI能力’而非’智能体软件’为目标”:

3A智能体开发生命周期(3ADLC)
4.沟通与会议机制
有效的沟通机制是智能体开发成功的关键,3AD方法定义了三种核心沟通机制:
-
每周评审演示会:敏捷小组开发者、AIPO和核心用户参加,演示本周成果,获取反馈,建立信任。
-
研发周例会:团队成员同步进度、暴露风险、快速求助,围绕任务看板回答三个问题:上周完成了什么?这周计划做什么?遇到了什么障碍?
-
即时沟通:敏捷小组开发者、AIPO和核心用户之间建立即时通讯群组,进行日常、高频的非正式沟通。
5.核心指标(KPI)
为确保项目的透明度和可追溯性,3AD方法定义了四类核心指标:
-
交付速度:PoC完成周期(从项目启动到PoC演示的天数)、价值实现时间(从项目启动到Beta版发布的天数)。
-
用户采纳与满意度:用户使用频率、用户脱离智能体使用传统手段的频率。
-
业务价值:关键业务指标提升(例如:客服解决时长缩短X%,生产效率提升Y%,成本降低Z%)。
-
智能体质量:核心任务准确率、用户反馈的问题数量。
6.战术执行流程
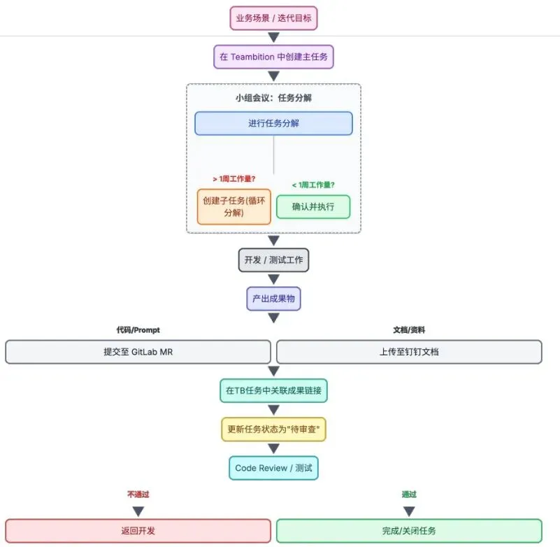
3AD方法设计了具体的战术执行流程,旨在提升透明度、强化进度管理、保证交付质量和促进知识沉淀。核心原则是:任何研发工作都必须有目标,目标必须被分解为任务,任务完成必须有产出,产出必须可追溯。

3A战术执行流程
任务分解原则是将主任务分解为多个独立的、可执行的子任务,每个子任务的完成时间应控制在2-3天,最长不应超过1周。流程包括任务创建与分解、开发/测试与成果产出、成果提交与文档管理、任务审查与完成等阶段。
7.技术中台与工具链
智能体开发需要强大的技术中台和工具链支持,遵循”平台化、服务化”原则:
-
技术中台:由公司技术中台提供统一的AI能力服务(如大模型、向量数据库、监控组件),敏捷小组按需调用。
-
工具链:
1.任务管理:钉钉Teambition/Jira等用于管理需求待办列表和周度迭代
2.文档协作:企业网盘/知识库沉淀业务逻辑、会议纪要和设计文档
3.代码与Prompt库:GitLab/GitHub统一管理代码和Prompt版本
03
面向生产的概率系统工程实践
当一个充满概率性的智能体系统从实验室走向广阔的生产环境,它所面临的挑战将呈指数级增长。此时,“工程”的内涵进一步深化为“责任工程”。这意味着我们不仅要让系统“能用”,更要确保它“可靠、可控、可信”。
1.可靠性与鲁棒性:为不确定性加上“护栏”
问题:生产环境的复杂性和不可预测性,会无限放大智能体行为的非确定性。模型幻觉、提示词脆弱性(即微小的输入变化导致输出剧变)以及外部工具的间歇性故障,都可能导致智能体在关键业务场景中“脱轨”,造成严重后果。
解决方案:我们无法完全消除不确定性,但可以为其构建强大的“护栏”和“安全网”。
-
输入输出安全护栏: 这是保护系统的第一道和最后一道防线。
1.输入层: 对用户的输入进行过滤,识别并拦截恶意提示(如试图让智能体泄露机密或执行破坏性操作的 Prompt Injection 攻击)。
2.输出层: 在智能体生成最终回复之前,通过一个独立的规则引擎或另一个审查模型进行检查。这可以防止智能体输出不当内容(如仇恨言论)、泄露敏感数据(如信用卡号),或做出超出其权限的承诺。
-
智能化的异常处理与熔断机制: 传统软件的异常处理通常是简单的失败并重试。智能体需要更复杂的策略。
1.上下文感知重试: 当一个工具调用失败时,智能体不应盲目重试,而应分析失败原因(如 API 超时、参数错误),并在下一次“思考”中调整策略,例如更换工具或向用户请求更多信息。
2.熔断与降级: 建立监控体系,当某个智能体或工具的错误率持续超过阈值时,自动触发“熔断”机制,暂时将其隔离,并将相关任务路由到备用方案(如另一个智能体或直接转接人工),防止故障扩散,保障核心业务的连续性。
-
详尽的思考过程日志: 正如飞行员的“黑匣子”,完整记录智能体的每一步推理、决策和行动至关重要。当出现问题时,这些日志是唯一能够追溯和诊断问题根源的依据。LangSmith 等工具的出现,正是为了解决这一痛点,让开发者能够“看透”智能体的思考过程。
2.成本优化:精打细算地使用“昂贵的大脑”
问题:LLM 的 API 调用是智能体运营成本的主要构成部分,通常占到 60-70%。一个设计不佳的智能体,可能会因为不必要的循环、冗长的提示或对昂贵模型的过度依赖,导致 Token 消耗失控,带来巨大的财务压力。
解决方案:必须建立一个多层次、精细化的成本控制体系。核心策略包括:
-
模型路由: 这是最有效的成本优化手段。构建一个“路由器”或“分类器”智能体,在任务开始时首先对用户请求的复杂度进行评估。
1.简单任务: 如“什么是 Python?”,路由到成本极低的轻量级模型。
2.复杂任务: 如“分析微服务与单体架构的权衡”,才路由到功能强大但昂贵的模型。
-
缓存策略: 对于那些输入相同、输出也应相同的确定性查询(例如,查询公司的地址),或者高频的非个性化查询,应大力使用缓存。通过构建一个从短期会话缓存(如 Redis)到长期知识缓存(如 Memcached)的多级缓存体系,可以显著减少对 LLM 的重复调用。
-
请求优化:
1.批处理: 将多个相似的、可以并行处理的请求打包成一个批次,一次性发送给 LLM,可以减少网络开销和 API 调用次数。
2.提示词压缩: 在保证语义完整的前提下,尽可能缩短发送给模型的提示词长度,特别是对于包含大量上下文历史的对话场景。
-
预算控制与监控: 为每个用户、每个会话或整个系统设置严格的 Token 消耗或费用预算。通过实时监控,一旦接近或超出预算,立即采取行动(如限制功能、发出警报或降级到更便宜的模型),防止成本失控。
3.安全与合规:在授权与滥用之间找到平衡
问题:智能体的自主性和强大的工具调用能力,也带来了前所未有的安全风险。智能体系统面临着记忆投毒、工具滥用、权限过大、身份欺骗等多种新型安全威胁。一个被恶意利用的智能体,可能泄露整个数据库,或在企业内部系统中执行破坏性操作。
解决方案:必须构建一个“纵深防御”的安全合规体系,将安全措施贯穿于智能体架构的每一层,安全体系应包括:
1.应用层:身份认证与授权: 确保只有合法的用户才能访问智能体。实现会话级隔离,防止不同用户会话之间的信息交叉污染。
2.模型层:输入过滤与输出审查: 即前述的“安全护栏”,这是抵御提示注入和防止信息泄露的核心环节。
3.工具层:最小权限与风险控制: 这是智能体安全中最关键的一环。
-
最小权限原则: 为每个智能体或每个任务场景,精确配置其可以调用的工具集。一个只负责查询的智能体,绝不能被授予数据修改或删除的工具。
-
高风险工具审批: 对于涉及资金转移、数据删除等高风险操作的工具,其调用不能完全自动化,必须引入人工审批环节(Human-in-the-Loop),由授权人员确认后方可执行。
4.数据层:加密、脱敏与审计: 所有存储的敏感数据(如用户对话历史、知识库内容)都必须进行加密。在数据传输和处理过程中,对个人身份信息(PII)等敏感字段进行动态脱敏。所有对数据的访问和操作都必须有详细的审计日志,以便事后追溯。
5.网络层:隔离与入侵检测: 将智能体系统部署在受控的网络环境(如 VPC)中,通过安全组和防火墙严格限制网络访问。部署入侵检测和防御系统(IDS/IPS),及时发现和阻断潜在的网络攻击。
4.团队协作:构建人机协同的新型组织
挑战:智能体项目的成功,本质上是技术与业务的深度融合。它要求算法工程师、软件开发者、业务专家、产品经理和运维人员之间进行前所未有的紧密协作。传统的瀑布式或孤岛式的团队结构,完全无法适应智能体项目快速迭代、持续优化的需求。
模式:建立一个以业务价值为导向的、跨职能的“AI Agent 运营团队”。(3AD方法论有论述)
-
明确的职责分工
-
高效的协作流程: 建立一个快速的反馈循环。例如,运维工程师通过监控发现某个场景下用户满意度下降,立即将相关日志和数据同步给产品经理和开发者。开发者和算法工程师快速定位问题(可能是某个工具的 bug 或提示的缺陷),发布修复。业务专家在修复上线后,立即进行验证,确认问题是否解决。这个流程必须是敏捷的、数据驱动的。
-
共享的知识平台: 团队需要一个共享的平台来管理智能体的所有资产,包括提示库、工具文档、评估数据集和运维知识库。这确保了知识的沉淀和传承,降低了团队协作的沟通成本。
最终,责任工程不仅仅是技术层面的修修补补,更是组织层面的流程再造和文化重塑。它要求我们将对“概率系统”的管理,内化为团队每一个角色的日常职责和协作习惯。
AI 智能体,这个由大型语言模型驱动的“新物种”,其核心的“概率性”决定了它与传统确定性软件在逻辑、架构、运行和演进方式上的根本区别。这并非一次简单的技术升级,而是一场深刻的范式革命,它要求我们必须重新定义“工程”的内涵。
我们正在快速跨越“如何构建一个能工作的 Agent”的初级阶段。真正的挑战,已经转向一个更宏大、更具战略意义的目标:如何构建一个值得信赖、可规模化、并能与现有业务深度融合,从而持续创造价值的智能体生态系统。这不仅需要我们拥抱概率带来的无限可能,更需要我们精于工程,以系统化的方法和负责任的态度,去塑造人工智能的未来。
夜雨聆风
