写Frida脚本嘎嘎快的插件
字数 279,阅读大约需 2 分钟
前言
过年回来开宫,Frida 启动命令都忘光了。更不要说 Frida 脚本怎么写了。
打开 Pycharm,手放键盘上不知道敲什么,还要去文档里找,或者直接大模型启动了。
午饭和我同事聊到这个,他好心的给我推了 Pycharm 的插件。我试了一下,写 Frida 脚本,确实爽歪歪。
zafrida-ui
项目地址:https://github.com/yilongmd/zafrida-ui
该插件可以在 github 下载然后导入 Pycharm,或者直接在 Pycharm 插件商店下载。
环境要求
-
• IntelliJ IDEA 或 PyCharm (建议 2024.3+) -
• 本地已安装 Python3 及 frida-tools(pip install frida-tools) -
• 确保 frida,frida-ps,frida-ls-devices在系统 PATH 中或在插件设置中指定路径。
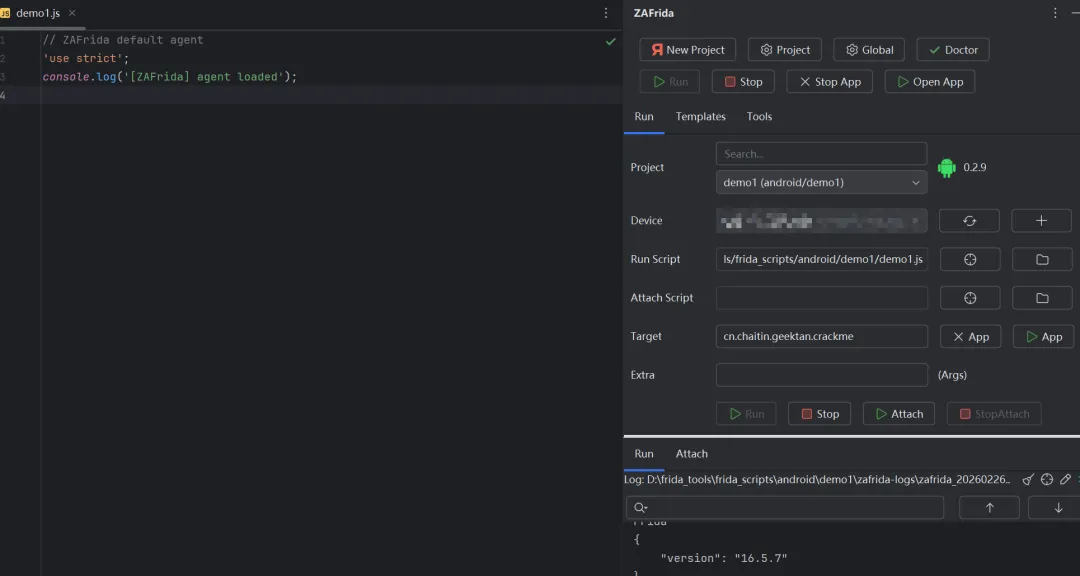
ZAFrida

安装完成,

手机运行 frida-server,USB 或远程连接手机,可以直接点击启动

自带脚本
插件不仅如此,还有自带 Frida 脚本,常用的都包含了,没在里面的可以自己添加

-
• Android -
• iOS
鼠标右键,也可以选择常用模块

总结
用这个插件写 Frida,比自己哼哧哼哧写要快很多。
夜雨聆风
