OpenClaw + Hermes 双线作战:AI 运维助手集群实战部署指南
摘要:Hermes+OpenClaw 部署实战指南
一、Hermes vs OpenClaw:谁才是你的菜?
先说结论:两者是互补关系,不是替代关系。
|
|
|
|
|---|---|---|
| 定位 |
|
|
| 核心能力 |
|
|
| 部署方式 |
|
|
| 适合场景 |
|
|
| 上手难度 |
|
|
我的建议:多任务用 OpenClaw,专项任务用 Hermes,想同时操控一把抓就用 OpenClaw-Admin。
二、Hermes 安装部署
2.1 Linux 安装(推荐,官方支持)
一行命令安装:
# Linux / macOS / WSL2curl -fsSL https://raw.githubusercontent.com/NousResearch/hermes-agent/main/scripts/install.sh | bash
安装完成后,重新加载 shell:
source ~/.bashrc # 或 source ~/.zshrc
验证安装:
hermes --version# 输出: hermes-agent 0.10.0
初始化配置:
# 配置 LLM 提供商hermes model# 配置工具hermes tools# 完整设置向导hermes setup
2.2 Windows 安装(非官方支持,需要绕坑)
⚠️ 官方明确说明:Native Windows is not supported,需要用 WSL2。
WSL2 方式(推荐):
# 1. 安装 WSL2wsl --install# 2. 进入 WSL2 Ubuntuwsl# 3. 执行安装脚本curl-fsSL https://raw.githubusercontent.com/NousResearch/hermes-agent/main/scripts/install.sh | bash
原生 Windows 方式(有坑,不推荐):
如果一定要在 Windows 原生环境运行,可以手动安装:
# 1. 安装 uvpip install uv# 2. 克隆仓库git clone https://github.com/nousresearch/hermes-agent.git# 3. 安装依赖cd hermes-agentuv sync# 4. 验证.venv\Scripts\python.exe -m hermes_cli --version
Windows 已知问题:
- ● Dashboard build 会 SIGKILL
- ● 需要手动构建 Web UI
- ● 建议用 WSL2 或直接在 Linux 虚拟机部署
三、API Server 与 Web UI 配置
3.1 核心配置文件
Hermes 的配置文件位于 ~/.hermes/.env,以下是关键配置项:
# === API Server 配置 ===API_SERVER_ENABLED=true# 启用 API ServerAPI_SERVER_PORT=8642 # API 端口(默认 8642)API_SERVER_HOST=192.168.64.130 # 绑定 IP(支持远程访问)API_SERVER_KEY=hermes20260422 # API Key(用于认证)# === Gateway 配置 ===GATEWAY_ALLOW_ALL_USERS=true# 允许所有用户访问
3.2 启动命令
Web UI(Dashboard):
# 基础启动(只能本机访问 localhost:9119)hermes dashboard# ✅ 正确方式 - 绑定到指定 IP,支持局域网远程访问hermes dashboard --host 192.168.64.130 --insecure# 输出:# → Building web UI...# ✓ Web UI built# Hermes Web UI → http://192.168.64.130:9119
API Server:
# 启动 API Server(OpenAI 兼容接口)hermes api-server --host 0.0.0.0 --port 8642
Gateway(集成 API Server):
hermes gateway start
3.3 常用命令汇总
|
|
|
|---|---|
hermes dashboard --host <IP> --insecure |
|
hermes api-server --host 0.0.0.0 --port 8642 |
|
hermes gateway start |
|
hermes model |
|
hermes tools |
|
hermes doctor |
|
hermes config check |
|
3.4 API 端点说明
启动 API Server 后,可用的端点:
|
|
|
|
|---|---|---|
/v1/health |
|
|
/v1/chat/completions |
|
|
/v1/models |
|
|
/api/sessions |
|
|
/api/config |
|
|
/api/skills |
|
|
四、一把抓:OpenClaw-Admin 同时管理两者
什么是 OpenClaw-Admin?
一个可视化面板,可以同时管理 OpenClaw 的 Gateway 和 Hermes Agent,界面清爽,配置简单。
GitHub 地址:https://github.com/itq5/OpenClaw-Admin
为什么要用Openclaw-Admin,hermes是主打CLI命令行工具,自身的WEB UI 操作操作不友好。

如果需要远程Web访问需要第三方的Web UI进行连接,这里介绍一个既可以连接openclaw又可以连接连接hermes的一个github的项目,openclaw-admin。

安装步骤
# 1. 克隆项目git clone https://github.com/itq5/OpenClaw-Admin.git# 2. 进入目录cd OpenClaw-Admin# 3. 安装依赖npm install# 4. 配置(复制配置文件)cp .env.example .env# 5. 启动npm run dev:all
访问 http://localhost:3001,用 admin / admin123 登录。
配置 Hermes 连接
编辑 .env 文件:
# === OpenClaw Gateway ===OPENCLAW_WS_URL=ws://127.0.0.1:28789OPENCLAW_AUTH_TOKEN=your_token_here# === Hermes Agent ===HERMES_WEB_URL=http://192.168.64.130:9119HERMES_API_URL=http://192.168.64.130:8642HERMES_API_KEY=hermes20260422# === 基础配置 ===PORT=3000DEV_PORT=3001AUTH_USERNAME=adminAUTH_PASSWORD=admin123
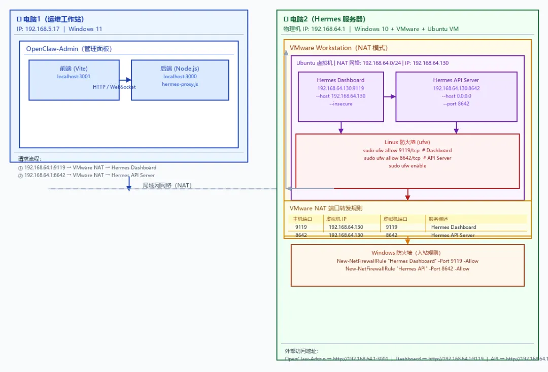
五、🌡️ 实战:虚拟机安装 Hermes,另一台电脑的 OpenClaw-Admin 连接
5.1 网络架构图

5.2 实战环境
|
|
|
|
|---|---|---|
|
|
|
|
|
|
|
|
5.3 Step 1:在虚拟机上安装 Hermes
# 一行命令安装curl -fsSL https://raw.githubusercontent.com/NousResearch/hermes-agent/main/scripts/install.sh | bash# 重新加载 shellsource ~/.bashrc# 配置 LLM 提供商hermes model# 验证安装hermes --version
5.4 Step 2:配置 API Server
编辑 ~/.hermes/.env:
# === API Server 配置 ===API_SERVER_ENABLED=trueAPI_SERVER_PORT=8642API_SERVER_HOST=192.168.64.130API_SERVER_KEY=hermes20260422# === Gateway 配置 ===GATEWAY_ALLOW_ALL_USERS=true
5.5 Step 3:启动 Hermes
# 启动 Dashboard(绑定到虚拟机 IP)hermes dashboard --host 192.168.64.130 --insecure# 新终端:启动 API Serverhermes api-server --host 0.0.0.0 --port 8642
5.6 Step 4:配置 Linux 防火墙(ufw)
在虚拟机 Ubuntu 上开放端口:
# 查看防火墙状态sudo ufw status# 开放 Hermes 端口sudo ufw allow 9119/tcp comment 'Hermes Dashboard'sudo ufw allow 8642/tcp comment 'Hermes API Server'# 启用防火墙sudo ufw enable# 验证规则sudo ufw status numbered
输出示例:
Status: active To Action From-- ------ ----[ 1] 22/tcp ALLOW IN Anywhere[ 2] 9119/tcp ALLOW IN Anywhere # Hermes Dashboard[ 3] 8642/tcp ALLOW IN Anywhere # Hermes API Server
5.7 Step 5:配置 VMware 端口转发
打开 VMware 端口转发设置:
- 打开 VMware Workstation
- 点击 编辑 → 虚拟网络编辑器
- 选择 VMnet8 (NAT 模式)
- 点击 NAT 设置
- 在 端口转发 中添加规则:
|
|
|
|
|
|---|---|---|---|
|
|
|
|
|
|
|
|
|
|
配置示意图:
┌────────────────────────────────────────────────────────┐│ VMware 虚拟网络编辑器 - NAT 设置 ││ ││ 端口转发: ││ ┌────────────────────────────────────────────────────┐││ │ 主机端口 │ 类型 │ 虚拟机 IP │ 虚拟机端口 │││ ├────────────────────────────────────────────────────┤││ │ 9119 │ TCP │ 192.168.64.130 │ 9119 │││ │ 8642 │ TCP │ 192.168.64.130 │ 8642 │││ └────────────────────────────────────────────────────┘││ ││ [添加][删除][确定][取消] │└────────────────────────────────────────────────────────┘
5.8 Step 6:配置 Windows 防火墙
在电脑2(宿主机)上开放端口:
方式一:PowerShell(管理员):
# 开放 9119 端口(Hermes Dashboard)New-NetFirewallRule-DisplayName"Hermes Dashboard" `-Direction Inbound -Protocol TCP -LocalPort9119-Action Allow# 开放 8642 端口(Hermes API Server)New-NetFirewallRule-DisplayName"Hermes API Server" `-Direction Inbound -Protocol TCP -LocalPort8642-Action Allow# 验证规则Get-NetFirewallRule-DisplayName"Hermes*"
方式二:图形界面:
- 打开 控制面板 → Windows Defender 防火墙
- 点击 高级设置
- 选择 入站规则 → 新建规则
- 选择 端口 → TCP → 输入
9119, 8642 - 选择 允许连接
- 应用到所有配置文件
- 命名规则为 “Hermes Agent”
5.9 Step 7:验证网络连通性
在电脑1上测试:
# 测试 Dashboard 连接Test-NetConnection-ComputerName192.168.64.1-Port9119# 测试 API Server 连接Test-NetConnection-ComputerName192.168.64.1-Port8642# 测试 API 健康检查Invoke-RestMethod-Uri"http://192.168.64.1:8642/v1/health"
5.10 Step 8:配置 OpenClaw-Admin
在电脑1上,编辑 OpenClaw-Admin 的 .env:
# === Hermes Agent ===HERMES_WEB_URL=http://192.168.64.1:9119HERMES_API_URL=http://192.168.64.1:8642HERMES_API_KEY=hermes20260422
然后启动 OpenClaw-Admin:
cd C:\Users\Administrator\AppData\LocalLow\OpenClaw-Adminnpm run dev:all
六、踩坑实录(今天的真实问题)
坑 1:Dashboard 启动后直接 SIGKILL
Process running, then: SIGKILL
原因:Windows 原生环境不兼容,Dashboard build 会崩溃。
解决:加 --host 参数,手动绑定 IP:
hermes dashboard --host 192.168.64.130 --insecure
坑 2:OpenClaw-Admin 报 ECONNREFUSED
[backend] ECONNREFUSED localhost:3000
原因:只启动了前端,没启动后端。
解决:必须用 npm run dev:all 同时启动前后端。
坑 3:API 返回 401 Unauthorized
[backend]401 Response body: {"detail":"Unauthorized"}
原因:API Key 认证机制与预期不同。
解决:从 Hermes Web UI 获取 Session Token,或检查 API_SERVER_KEY 配置。
坑 4:虚拟机能访问,宿主机访问不到
原因:VMware NAT 没配置端口转发,或防火墙拦截。
解决:
- VMware 虚拟网络编辑器 → NAT 设置 → 添加端口转发
- Linux 虚拟机开放防火墙:
sudo ufw allow 9119/tcp - Windows 宿主机开放防火墙:
New-NetFirewallRule ...
七、🤔 Hermes 能帮运维做什么?
说了这么多,Hermes 到底能干嘛?结合最近的实操经验,想象几个场景:
1. 远程告警处理
值班时不在电脑前?用手机通过 API Server 发消息,Hermes 自动分析日志、查监控,推送结论到钉钉/飞书。
2. 批量设备巡检
一个命令下发到多台服务器的 Hermes Agent,并行执行脚本,汇总结果,自动生成巡检报告。
3. 知识库问答
把运维文档、SOP 内嵌到 Hermes,构建本地知识库。半夜故障时问 AI,比翻文档快。
4. 自动化流水线
结合 OpenClaw 的 Skills 生态,Hermes 作为执行器,OpenClaw 作为编排器,实现”监控→分析→处理→报告”全自动闭环。
后续预告
下一期我们会讲:
- ● 🔧 如何给 Hermes 接入更多工具(监控、日志、工单系统)
- ● 🤖 Hermes + OpenClaw 双 Agent 协作实战
- ● 📊 如何让 Hermes 自动生成运维日报
关注「前沿AI运维」,第一时间接收更新。
夜雨聆风