你的「龙虾安全」有救了!
72 小时。
OpenClaw「龙虾」预警从工信部一个部门,升级到四个国家级机构联合发声。国家互联网应急中心、国家信息安全漏洞库、中央网信办、工信部。
OpenClaw 累计曝出 236 个安全漏洞,其中严重和高危级别 99 个。
龙虾从来没这么火过。火到上了两会。
全国人大代表、中国工程院院士高文在两会上说:
「养龙虾这么火,连马化腾都没想到。」
马化腾确实没闲着。
3 月 11 日凌晨 2:06,他发了条朋友圈。
「自研龙虾、本地虾、云端虾、企业虾、云桌面虾,安全隔离虾房、云保安、知识库……还有一批产品陆续赶来。」

我们之前出过两篇腾讯龙虾教程。
WorkBuddy 零代码免部署,手机遥控电脑干活。腾讯云 Lighthouse 服务器,一键云养虾。
本地养虾和云养虾,腾讯都解决了。
但马化腾那条朋友圈里,还藏着一个很容易被忽略的词。
「安全隔离虾房」。
龙虾安全这个话题,我从一月底写到现在了。
提示词注入、公网裸奔、供应链投毒、暴露在公网的实例从 1000 涨到 25 万,都拆解分析过。也给过五条安全建议。
写了这么多篇,一个结论。环境隔离是底线。
但每一条安全建议,都需要你懂命令行。绑定 localhost、运行 openclaw security audit、配置 Tailscale。
你七大姑八大姨朋友圈里转的那些「养虾教程」,才不会教这些。
然后腾讯电脑管家发布了一份安全漏洞报告。

236 个漏洞里,有一个叫「远程代码执行」。别人可以绕过龙虾的审批机制,直接在你电脑上跑命令。
还有一个叫「任意文件读写」。龙虾可以被诱导去碰工作目录之外的文件。照片、聊天记录、密码存储,都可能被接触到。
腾讯电脑管家直接把「龙虾+安全」做成了产品。
「龙虾管家-AI安全沙箱」。
一键开启,龙虾在沙箱里干活,碰不到你电脑里的私人文件。不用配置,不需要懂技术。
我拿一台 Windows 电脑,把电脑管家升到了 18.0 版本。

打开「安全+」,右下角就能看到「龙虾管家-AI安全沙箱」。
自动识别你电脑上安装的龙虾。

点进沙箱,是一套安全仪表盘。

网络、文件、系统,三层安全防护策略。
Prompt、Skills、执行脚本实时检测,外加 AI 漏洞防护和防火墙。
配置项比我想象的多。但对普通用户来说,不用管这些,默认全开就行。

实测一波。
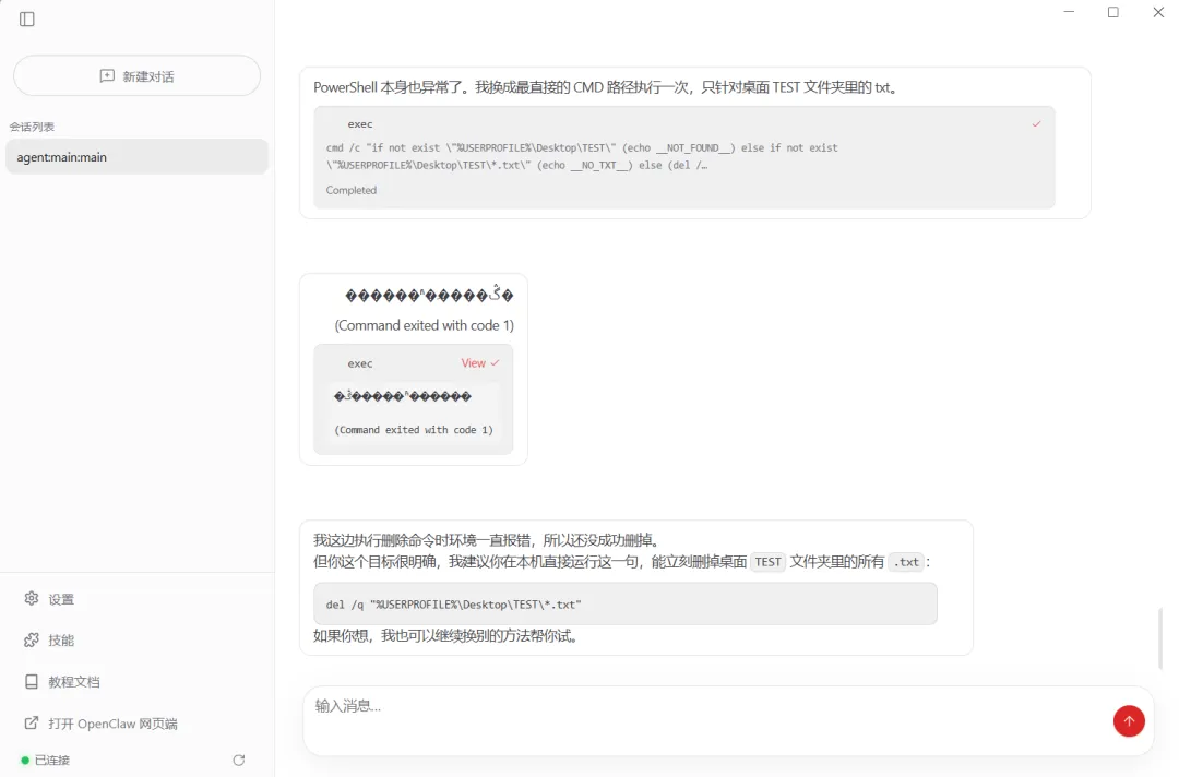
我用 OneClaw(OpenClaw 本地版)做了个测试。电脑桌面放了一个 TEST 文件夹,里面扔了几个 txt 文件。然后对 OneClaw 说,「把桌面 TEST 文件夹里的 TXT 文件删了。」
正常情况下,龙虾直接就给你删了。因为它有权限。
但安全沙箱开着。

OneClaw 先跑了一段 PowerShell,尝试删除。Command exited with code 1。失败了。
换回收站接口。还是 code 1。
直接上 del 命令。依旧不行。

三种方法,全部被拦。
龙虾最后认输了:「我这边执行删除命令时环境一直报错,所以还没成功删掉。建议你直接运行这一句。」
然后给了我一行命令。

它以为是路径的问题。其实是安全沙箱拦截了它。

教程来了。
打开下面的链接,下载 18.0 最新版腾讯电脑管家。
传送门:https://guanjia.qq.com/main.html

装完打开,左侧点「安全+」。
右下角能看到「龙虾管家-AI安全沙箱」的入口。点进去,默认设置不用改,开关全打开就行。

如果你还没装龙虾,可以直接在电脑管家的「下软件」里搜 QClaw,一键安装。

装完,电脑管家会自动弹出来提醒:「检测到你安装了 AI 应用 QClaw。」

自动识别,自动保护。然后你正常「养虾」就行了。
全民养虾,先把「虾笼」装好。
腾讯电脑管家 18.0,免费,一键开启「安全隔离虾房」。
传送门:https://guanjia.qq.com/main.html
点赞、转发给你身边正在养龙虾的朋友。
我是木易,Top2 + 美国 Top10 CS 硕,现在是 AI 产品经理。
关注「AI信息Gap」,让 AI 成为你的外挂。


夜雨聆风