盼了好久的腾讯QClaw(龙虾AI),终于迎来全量公测全面开放啦🎉 再也不用蹲邀请码,不用繁琐安装包,零门槛上手,小白也能3分钟搞定,微信、QQ直接绑定就能用!
作为腾讯电脑管家团队基于OpenClaw开源框架打造的本地AI智能体助手,QClaw最核心的优势就是「微信/QQ直连+本地部署」,不用额外下载APP,聊天框发一句话,就能远程操控电脑干活,所有数据本地运行,隐私安全拉满,办公、学习、生活效率直接翻倍👇
先划重点,避免大家走弯路:
✅ 全面开放:无邀请码、无门槛,所有人可直接使用
✅ 无需安装包:轻量化部署,无需复杂配置,一键启用
✅ 双端绑定:支持微信、QQ双平台绑定,发指令更便捷
✅ 本地运行:数据不上云,隐私安全有保障,敏感资料放心用
✅ 全系统支持:Windows 10/11(64位)、macOS 10.15及以上均兼容
下面全程干货,从「安装部署」「微信/QQ绑定」到「常用指令清单」,一步一步教你用,所有步骤真实可测,直接跟着做就能上手,建议收藏+转发给需要的朋友~
一、无需安装包!3步完成QClaw部署(全程无代码)
很多朋友误以为QClaw需要下载庞大的安装包,其实完全不用!本次全面开放后,采用轻量化部署模式,无需手动安装依赖、不用配置环境,小白也能轻松搞定,具体步骤如下(图文对应,建议对照操作):
步骤1:进入QClaw官方部署入口(唯一正规渠道)
打开电脑浏览器,输入官方入口:claw.guanjia.qq.com(认准腾讯电脑管家官方域名,避免第三方钓鱼链接,保障账号安全)

进入页面后,无需注册登录,直接点击首页「立即启用」按钮,系统会自动识别你的电脑系统(Windows/macOS),无需手动选择。
步骤2:一键启动,自动完成部署
点击「立即启用」后,系统会自动触发轻量化部署,无需下载任何安装包,全程在浏览器后台完成,耗时仅20-30秒,期间无需任何操作,耐心等待即可。

⚠️ 注意:部署过程中,电脑可能会弹出“是否允许该程序运行”的提示,点击「允许」即可,这是腾讯官方程序,无需担心安全问题;若部署失败,刷新页面重新点击「立即启用」,或检查电脑网络是否通畅。
步骤3:部署成功,进入绑定界面
部署完成后,页面会自动跳转至QClaw主界面,同时弹出「绑定账号」窗口,支持微信、QQ两种绑定方式,选择你常用的方式即可(建议绑定微信,后续发指令更便捷)
二、保姆级绑定教程:微信+QQ双端详细步骤(图文对照)
绑定是核心步骤,绑定成功后,就能在微信/QQ聊天框直接发送指令,远程操控电脑,下面分别讲解微信、QQ两种绑定方式,步骤详细到每一步,跟着做绝不出错!
(一)微信绑定(推荐,操作最简单)
适合大多数用户,绑定后微信聊天框直接成为QClaw操控入口,无需额外切换APP,具体步骤:
在QClaw主界面的「绑定账号」窗口,点击「微信绑定」,页面会生成一个专属绑定二维码

打开手机微信,点击右上角「+」→「扫一扫」,扫描电脑端生成的二维码
扫描后,微信会弹出授权提示,点击「允许」,完成实名认证(仅首次绑定需要,保障账号安全,腾讯官方认证,无隐私泄露风险)
授权完成后,微信通讯录会自动生成一个「龙虾AI助手」聊天窗口,同时电脑端QClaw会弹出“绑定成功”提示

绑定成功!此时在微信聊天框发送指令,QClaw会自动接收并在电脑端执行,实时同步进度。
注意:微信绑定后,若想解除绑定,可在QClaw主界面「设置」→「账号管理」中点击「解除微信绑定」,或在微信“龙虾AI助手”聊天窗口,发送“解除绑定”指令即可。
(二)QQ绑定(备用,适合习惯用QQ的用户)
QQ绑定需先创建专属QQ机器人,再完成绑定,步骤稍多但不难,全程无代码,具体步骤:
在QClaw主界面的「绑定账号」窗口,点击「QQ绑定」,页面会跳转至QQ开放平台开发者登录页面

用已实名认证的手机QQ,扫描页面二维码,完成快捷登录,勾选《QQ开放平台开发者协议》,点击「同意」,完成开发者账号注册

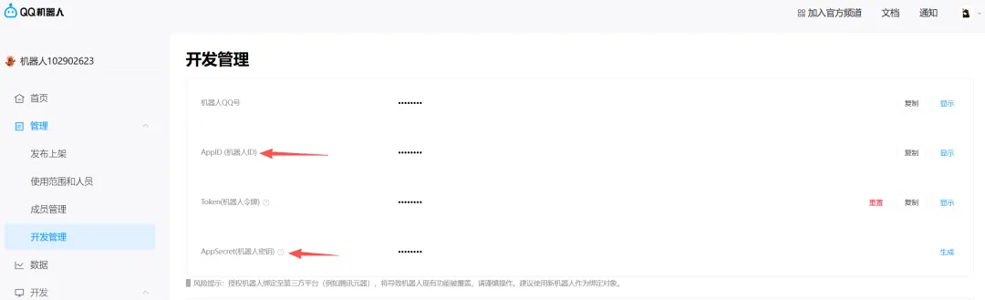
登录后,进入控制台,点击「创建机器人」,设置机器人名称(如“我的QClaw助手”)和头像,点击「确定」
机器人创建成功后,页面会显示机器人的AppID、AppSecret和Token,复制Token并保存(后续绑定需要,不可再次查看)

返回QClaw主界面,粘贴刚才复制的Token,点击「绑定机器人」,系统会自动完成绑定,耗时10-15秒

绑定成功后,打开手机QQ,点击「+」→「添加好友」,搜索机器人的QQ号(在机器人详情页查看),发送好友申请,系统会自动通过
添加成功后,进入与机器人的聊天窗口,发送“你好”,若收到回复,说明QQ绑定成功,可正常发送指令。

⚠️ 补充:QQ机器人仅创建人可用,暂时不支持拉入QQ群;若绑定失败,检查Token是否复制正确,或重启QClaw后重新尝试。
三、QClaw常用指令清单(直接复制发送,零门槛使用)
绑定完成后,无需学习复杂操作,直接在微信/QQ聊天框发送自然语言指令即可,QClaw会自动解析并执行,以下是高频常用指令,覆盖办公、学习、生活三大场景,直接复制就能用,建议收藏!
(一)办公高效类(打工人必存)
帮我整理桌面文件,按类型(文档、图片、视频)分类归档
打开电脑桌面的“季度报告.docx”,修改第三部分内容,保存后发回微信/QQ
读取E盘“销售数据.xlsx”,按区域分组,计算每个区域的总销售额,生成柱状图并保存
整理邮箱中近3天的工作邮件,筛选出客户反馈,生成汇总文档
帮我写一篇工作周报,包含本周工作内容、下周计划,语气正式
扫描电脑中的PDF文件,提取其中的文字内容,生成Word文档
帮我设置明天早上9点提醒我开会,提前10分钟再次提醒
(二)学习辅助类(学生党/科研党必备)
搜索近3年LLM Agent相关的综述论文,筛选高引文献,整理成文献综述草稿
帮我整理课本PDF中的重点知识点,生成思维导图,导出为图片发回
帮我写一篇800字的读后感,主题是《平凡的世界》,语言流畅
用Python写一个简单的数据爬虫脚本,爬取某网站的新闻标题和链接,保存为Excel
帮我翻译一段英文文献,保持原文意思不变,语言严谨
(三)生活实用类(日常必备)
帮我清理电脑垃圾,删除临时文件,释放磁盘空间
设置每天早上7点推送当天天气,附带穿衣和出行建议
整理D盘的照片,按拍摄时间分类,新建“2026日常照片”文件夹
截图当前电脑屏幕,发送到微信/QQ
帮我写一条朋友圈文案,主题是周末出游,风格活泼可爱
帮我查询明天的航班信息,从北京到上海,上午的航班
(四)基础控制类(必学指令)
你现在能做什么(查看QClaw全部功能)
查看当前状态(查看电脑运行状态、QClaw部署状态)
重启QClaw(遇到卡顿、指令不执行时使用)
解除绑定(解除当前微信/QQ与QClaw的绑定)
切换模型(切换内置的Kimi、Minimax等模型,适配不同任务)
万能指令格式:帮我 + 动作 + 对象(比如“帮我整理文件夹”“帮我打开文档”),QClaw都能听懂,无需复杂表述!
四、常见问题解答(避坑必看)
很多朋友在使用过程中会遇到一些小问题,这里整理了高频问题,逐一解答,帮你快速避坑:
Q:部署时提示“部署失败”怎么办? A:检查电脑网络是否通畅,刷新页面重新点击「立即启用」;若仍失败,关闭电脑防火墙,重新尝试,部署完成后再开启防火墙即可。
Q:绑定微信/QQ后,发送指令无响应? A:检查电脑是否开机、QClaw是否正常运行;确认微信/QQ已绑定成功,若未成功,重新绑定;指令尽量清晰具体(比如明确文件路径)。
Q:QClaw会泄露我的隐私吗? A:不会!QClaw采用本地部署模式,所有指令解析、文件处理均在你的本地电脑完成,数据不上传腾讯云端,且配备AI安全沙箱,保障隐私安全[superscript:1][superscript:3]。
Q:需要付费使用吗? A:目前全量公测期间,完全免费,无需付费,所有功能均可正常使用,后续是否收费将以官方通知为准。
Q:支持哪些电脑系统? A:支持Windows 10/11(64位)、macOS 10.15及以上版本,暂时不支持Linux系统。
Q:可以同时绑定微信和QQ吗? A:可以!同一台电脑的QClaw,可同时绑定微信和QQ,两个平台均可发送指令,互不影响。
五、最后总结
这次腾讯QClaw全面开放,真的是打工人、学生党、自由职业者的福音!无需邀请码、无需安装包,轻量化部署,微信/QQ直接绑定,一句话就能让AI帮你干活,节省80%的重复劳动时间。
本地运行保障隐私,5000+技能生态覆盖全场景,还有灵感广场预置任务模板,小白也能快速上手。现在就跟着上面的教程,绑定使用起来,让QClaw成为你的专属AI助手,轻松实现高效办公、轻松生活~
觉得有用的话,记得点赞、在看、转发给身边的朋友,一起解锁AI高效新姿势!如果在使用过程中遇到其他问题,欢迎在评论区留言,我会逐一回复~
💬 评论区互动:你最想用QClaw做什么?办公摸鱼、学习辅助还是生活便捷?
📌 收藏指南:点击右上角「...」→「收藏」,后续使用时快速查找教程和指令清单。
夜雨聆风