关注回复“1”即加入免费报告分享群,每日获取行业研究报告;回复“2022”,获取1000份行业报告合集

资料来源:网络(如有侵权请联系作者删除)
获取方式:PDF完整版文末扫码获取
周包资料:9月第2周
更多资料:2022行业资料包


文章摘要

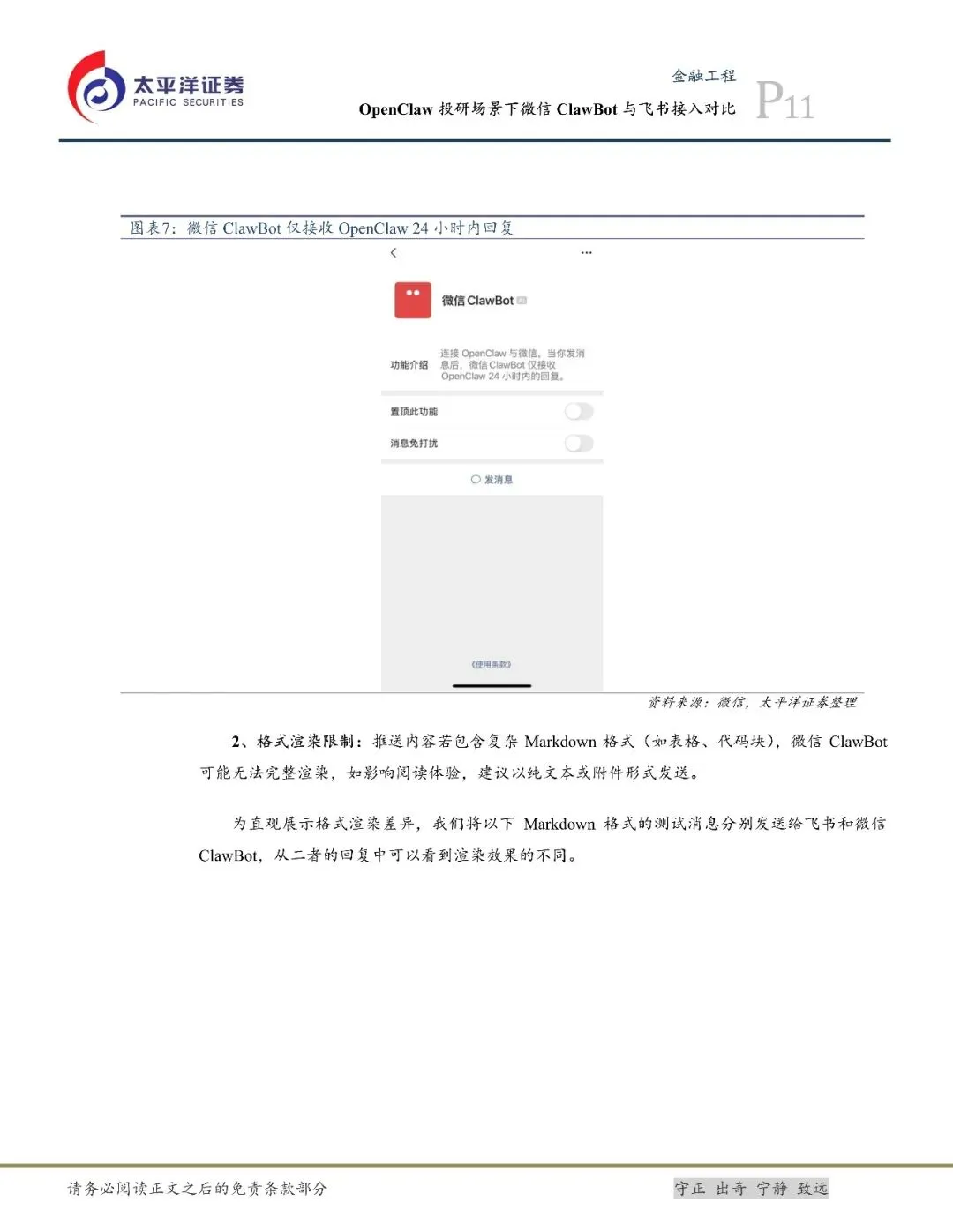
微信ClawBot与飞书均可作为OpenClaw的通信接入方式,为投研人员提供与AI智能体交互的通道。本文从投研应用视角出发,对两种接入方式的配置方法、推送与问答能力、功能局限进行对比,并结合实际场景提出选型建议。

文章内容







受篇幅限制,仅为部分报告预览
完整版PDF领取方式
长按复制下方【暗号】
AI投研应用系列之五:OpenClaw投研场景下微信ClawBot与飞书接入对比-260324-太平洋证券-20页
发给客服领取对应资料
识别下面二维码添加客服


----------------------------------------------------------------------
免责声明:以上报告均系本报告通过公开、合法渠道获得,报告版权归原撰写/发布机构所有,如有侵权,请联系作者删除,本报告为推荐阅读,仅供参考学习,不构成投资建议,如对报告内容存疑,请与撰写/发布机构联系。

往期推荐












点个在看你最好看
夜雨聆风