当前位置:首页>文档>教育与人思维导图_教资_大圣26上蒙题技巧通用网课(中小幼)_CG26上教资笔试小学_0226上小学-教育知识与能力(更新中)_01单选核心考点库+单选秒题500练_讲义

教育与人思维导图_教资_大圣26上蒙题技巧通用网课(中小幼)_CG26上教资笔试小学_0226上小学-教育知识与能力(更新中)_01单选核心考点库+单选秒题500练_讲义

  • 2026-04-13 10:28:13 2026-02-05 06:30:39

文档预览

教育与人思维导图_教资_大圣26上蒙题技巧通用网课(中小幼)_CG26上教资笔试小学_0226上小学-教育知识与能力(更新中)_01单选核心考点库+单选秒题500练_讲义
教育与人思维导图_教资_大圣26上蒙题技巧通用网课(中小幼)_CG26上教资笔试小学_0226上小学-教育知识与能力(更新中)_01单选核心考点库+单选秒题500练_讲义

文档信息

文档格式
pdf
文档大小
0.492 MB
文档页数
1 页
上传时间
2026-02-05 06:30:39

文档内容

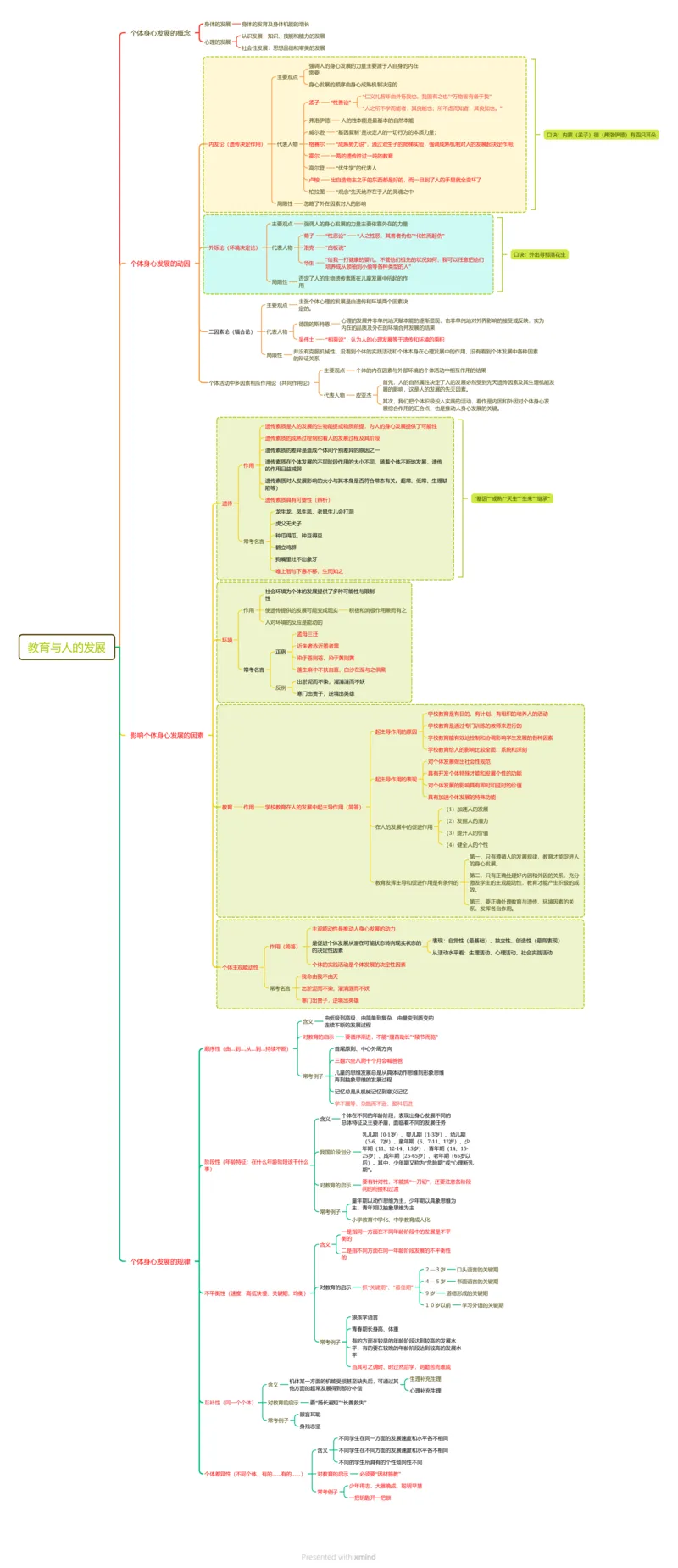
身体的发展 身体的发育及身体机能的增长 个体身心发展的概念 认识发展:知识、技能和能力的发展 心理的发展 社会性发展:思想品德和审美的发展 强调人的身心发展的力量主要源于人自身的内在 需要 主要观点 身心发展的顺序由身心成熟机制决定的 “仁义礼智非由外铄我也,我固有之也”“万物皆有备于我” 孟子 “性善论” “人之所不学而能者,其良能也;所不虑而知者,其良知也。” 弗洛伊德 人的性本能是最基本的自然本能 威尔逊 “基因复制”是决定人的一切行为的本质力量; 口诀:内蒙(孟子)德(弗洛伊德)有四只耳朵 内发论(遗传决定作用) 代表人物 格赛尔 “成熟势力说”,通过双生子的爬梯实验,强调成熟机制对人的发展起决定作用; 霍尔 一两的遗传胜过一吨的教育 高尔登 “优生学”的代表人 卢梭 出自造物主之手的东西都是好的,而一旦到了人的手里就全变坏了 柏拉图 “观念”先天地存在于人的灵魂之中 局限性 忽略了外在因素对人的影响 主要观点 强调人的身心发展的力量主要依靠外在的力量 荀子 “性恶论” “人之性恶,其善者伪也”“化性而起伪” 外烁论(环境决定论) 代表人物 洛克 “白板说” 口诀:外出寻那落花生 “给我一打健康的婴儿,不管他们祖先的状况如何,我可以任意把他们 个体身心发展的动因 华生 培养成从领袖到小偷等各种类型的人” 否定了人的生物遗传素质在儿童发展中所起的作 局限性 用 主张个体心理的发展是由遗传和环境两个因素决 主要观点 定的。 心理的发展并非单纯地天赋本能的逐渐显现,也非单纯地对外界影响的接受或反映,实为 德国的斯特恩 内在的品质及外在的环境合并发展的结果 二因素论(辐合论) 代表人物 吴伟士 “相乘说”,认为人的心理发展等于遗传和环境的乘积 并没有克服机械性,没看到个体的实践活动和个体本身在心理发展中的作用,没有看到个体发展中各种因素 局限性 的辩证关系 主要观点 个体的内在因素与外部环境的个体活动中相互作用的结果 个体活动中多因素相互作用论(共同作用论) 首先,人的自然属性决定了人的发展必然受到先天遗传因素及其生理机能发 展的影响,这是人的发展的先天因素。 代表人物 皮亚杰 其次,我们把个体积极投入实践的活动,看作是内因和外因对个体身心发 展综合作用的汇合点,也是推动人身心发展的关键。 遗传素质是人的发展的生物前提或物质前提,为人的身心发展提供了可能性 遗传素质的成熟过程制约着人的发展过程及其阶段 遗传素质的差异是造成个体间个别差异的原因之一 遗传素质在个体发展的不同阶段作用的大小不同,随着个体不断地发展,遗传 作用 的作用日益减弱 遗传素质对人发展影响的大小与其本身是否符合常态有关。超常、低常、生理缺 陷等) 遗传素质具有可塑性(辨析) “基因”“成熟”“天生”“生来”“继承” 遗传 龙生龙,凤生凤,老鼠生儿会打洞 虎父无犬子 种瓜得瓜,种豆得豆 常考名言 鹤立鸡群 狗嘴里吐不出象牙 唯上智与下愚不移,生而知之 社会环境为个体的发展提供了多种可能性与限制 性 作用 使遗传提供的发展可能变成现实 积极和消极作用兼而有之 人对环境的反应是能动的 孟母三迁 环境 教育与人的发展 近朱者赤近墨者黑 正例 染于苍则苍,染于黄则黄 常考名言 蓬生麻中不扶自直,白沙在涅与之俱黑 出淤泥而不染,濯清涟而不妖 反例 寒门出贵子,逆境出英雄 学校教育是有目的、有计划、有组织的培养人的活动 学校教育是通过专门训练的教师来进行的 起主导作用的原因 影响个体身心发展的因素 学校教育能有效地控制和协调影响学生发展的各种因素 学校教育给人的影响比较全面、系统和深刻 对个体发展做出社会性规范 具有开发个体特殊才能和发展个性的功能 起主导作用的表现 对个体发展的影响具有即时和延时的价值 具有加速个体发展的特殊功能 教育 作用 学校教育在人的发展中起主导作用(简答) (1)加速人的发展 (2)发掘人的潜力 在人的发展中的促进作用 (3)提升人的价值 (4)健全人的个性 第一,只有遵循人的发展规律,教育才能促进人 的身心发展。 第二,只有正确处理好内因和外因的关系,充分 教育发挥主导和促进作用是有条件的 激发学生的主观能动性,教育才能产生积极的成 效。 第三,要正确处理教育与遗传、环境因素的关 系,发挥各自作用。 主观能动性是推动人身心发展的动力 表现:自觉性(最基础)、独立性、创造性(最高表现) 是促进个体发展从潜在可能状态转向现实状态的 作用(简答) 的决定性因素 从活动水平看:生理活动、心理活动、社会实践活动 个体的实践活动是个体发展的决定性因素 个体主观能动性 我命由我不由天 常考名言 出淤泥而不染,濯清涟而不妖 寒门出贵子,逆境出英雄 由低级到高级、由简单到复杂、由量变到质变的 含义 连续不断的发展过程 对教育的启示 要循序渐进,不能“揠苗助长”“陵节而施” 顺序性(由...到...,从...到...持续不断) 首尾原则、中心外周方向 三翻六坐八爬十个月会喊爸爸 儿童的思维发展总是从具体动作思维到形象思维 常考例子 再到抽象思维的发展过程 记忆总是从机械记忆到意义记忆 学不躐等、杂施而不逊、盈科后进 个体在不同的年龄阶段,表现出身心发展不同的 含义 总体特征及主要矛盾,面临着不同的发展任务 乳儿期(0-1岁)、婴儿期(1-3岁)、幼儿期 (3-6、7岁)、童年期(6、7-11、12岁)、少 年期(11、12-14、15岁)、青年期(14、15- 我国阶段划分 25岁)、成年期(25-65岁)、老年期(65岁以 阶段性(年龄特征:在什么年龄阶段该干什么 后)。其中,少年期又称为“危险期”或“心理断乳 事) 期”。 要有针对性,不能搞“一刀切”,还要注意各阶段 对教育的启示 间的衔接和过渡 童年期以动作思维为主,少年期以具象思维为 主,青年期以抽象思维为主 常考例子 小学教育中学化、中学教育成人化 一是指同一方面在不同年龄阶段中的发展是不平 衡的 含义 二是指不同方面在同一年龄阶段发展的不平衡性 的 个体身心发展的规律 2—3岁 口头语言的关键期 4—5岁 书面语言的关键期 对教育的启示 抓“关键期”、“最佳期” 不平衡性(速度、高低快慢、关键期、均衡) 9岁 道德形成的关键期 10岁以前 学习外语的关键期 狼孩学语言 青春期长身高、体重 常考例子 有的方面在较早的年龄阶段达到较高的发展水 平,有的要在较晚的年龄阶段达到较高的发展水 平 当其可之谓时、时过然后学,则勤苦而难成 生理补充生理 机体某一方面的机能受损甚至缺失后,可通过其 含义 他方面的超常发展得到部分补偿 心理补充生理 互补性(同一个个体) 对教育的启示 要“扬长避短”“长善救失” 眼盲耳聪 常考例子 身残志坚 不同学生在同一方面的发展速度和水平各不相同 含义 不同学生在不同方面的发展速度和水平各不相同 不同的学生所具有的个性倾向性不同 个体差异性(不同个体,有的......有的......) 对教育的启示 必须要“因材施教” 少年得志,大器晚成,聪明早慧 常考例子 一把钥匙开一把锁