当前位置:首页>文档>邓三科_2026考公资料_(49)政治理论合集_政治理论合集_2025国考新增课程政治理论部分_2025国考新大纲政治理论部分课程_思维导图_思维导图PDF版_中特

邓三科_2026考公资料_(49)政治理论合集_政治理论合集_2025国考新增课程政治理论部分_2025国考新大纲政治理论部分课程_思维导图_思维导图PDF版_中特

  • 2026-04-17 09:39:23 2026-02-10 08:14:35

文档预览

邓三科_2026考公资料_(49)政治理论合集_政治理论合集_2025国考新增课程政治理论部分_2025国考新大纲政治理论部分课程_思维导图_思维导图PDF版_中特
邓三科_2026考公资料_(49)政治理论合集_政治理论合集_2025国考新增课程政治理论部分_2025国考新大纲政治理论部分课程_思维导图_思维导图PDF版_中特

文档信息

文档格式
pdf
文档大小
0.157 MB
文档页数
1 页
上传时间
2026-02-10 08:14:35

文档内容

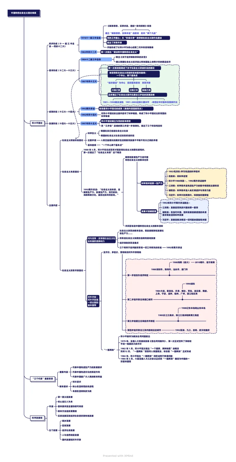
中国特色社会主义理论体系 《解放思想,实事求是,团结一致向前看》报告 确立“解放思想,实事求是”的原则 批判“两个凡是” 1978十一届三中全会 党的工作重心:从“阶级斗争”转移到社会主义现代化建设 提出了改革开放 初步形成(十 一 届 三 中全 会 —党的十二大) 开始形成了以邓小平为核心的第二代中央领导集体 1982中共十二大 第一次提出“建设有中国特色社会主义” 做出《关于经济体制改革的决定》 1984十二届三中全会 确认我国社会主义经济是公有制基础上的有计划的商品经济 第一次系统地阐述了关于社会主义初级阶段的理论 基本形成(十二大—十三大) 制定党在社会主义初级阶段的基本路线: 一个中心、两个基本点 1987中共十三大 “经济建设”为中心 四项基本原则 改革开放 兴国之要 立国之本 强国之路 正式确立了社会主义现代化建设三步走的发展战略 1981—1990解决温饱 1991-2000达到小康水平 -本世纪中叶基本实现现代化 1992南方讲话 标志着邓小平理论的成熟(具体内容回顾党史) 成熟阶段(十三大—十四大) 对邓小平理论的主要内容作了科学概括,构成了邓小平理论比较完整的 1992中共十四大 科学体系 邓小平理论确立为党的指导思想 邓小平理论 发展阶段(十四大—十五大) 1997中共十五大 把“三步走”战略的第三步进一步具体化,提出了三个阶段性目标 我国社会已经是社会主义社会 科学含义 我国的社会主义社会还处在初级阶段 社会主义初级阶段理论 主要矛盾 人民日益增长的美好生活需要同发展不平衡不充分之间的矛盾 基本路线 “一个中心两个基本点” 1980 年 5 月,邓小平在论述怎样才能发挥社会主义制度优越性时, 第一次提出了“社会主义本质”这个概念 解放和发展生产力是中国 特色社会主义的根本任务 社会主义本质理论 1953毛泽东:学习先进的科学技术 周恩来:向科学进军 邓小平1988年提~,1992南方讲话重申 科学技术是第一生产力 江泽民:科学技术是先进生产力的集中体现和主要标志 1992南方谈话:“社会主义的本质,是 胡锦涛:科学技术是人类文明进步与革命力量 解放生产力,发展生产力,消灭剥削, 消除两极分化,最终达到共同富裕。” 习近平:科学兴则民族兴,科技强则国家强 1992年邓小平南方讲话提出~ 主要内容 江泽民:发展是党执政兴国的第一要务 发展才是硬道理 胡锦涛:在当代中国,坚持发展是硬道理的本质 要求就是坚持科学发展 习近平:发展是解决我匤一切问题的基础和关键 共同富裕是中国特色社会主义的根本目标 社会主义改革的根本目的,就是要解放和发展社 会生产力...... 对内改革:改革是社会主义社 改革是社会主义制度的自我完善和发展 会发展的直接动力 经济体制改革是重点 三个有利于是判断改革和一切工作得失的标准 1992年南方讲话 全方位、多层次、宽领域的对外开放格局 1988海南(最大) 2010喀什、霍尔果斯 1980深圳市、珠海市、汕头市、厦门市 社会主义改革开放理论 第一步是创办经济特区 1990浦东 1984大连、秦皇岛、天津、烟台、青岛、连云港、南通、 上海、宁波、温州、福州、广州、湛江和北海 对外开放: 对外开放是 第二步是开放沿海港口城市 一项长期的 基本国策 1988辽东半岛和山东半岛 1985长江三角洲、珠江三角洲和闽南三角区 第三步是建立沿海经济开放区 第四步是开放沿江及内陆和沿边城市 1992芜湖、九江、岳阳、武汉和重庆 邓小平最早为解决台湾问题提出 1979 年,全国人大常委会发表《告台湾同胞书》,第一次正式宣布了争取和 平统一祖国的大致方针 1982 年 1 月,邓小平首次提出“一个国家、两种制度”的概念 “一国两制” 同年12 月,“一国两制“思想列入我国宪法,标志着“一国两制”正式形成 1984 年,邓小平指出“一国两制”同样适用于香港问题 1985 年 3 月,六届全国人大三次会议正式把“一国两制”确定为中国的一 项基本国策 代表中国先进生产力的发展要求 重要内涵 代表中国先进文化的前进方向 代表中国最广大人民的根本利益 “三个代表”重要思想 根本要求 根本要求 核心在坚持党的先进性 本质在坚持执政为民 第一要义是发展 核心是以人为本 内涵 基本要求是全面协调可持续 根本方法是统筹兼顾 实质是要实现经济社会更好更快地发展 科学发展观 城乡发展 区域发展 五个统筹 经济社会发展 人与自然和谐发展 国内发展和对外开放