当前位置:首页>文档>习新时代中特1_2026考公资料_(49)政治理论合集_政治理论合集_2025国考新增课程政治理论部分_2025国考新大纲政治理论部分课程_思维导图_思维导图PDF版_中特

习新时代中特1_2026考公资料_(49)政治理论合集_政治理论合集_2025国考新增课程政治理论部分_2025国考新大纲政治理论部分课程_思维导图_思维导图PDF版_中特

  • 2026-04-12 14:23:54 2026-02-10 13:21:22

文档预览

习新时代中特1_2026考公资料_(49)政治理论合集_政治理论合集_2025国考新增课程政治理论部分_2025国考新大纲政治理论部分课程_思维导图_思维导图PDF版_中特
习新时代中特1_2026考公资料_(49)政治理论合集_政治理论合集_2025国考新增课程政治理论部分_2025国考新大纲政治理论部分课程_思维导图_思维导图PDF版_中特

文档信息

文档格式
pdf
文档大小
0.206 MB
文档页数
1 页
上传时间
2026-02-10 13:21:22

文档内容

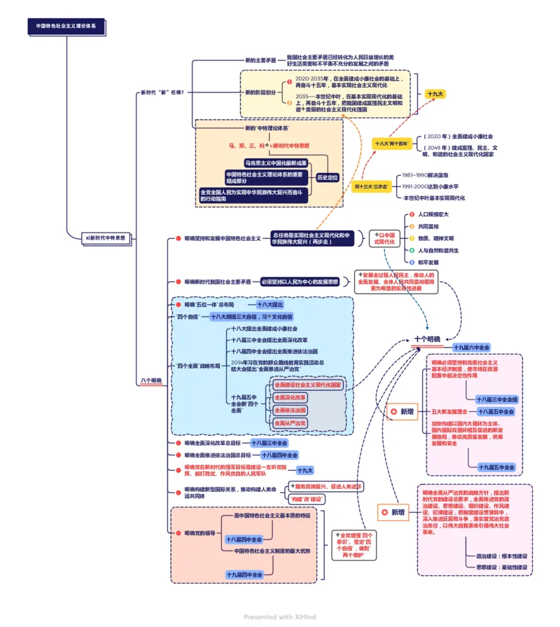
中国特色社会主义理论体系 我国社会主要矛盾已经转化为人民日益增长的美 新的主要矛盾 好生活需要和不平衡不充分的发展之间的矛盾 2020-2035年,在全面建成小康社会的基础上, 再奋斗十五年,基本实现社会主义现代化 新时代“新”在哪? 新的阶段划分 十九大 2035——本世纪中叶,在基本实现现代化的基础 上,再奋斗十五年,把我国建成富强民主文明和 谐➕美丽的社会主义现代化强国 新的“中特理论体系” (2020 年)全面建成小康社会 马、邓、三、科➕xi新时代中特思想 十八大“两个百年” (2049 年)建成富强、民主、文 明、和谐的社会主义现代化国家 马克思主义中国化最新成果 中国特色社会主义理论体系的重要 1981—1990解决温饱 历史定位 组成部分 邓十三大“三步走” 1991-2000达到小康水平 全党全国人民为实现中华民族伟大复兴而奋斗 的行动指南 -本世纪中叶基本实现现代化 人口规模宏大 共同富裕 总任务是实现社会主义现代化和中 ➕以中国 xi新时代中特思想 明确坚持和发展中国特色社会主义 物质、精神文明 华民族伟大复兴(两步走) 式现代化 人与自然和谐共生 和平发展 ➕发展全过程人民民主,推动人的 明确新时代我国社会主要矛盾 必须坚持以人民为中心的发展思想 全面发展、全体人民共同富裕取得 更为明显的实质性进展 明确“五位一体”总布局 十八大提出 ”四个自信“ 十八大胡提三大自信,习➕文化自信 十八大提出全面建成小康社会 十八届三中全会提出全面深化改革 十个明确 十九届六中全会 十八届四中全会提出全面推进依法治国 2014年习在党的群众路线教育实践活动总 明确必须坚持和完善社会主义 “四个全面”战略布局 结大会提出“全面推进从严治党“ 基本经济制度,使市场在资源 配置中起决定性作用 八个明确 全面建设社会主义现代化国家 十九届五中 全面深化改革 十八届三中全会提 全会新“四个 全面” 全面依法治国 新增 五大新发展理念 十八届五中全会 全面从严治党 加快构建以国内大循环为主体、 国内国际双循环相互促进的新发 展格局,推动高质量发展,统筹 明确全面深化改革总目标 十八届三中全会 发展和安全 明确全面推进依法治国总目标 十八届四中全会 明确党在新时代的强军目标是建设一支听党指 十九届五中全会 十九大 挥、能打胜仗、作风优良的人民军队 ➕服务民族复兴、促进人类进步 明确构建新型国际关系,推动构建人类命 明确全面从严治党的战略方针,提出新 运共同体 “构建”改“建设” 时代党的建设总要求,全面推进党的政 治建设、思想建设、组织建设、作风建 新增 设、纪律建设,把制度建设贯穿其中, 是中国特色社会主义最本质的特征 深入推进反腐败斗争,落实管党治党政 治责任,以伟大自我革命引领伟大社会 明确党的领导 ➕全党增强“四个 革命。 十八届四中全会 意识”、坚定“四 个自信”,做到” 中国特色社会主义制度的最大优势 两个维护“ 政治建设:根本性建设 思想建设:基础性建设 十九届四中全会