源码流程梳理_MySQL数据库图解

经验分享
专题专项
工具手册
问题留存
行业资讯
——何谓十六之经验分享
本文涉及内容:mysql数据库底层指令逻辑梳理。难点是代码分析、梳理框架和原理。完成四方面的内容:
[1] 线程观察/代码框架/GDB调试;
——————[mysql8.0.26]
[2] 源码存储入口/内部函数梳理;
——————[mysql8.0.26]
[3] InnoDB存储引擎初始化与句柄梳理;
——————[mysql8.0.39]
[4] MySQL创表流程梳理;
——————[mysql8.0.39]
整体的规划分析逻辑如下图:

自行手绘5个流程图,预览:
-
MySQL启动、用户连接、命令分类
-
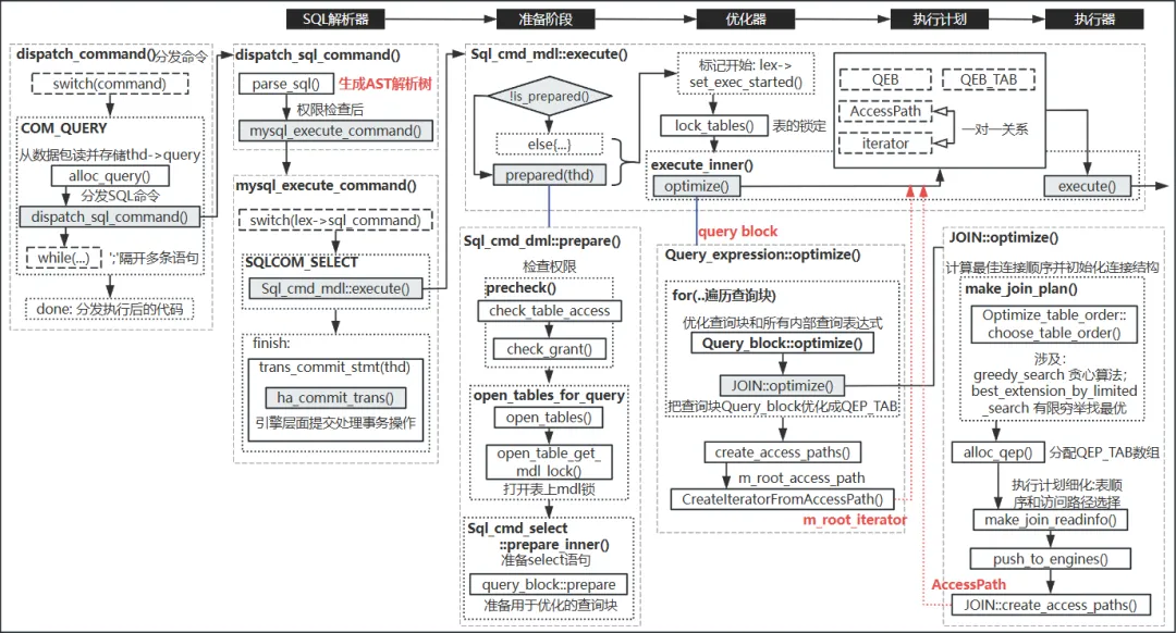
MySQL命令分发、解析-优化-执行
-
MySQL命令执行、存储引擎IO线程
-
MySQL源码梳理——线程梳理
-
MySQL创标流程梳理
具体的罗列如下:
MySQL启动、用户连接、命令分类

MySQL命令分发、解析-优化-执行

MySQL命令执行、存储引擎IO线程

MySQL命令执行、存储引擎IO线程

源码梳理InnoDB存储引擎初始化与句柄

本人是小白选手,本文的底层执行逻辑梳理主要在于记录,暂时的仅深入到存储层、InnoDB运行、相关句柄/接口生命周期与异步aio任务分发,如有错误,欢迎指正和讨论。
夜雨聆风
