关于推广使用“年检AI助手”的通知
各社会团体、民办非企业单位(不含慈善组织):
“年检AI助手”是社会组织年度工作报告的智能自检平台,该平台覆盖社会组织党建情况、内部建设、活动情况、财务情况等多维度信息,支持PDF文件上传,可通过线上智能化工具对年检填报情况进行自动检测,检查年检填报数据的正确性、合规性等,并出具检测报告和修改建议,能有效提高社会组织年检申报效率,降低退回率,助力社会组织高效完成年检工作。
目前尚未完成年检申报工作的社会团体和民办非企业单位(不含慈善组织),可通过该平台进行自检。已完成年检工作的,也可以对该平台进行测试,便于后续不断优化提升。使用中遇到问题可随时反馈技术支持(15224066665)。
“年检AI助手”使用操作说明
操作流程
打开杭州市民政局官网(https://mz.hangzhou.gov.cn),找到首页左下方“办事服务”栏中的“智能自检助手”,点击该按钮即打开“社会组织年检年报智能自检助手”登录页面。可通过手机号码+验证码方式登录。



登录“浙里社会组织”,依次点击“年度检查”—“我的办件”—“年检报告书pdf导出(预览)”—下载“年检报告书”。


在已登录的“智能年检助手”界面,点击“上传文件”按钮或者拖拽文件到指定区域,将《年检报告书》上传至平台,等待文件解析。

(三)
查看自测结果
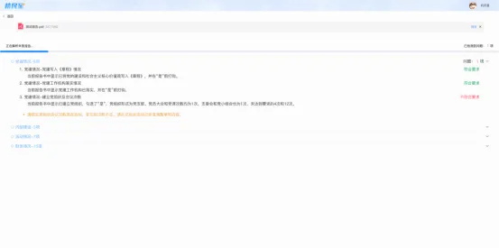
可在线预览上传的年检报告书,方便用户逐条对比检测点。


自检结果按“党建情况”“内部建设”“活动情况”“财务情况”四大类展示,每类下细分具体问题及检测状态(符合/不符合)。


根据已检测出的不符合规范的问题项,生成一份具有针对性的自检报告,并提供修改意见供社会组织参考修改。

1.文件格式:上传文件仅支持PDF格式,其它类型文件无法解析。
2.报告类型:目前仅支持社会团体和民办非企业单位(不含慈善组织)年检报告自检。
3.自测结果:自检结果仅基于当前年检填报内容,最终年检审核及结论以业务主管单位和登记管理机关审查意见为准。
点击左下方↓进入关注我们
夜雨聆风