T3 Code: 下一代AI编程助手的技术架构深度解析
T3 Code: 下一代AI编程助手的技术架构深度解析

引言: AI编程助手的痛点与突破
作为一名程序员,你是否厌倦了在终端和浏览器之间来回切换?是否希望有一个统一的界面来管理Codex、Claude、Cursor等多个AI编程助手?今天,我们要深入剖析一个令人兴奋的开源项目——T3 Code,它正在重新定义我们与AI编程助手的交互方式。
T3 Code不仅仅是一个简单的Web GUI,它是一个精心设计的分布式系统,采用现代化的技术栈和架构模式,为开发者提供流畅、可靠的AI编程体验。
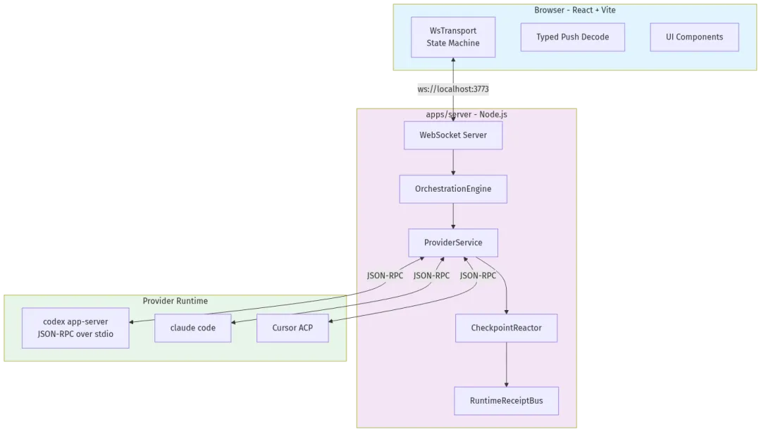
架构概览:三层架构的精妙设计

T3 Code采用经典的三层架构设计:
1. 浏览器层 (React + Vite)
- •基于React的现代前端应用
- •使用Vite作为构建工具,提供极致的开发体验
- •WebSocket传输层采用状态机模式管理连接生命周期
2. 服务端层 (Node.js + Effect)
- •Node.js作为运行时环境
- •深度使用Effect库进行函数式编程
- •协调多个Provider的运行时管理
3. Provider运行时层
- •支持Codex、Claude、Cursor等多种AI编程助手
- •通过JSON-RPC over stdio进行通信
- •统一的事件流抽象
核心技术:Effect的优雅实践

T3 Code最引人注目的技术选择是全面采用Effect库。Effect是一个强大的TypeScript函数式编程库,提供了类型安全的错误处理、资源管理和并发控制。

从ProviderService的实现可以看出,Effect的Service模式让代码具有极高的可测试性和可组合性。每个服务都定义了清晰的接口,通过依赖注入实现松耦合。
WebSocket传输层:可靠的双向通信

WebSocket传输层是T3 Code的核心组件之一。它实现了:
- •自动重连机制,确保连接稳定性
- •类型安全的消息传递
- •流式数据处理支持
- •优雅的错误恢复
代码中可以看到,WsTransport类封装了复杂的连接管理逻辑,为上层提供简洁的API。subscribe方法支持自动重订阅,request方法提供类型安全的RPC调用。
事件驱动架构:OrchestrationEngine的核心作用
T3 Code采用事件驱动架构,OrchestrationEngine是整个系统的”大脑”。它负责:
- •命令的验证和分发
- •事件的持久化和回放
- •读模型的维护
- •跨Provider的状态协调
所有异步操作都通过Effect的Stream和Queue进行编排,确保事件处理的顺序性和一致性。
多Provider支持:统一抽象的艺术
T3 Code的一大亮点是对多Provider的统一支持。无论是OpenAI的Codex、Anthropic的Claude,还是Cursor的ACP协议,都被抽象为统一的Provider接口。
这种设计带来的好处是显而易见的:
- •用户可以在不同AI助手之间无缝切换
- •新Provider的接入成本极低
- •统一的交互模式和用户体验
技术亮点总结
-
1. 类型安全: 全链路TypeScript,配合Effect的类型系统,几乎消除了运行时错误 -
2. 函数式编程: 纯函数、不可变数据、副作用隔离,代码更易理解和测试 -
3. 模块化设计: 清晰的分层和依赖关系,每个模块职责单一 -
4. 可观测性: 内置的追踪和度量系统,便于监控和调试 -
5. 测试友好: Effect的测试工具让单元测试和集成测试变得简单
结语
T3 Code代表了AI编程助手客户端的新一代架构范式。它不是简单地将命令行工具包装成GUI,而是从根本上重新思考了人机交互的边界。通过采用Effect、事件驱动架构和统一Provider抽象,T3 Code为开发者提供了一个既强大又优雅的编程伴侣。
对于想要深入学习现代TypeScript架构设计的开发者来说,T3 Code的源码绝对是一个宝贵的学习资源。它展示了如何在复杂系统中保持代码的简洁性和可维护性,以及如何将函数式编程理念落地到实际项目中。
项目地址: https://github.com/pingdotgg/t3code
夜雨聆风