一、OpenClaw(俗称"龙虾"或"小龙虾")简介
【基本定位】OpenClaw是一款2026年爆火的开源AI Agent(智能体)框架,被许多人称为"最接近Jarvis的个人AI助理"。GitHub星标超15万,在AI社区和金融投研领域快速出圈。
【核心功能】
- 自动化工作流:可串联多个任务,实现纯对话式复杂功能
- 全维度操作:浏览器控制、代码编写、文件管理、Shell命令执行
- 7×24小时运行:支持云端与本地多种部署场景,不间断工作
- 多端集成:可连接多种应用和服务,实现跨平台协作
- 持久记忆:能记住用户偏好和历史任务,持续学习优化
- 主动推送:任务完成后可将结果推送到手机等终端
【部署费用】
软件费用:
- OpenClaw本身100%免费开源
- 官方无授权费、安装费
- 网上收费100-500元的均为第三方服务,非官方收费
硬件/运行成本(主要开支):
本地部署(用自己的电脑)
- 软件成本:0元
- 硬件要求:显存≥8GB(RTX 3060/4060及以上)、内存≥16GB(建议32GB)、硬盘≥20GB SSD
- 若需升级硬件:约2000-5000元不等
云服务器部署
- 成本构成:云服务器费用 + 大模型Tokens调用费
- 入门方案:阿里云轻量服务器约9.9元/月起
- 主流云平台:京东云、华为云性价比相对较高
- 月度成本:基础使用约50-200元/月(视使用频率而定)
大模型调用费用
- 可使用阿里云百炼API(含免费额度)
- 也可对接免费大模型降低开支
- Tokens费用根据使用量浮动,重度使用约100-500元/月
超算互联网现在提供了免费服务,可以云部署和本地部署,作为新手,直接选择了云部署。
1.登录网址 域名:https://www.scnet.cn/ui/mall/






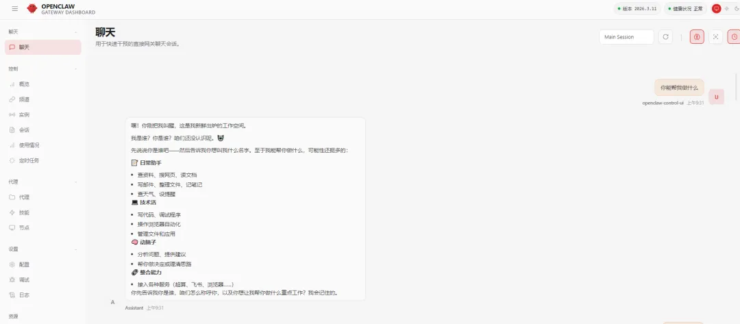
嘿!你刚把我叫醒,这是我新鲜出炉的工作空间。
我是谁?你是谁?咱们还没认识呢。🤖
先说说你是谁吧——然后告诉我你想叫我什么名字。至于我能帮你做什么,可能性还挺多的:
📝 日常助手
查资料、搜网页、读文档 写邮件、整理文件、记笔记 查天气、设提醒
💻 技术活
写代码、调试程序 操作浏览器自动化 管理文件和应用
🧠 动脑子
分析问题、提供建议 帮你做决定或理清思路
🔗 整合能力
接入各种服务(超算、飞书、浏览器……)
你先告诉我你是谁,咱们怎么称呼你,以及你想让我帮你做什么重点工作?我会记住的。
夜雨聆风