当前位置:首页>文档>教育与社会思维导图_教资_CG26上教资笔试中学_0226上中学-教育知识与能力(更新中)_01单选核心考点库+单选秒题500练_讲义

教育与社会思维导图_教资_CG26上教资笔试中学_0226上中学-教育知识与能力(更新中)_01单选核心考点库+单选秒题500练_讲义

  • 2026-04-04 06:39:40 2026-02-05 06:30:50

文档预览

教育与社会思维导图_教资_CG26上教资笔试中学_0226上中学-教育知识与能力(更新中)_01单选核心考点库+单选秒题500练_讲义
教育与社会思维导图_教资_CG26上教资笔试中学_0226上中学-教育知识与能力(更新中)_01单选核心考点库+单选秒题500练_讲义

文档信息

文档格式
pdf
文档大小
0.336 MB
文档页数
1 页
上传时间
2026-02-05 06:30:50

文档内容

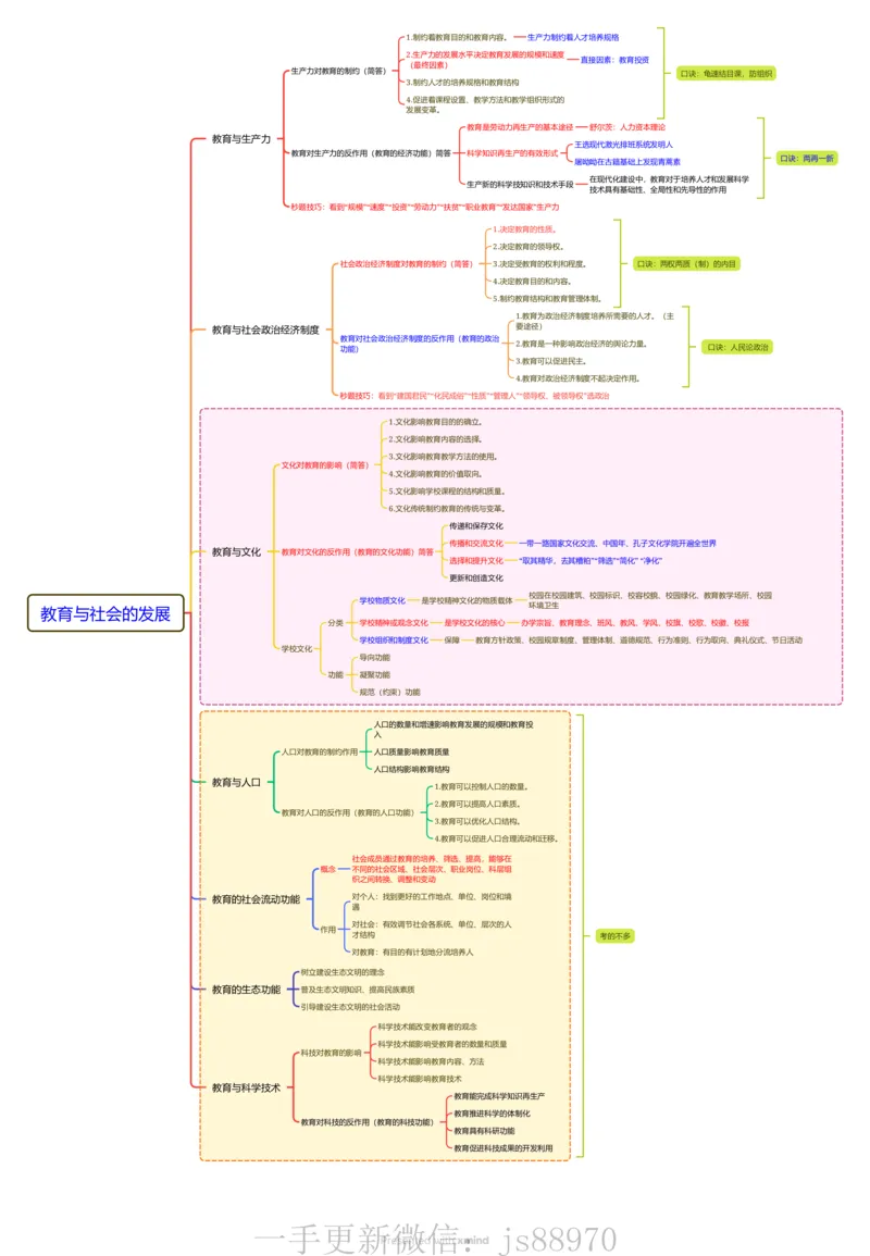
1.制约着教育目的和教育内容。 生产力制约着人才培养规格 2.生产力的发展水平决定教育发展的规模和速度 直接因素:教育投资 (最终因素) 生产力对教育的制约(简答) 口诀:龟速结目课,防组织 3.制约人才的培养规格和教育结构 4.促进着课程设置、教学方法和教学组织形式的 发展变革。 教育是劳动力再生产的基本途径 舒尔茨:人力资本理论 教育与生产力 王选现代激光排班系统发明人 教育对生产力的反作用(教育的经济功能)简答 科学知识再生产的有效形式 口诀:两再一新 屠呦呦在古籍基础上发现青蒿素 在现代化建设中,教育对于培养人才和发展科学 生产新的科学技知识和技术手段 技术具有基础性、全局性和先导性的作用 秒题技巧:看到“规模”“速度”“投资”“劳动力”“扶贫”“职业教育”“发达国家”生产力 1.决定教育的性质。 2.决定教育的领导权。 社会政治经济制度对教育的制约(简答) 3.决定受教育的权利和程度。 口诀:两权两质(制)的内目 4.决定教育目的和内容。 5.制约教育结构和教育管理体制。 1.教育为政治经济制度培养所需要的人才。(主 要途径) 教育与社会政治经济制度 教育对社会政治经济制度的反作用(教育的政治 2.教育是一种影响政治经济的舆论力量。 功能) 口诀:人民论政治 3.教育可以促进民主。 4.教育对政治经济制度不起决定作用。 秒题技巧:看到“建国君民”“化民成俗”“性质”“管理人”“领导权、被领导权”选政治 1.文化影响教育目的的确立。 2.文化影响教育内容的选择。 3.文化影响教育教学方法的使用。 文化对教育的影响(简答) 4.文化影响教育的价值取向。 5.文化影响学校课程的结构和质量。 6.文化传统制约教育的传统与变革。 传递和保存文化 传播和交流文化 一带一路国家文化交流、中国年、孔子文化学院开遍全世界 教育与文化 教育对文化的反作用(教育的文化功能)简答 选择和提升文化 “取其精华,去其糟粕”“筛选”“简化” “净化” 更新和创造文化 校园在校园建筑、校园标识、校容校貌、校园绿化、教育教学场所、校园 学校物质文化 是学校精神文化的物质载体 环境卫生 教育与社会的发展 分类 学校精神或观念文化 是学校文化的核心 办学宗旨、教育理念、班风、教风、学风、校旗、校歌、校徽、校报 学校组织和制度文化 保障 教育方针政策、校园规章制度、管理体制、道德规范、行为准则、行为取向、典礼仪式、节日活动 学校文化 导向功能 功能 凝聚功能 规范(约束)功能 人口的数量和增速影响教育发展的规模和教育投 入 人口对教育的制约作用 人口质量影响教育质量 人口结构影响教育结构 教育与人口 1.教育可以控制人口的数量。 2.教育可以提高人口素质。 教育对人口的反作用(教育的人口功能) 3.教育可以优化人口结构。 4.教育可以促进人口合理流动和迁移。 社会成员通过教育的培养、筛选、提高,能够在 概念 不同的社会区域、社会层次、职业岗位、科层组 织之间转换、调整和变动 教育的社会流动功能 对个人:找到更好的工作地点、单位、岗位和境 遇 对社会:有效调节社会各系统、单位、层次的人 作用 才结构 考的不多 对教育:有目的有计划地分流培养人 树立建设生态文明的理念 教育的生态功能 普及生态文明知识、提高民族素质 引导建设生态文明的社会活动 科学技术能改变教育者的观念 科学技术能影响受教育者的数量和质量 科技对教育的影响 科学技术能影响教育内容、方法 科学技术能影响教育技术 教育与科学技术 教育能完成科学知识再生产 教育推进科学的体制化 教育对科技的反作用(教育的科技功能) 教育具有科研功能 教育促进科技成果的开发利用 一手更新微信:js88970