当前位置:首页>文档>教育制度思维导图__教资_大圣26上蒙题技巧通用网课(中小幼)_CG26上教资笔试小学_0226上小学-教育知识与能力(更新中)_01单选核心考点库+单选秒题500练_讲义

教育制度思维导图__教资_大圣26上蒙题技巧通用网课(中小幼)_CG26上教资笔试小学_0226上小学-教育知识与能力(更新中)_01单选核心考点库+单选秒题500练_讲义

  • 2026-04-07 02:43:39 2026-02-05 06:30:56

文档预览

教育制度思维导图__教资_大圣26上蒙题技巧通用网课(中小幼)_CG26上教资笔试小学_0226上小学-教育知识与能力(更新中)_01单选核心考点库+单选秒题500练_讲义
教育制度思维导图__教资_大圣26上蒙题技巧通用网课(中小幼)_CG26上教资笔试小学_0226上小学-教育知识与能力(更新中)_01单选核心考点库+单选秒题500练_讲义

文档信息

文档格式
pdf
文档大小
0.275 MB
文档页数
1 页
上传时间
2026-02-05 06:30:56

文档内容

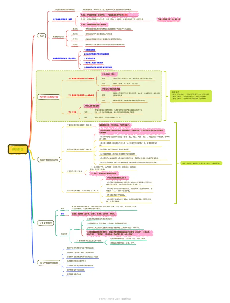
广义的教育制度指国民教育制度 国民教育制度,从组织系统上建立起来的一切教育设施和有关规章制度。 1.定义:学校教育制度,简称学制;一个国家各级各类学校的总体系。 狭义的学校教育制度(学制) 2.包括:规定各级各类学校的性质、任务、目的、入学条件、修业年限以及它们之间的关系。 口诀:任性木(目)休(修)学 3.地位:国民教育制度的核心和主体。 1.客观性 教育制度的客观基础和规律性主要由社会生产力发展水平所决定的。 2.取向性 教育制度的取向性主要表现为其阶级性 概念 教育制度的特点 3.历史性 教育制度是随着时代和文化背景的变化而不断创新的 4.强制性 教育制度作为教育系统活动的规范是面向整个教育系统的 1.社会政治制度 2.社会经济发展水平和科技发展状况 影响教育制度的因素(确立依据) 3.人口发展状况 4.青少年儿童身心发展规律 5.本国学制的历史发展和外国学制的影响 19世纪欧洲(英法) (一)纵向划分学校系统——双轨学制 表现 一轨是为资产阶级子女设立;另一轨是为劳动人民子女设立。 特点 两轨互不相通,互不衔接,互不对应。 19世纪末20世纪初在美国 做 题 技 巧 所有学生在同样的学校系统中学习,从小学、中学到大学,各级各类 1.看到“西欧国家”“双轨互不衔接不对应”选双轨制; (二)横向划分学校系统——单轨学制 表现 学校相互衔接。 西方现代学制的发展 2.看到“我国”“初中前后不一样”选分支型学制; 3.看到“美国”“小学到大学互相衔接”选单轨制。 特点 学校相互衔接;有利于普及教育和提高国民素质。 20世纪上半叶前苏联 在基础教育阶段是共同的,儿童在接受了共同的基础教育后再进行分 (三)分支型 表现 流:一部分接受普通教育,另一部分接受职业教育后就业。 特点 前段是单轨,进入中学阶段开始分流。 壬寅学制《钦定学堂章程》1902 年 我国颁布的第一个现代学制,只颁布未实行。 (1)该学制以日本学制为蓝图,是我国第一个比较完整的,以法令形式正式公布并在全国实 行的学制。 (2)该学制明文规定教育目的是“忠君、尊孔、尚公、尚武、尚实”, 明显反映“中学为体,西学为 用”思想。 (3)修业年限最长的学制(三段七级,从小学堂至大学堂要 21 年,至通儒院要 26 年)。 教育制度 癸卯学制《奏定学堂章程》1904 年 (4)读经,男女不准同校,轻视女子教育。 (5)我国教育史上首次纳入师范教育并实施的学制。 (6)最早把小学教育纳入义务教育的范围的学制,将初等小学堂规划为强迫教育阶段。 我国学制的发展历程 (7)设立实业学堂,确立职业教育的体系(最早提出应在全国范围内重视职业教育)。 口诀:人颁布,鬼实施,资本主义丑男女,长期嘘美国。 (1)倡导男女平等,允许初等小学男女同校。废除读经,充实自然 科学,改学堂为学校。 壬子癸丑学制1912 年 (2)第一个具有资本主义性质的学制。 (1)以美国的单轨制为蓝本。 (2)该学制明确以学龄儿童和青少年的身心发展规律作为划分学校 教育阶段的依据,这在我国现代学制史上是第一次。 (3)该学制一直沿用至解放初期。中国近代史上实施时间最长、影 壬戌学制(新学制/“六三三学制”)1922 年 响最大(1922~1951 年)的学制。 (4)最早兼顾升学和就业。 (5)体现“民主与科学”精神,发扬民族教育精神,谋个性之发 展, 注意生活教育。 义务教育是依据法律规定,适龄儿童和少年必须接受的,国家、社会、学校、家庭必须予以保 概念 证的国民教育。义务教育最早起源于德国。 特点 强制性、免费性(免学费、杂费)、普及性、公共性、基础性。 ①它是单轨制发展而来的分支型学制; 义务教育制度 ②包括学前教育、初等教育、中等教育、高等教育四个层次; (1) ③《中华人民共和国义务教育法》标志着我国确立义务教育制度(1986 年); ④目前我国学制多种形式并存,我国义务教育制度的实际情况主要有“六三制”(小学六年, 相关考点 初中三年)、“五四制”(小学五年,初中四年)和“九年一贯制”。 ①我国基础教育包括:幼儿园、小学、初中、高中。 (2)新课程改革倡导实施九年一贯制。 ②我国义务教育包括:小学、初中。 加强学前教育并重视与小学教育的衔接 强化普及义务教育,延长义务教育年限 普通教育与职业教育朝着相互渗透的方向发展 高等教育的类型日益多样化 现代学制的发展趋势 学历教育与非学历教育的界限逐渐淡化 教育制度有利于国际交流 终身教育体系的建构