当前位置:首页>文档>第26讲:《科南特教育论著选》-《美国师范教育》_26考研复试_复试网课(最新版,含机构讲义)_04.2026教育类复试课程_01.复试指导讲义_01名著导读课件

第26讲:《科南特教育论著选》-《美国师范教育》_26考研复试_复试网课(最新版,含机构讲义)_04.2026教育类复试课程_01.复试指导讲义_01名著导读课件

  • 2026-04-04 05:29:07 2026-01-27 06:00:57

文档预览

第26讲:《科南特教育论著选》-《美国师范教育》_26考研复试_复试网课(最新版,含机构讲义)_04.2026教育类复试课程_01.复试指导讲义_01名著导读课件
第26讲:《科南特教育论著选》-《美国师范教育》_26考研复试_复试网课(最新版,含机构讲义)_04.2026教育类复试课程_01.复试指导讲义_01名著导读课件

文档信息

文档格式
pdf
文档大小
0.185 MB
文档页数
1 页
上传时间
2026-01-27 06:00:57

文档内容

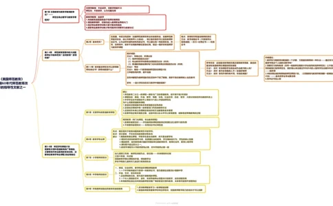
文理学教授:不应该学,对教学帮助不大 师范生:不愿意学,认为无趣无用 第1章 文理教授与教育学教授的争 论?—— 师范生有必要学习教育学课 教育学教授:应该学 程吗? 1.传授教育原理是有助于培养好教师的 2.增加教师情怀,控制住进入教师职业界的大门 3.经过专业教育学训练大家才是志同道合 4.接受专业教育学训练才有可能对付同等学力的家长们 在美国,半政治性团体(全国师范教育和专业标准委员会、全国师范教 观点:高等院校有鉴定教师的责任 育鉴定协会,由公共教育界人士组成),他们鉴定是否可以发给教师职 方法:教学成绩证书(不是指学分, 第2章 谁来把关? 业证书。认为这样权威性的机构发证书,可以建议统一性的高标准。然 是指成绩)+实习=试用证书——标准 而,在师荒中,很多不合格教师都在紧急任用,但这一组织非常强调学 证书 习教育学课程 第2-4章 师范教育管理中的大问题 现状调查: 教师证书谁来把关?如何获得?获得 方法1:年限达标,听课达标 依据? 作者建议: (1)培养年数是否达标? 1.教学实习既是培训教室的一个步骤,又是鉴定教师的一种办法——通过实习教学, (2)专业教育学科授课总时数是否达标(听讲) 思考宗旨:这些鉴定政策能否真正提高教学质量,最后的 直接考查这个人能胜任教学吗? (3)普通教育基础课和专门化科目授课总时数是否达标(听课) 鉴定标准是教师在课堂的实际表现 2.需要实习指导教授(优秀一线教师定期到大学去指导和培养师范生)让不懂一线教 第3-4章 如何鉴定师范生可以获得教 方法2:考试 方法1:反对 听完课的学生就会成为会教书的人吗? 学的教授们指导师范生,就好像从来没做过外科手术的人指导学生去做外科手术。 师标准证书?获得依据是什么? 方法3:制定一个更高明的师范院校课程计划 方法2:反对 因为会答题的人不一定是好教师 ——能讲课 三种都各有利弊,都不完善 方法3:反对 各校开课均有不同,标准在哪里? 3.州政府批准的有限制的师范课程计划。(文理教授与教育学教授都一起制定的课程 计划)——基本的学业考试要合格 且各州都因为教师短缺而在实际中下放了限制。很多不胜任教师的人也在教书 《美国师范教育》 4.各州证书互认制 美国60年代师范教育改 思考:一流大学往往在实习教学中做的很差? 革的指导性文献之一 建议: 1.师范教育二分之一的课程一律给与广泛的普通教育,但不限于前2年搞定 2.课程包括:英语、外语、数学、物理、生物、社会科学、历史、哲学,大部分时间在所任教的科目上 3.中学毕业生中成绩在中上等的30%的人中遴选师范生 为什么需要普通教育课程 1.某些知识领域是所有未来教室都应该熟悉的 2.这些知识领域中有一些掌握该门科目的独特方法 3.这些知识本身以及理解这些知识的方法都是有基本原理 第5章 文理学科的普通教育课程 4.如果学的正确又教的正确,这些科目以及从中可以发现原理,能够促进博雅教育的过程 精深教育(专门化课程,专业教育课程) 1.按顺序呈现知识——学完最高级课程就能保证精通在这以前学习的东西 2.不按顺序呈现知识——采用综合考试来检验 优点:确实是关于教育问题和教育艺术的学科, 缺点:空泛重复,不切合实际的现象时有发生 建议:1.精简教育理论课程,毕竟学生是去当教师,而不是去做学问 第6章 教育学专业课 2.增加切合实际的教学内容,如美国社会的教育、学生集体的行为、学生的身心发展 3.慎选教师,由对教育感兴趣的学者前来任教教育哲学、教育社会学、教育心理学等 4.课时数不超过四分之一。 第5-8章 师范学校课程计划 5.教育学课程对小学教师更有必要,对中学教师必要一般 既要有文理科普通教育的广博基础, 又要有各科专业教育的专深训练,还 幼儿园到三年级:教师包班制为主,级任制——未来倾向科任制 要保证教育学专业课程 的应有地位 三到六年级:科任制 第7章 小学教师的培训 加强教育学理论课程的价值,增强教学法 多给予观察儿童和对儿童进行教育的机会 一、英语、社会研究、数学和自然课程课程教师 1.一个中学教师最好只获得一科教师证书,因为国家应该取消小规模中学 二、外语、艺术、音乐和体育 第8章 中学教师的培训 1.这些课程地位低,因为是不被重视的课程。 2.一个令人满意的艺术、音乐、体育考教师必须是本行的能手,应该加强培育 3.体育教师应该比任何其他教师受到更广博的普通文理科教育,未来有可能晋升管理岗位 1.反对教师随意学习一些课程就加薪 第9章 所有教师加强在职教育和继续教育 2.鼓励教师接受暑期学校和在职培训,加强教师教学能力的培训才可以加薪