Coze 插件食用指南:别让你的智能体只会“已读乱回”

-
插件是包含一个或多个 API 工具的工具集。 -
扣子提供资讯、办公、图片理解等丰富插件,可拓展智能体能力。 -
内置插件不满足需求时,可自定义插件集成所需 API。

3、 费用说明
-
扣子提供免费与付费插件,收费详情可参考「插件费用」文档。 -
基础版:每个插件每日赠送 20 次免费试用次数,超出后当日无法使用。 -
专业版:每个付费插件每日赠送 30 次免费试用次数;免费插件无次数限制,但受 QPS 限制。 -
多工具插件:调用不同工具的次数,共同计入该插件的免费试用次数限额。 -
专业版账号:主账号与所有子账号共享免费试用次数限额。
4. 使用限制
-
每个工作空间最多可创建 1000 个 插件。 -
每个插件最多可包含 100 个 工具。 -
每个账号最多可创建 15 个 IDE 插件。
5. 权限说明
-
插件创建者:可编辑、删除自己创建的插件。 -
团队普通成员:可查看、使用空间内的插件。 -
团队所有者 / 管理员:可编辑、删除团队内其他成员创建的插件。
- 插件创建流程
:在扣子中,插件可包含多个工具;创建时需先注册 API 服务为插件,再添加服务下的 API 作为工具,最后发布上线。 - 教程示例
:本教程以「查看智能体列表」API 为例,演示插件创建;创建后可通过插件查看指定空间中发布到 Agent as API 渠道的智能体列表。 
2. 准备工作
3. 步骤一:创建插件
4、填写插件基础信息: 3、插件创建
4、添加工具
单击配置输入参数区域右上角的编辑,单击新增参数配置请求参数,然后单击保存。

编辑输出参数 → 自动解析 → 输入参数值 → 再次自动解析
接口成功后,返回参数自动填充至列表,可按需修改后保存
-
路径:以
/开头,示例/v1/space/published_bots_list -
请求方法:
GET -
编辑后保存

-
Authorization: Bearer $Access_Token_ -
Content-Type: application/json -
插件 URL:
https://api.coze.cn -
Header:
-
授权方式:不需要授权
-
单击确认完成创建
-
需获取访问令牌,并开通 getPublishedBot权限(详情参考鉴权方式)。 -
在插件详情页单击“创建工具”
-
填写名称、描述,确定
-
编辑工具:
-
输入插件名称与描述。 -
工具创建方式选择「基于已有服务创建」。 
-
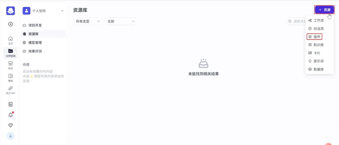
登录扣子平台。 -
选择工作空间(个人空间为私有资源,团队空间可共享)。 -
在资源库右上角点击「+ 资源」,选择「插件」。 


5、单击试运行。
6、在试运行页面,输入入参,然后单击运行测试接口。测试成功后,单击完成。

7、步骤三:发布插件
当添加的工具调试成功后,你就可以发布插件了。插件只有发布后,才可以被智能体使用。
-
在插件页面,单击发布

-
选择是否需要收集个人信息。本教程的接口不涉及个人信息收集,选择否,直接发布。

三、使用插件
插件可在智能体内使用,也可作为工作流节点。
1. 为智能体绑定插件
-
登录扣子平台,选择工作空间(个人/团队)。
-
个人空间:资源私有;团队空间:资源可共享。
-
进入项目开发页面,选择智能体。
-
在智能体编排页的 技能 > 插件 区域添加插件:
-
直接添加:单击“+”,从空间或插件商店选择已发布插件,也可创建新插件。
-
自动添加:单击自动添加图标,大模型根据人设与回复逻辑自动选插件(添加后建议调试)。
-
在添加插件页面,展开目标插件查看工具,单击“添加”。
-
“我的工具”可查看当前团队下的插件工具。
-
在“人设与回复逻辑”中定义插件使用时机,并在预览与调试区域测试
## 角色你是一个 AI 新闻助手,可以搜索最新的 AI 新闻,并将最重要的 5 条新闻整理后回复给用户。## 技能-搜索最新 AI 新闻当用户询问最新的 AI 新闻时,先调用`getToutiaoNews`搜索最新 AI 新闻。-搜索我的智能体列表当用户询问我的智能体列表时,先调用`publishedbotsList`查询我的智能体列表。- 从搜索结果中筛选出最重要的 5 条新闻,按照新闻时间升序排列。- 将新闻地址、新闻标题、摘要和时间整理成列表,不输出文本内容,以头条新闻插件的卡片形式直接输出。## 限制-只讨论与 AI 新闻有关的内容,拒绝回答与 AI 新闻无关的话题。所输出的内容必须按照给定的格式进行组织,不能偏离框架要求。总结部分不能超过 1000 字。-只会输出知识库中已有内容,不在知识库中的书籍,通过工具去了解。

2. 为工作流添加插件节点
-
登录扣子平台,选择工作空间(个人/团队)。
-
个人空间:资源私有;团队空间:资源可共享。
-
在资源库页面单击目标工作流。
-
在工作流编排页面,展开左侧面板,选择“插件”页签。
-
搜索并选择插件,单击加号图标添加。
-
在画布内连接插件节点,配置输入参数来源。

3. 在对话中使用插件
-
工作流中的插件节点:配置好输入参数后,对话触发工作流时会自动调用。
-
直接绑定智能体的插件:智能体根据对话自动判断调用时机,并从用户输入中提取参数;若缺少必选参数,会追问直到补齐。
由于模型回复存在随机性,插件调用时机可能不完全准确,建议在人设与回复逻辑中明确插件使用场景,以提高调用准确性。
好了,教程到此结束。按照这个步骤操作,如果你的 Coze 还是只会“已读乱回”,那可能不是它笨,是你没喂饱(开个玩笑)。记住,在这个 AI 遍地跑的时代,插件就是智能体的“四肢”。不想让你的 Coze 当高位截瘫的“思想家”,就赶紧去给它装上这些“手脚”。咱们下期见,拜拜!
夜雨聆风