DeepAgents 源码中create_deep_agent 封装与增强机制
本文基于
deepagents/graph.py源码,系统分析 DeepAgents 框架的设计思想,以及create_deep_agent相较于 LangChain 基础create_agent的架构升级与能力增强。
一、框架概述
DeepAgents 是一款独立的高阶智能体构建库,专注于处理复杂、多步骤、长周期的任务型智能体开发。
框架基于 LangGraph 构建,设计灵感借鉴 Claude Code、Deep Research、Manus 等前沿智能体应用,核心能力包括:
-
任务规划与自动拆解 -
基于文件系统的上下文持久化管理 -
支持派生子智能体实现上下文隔离 -
跨对话、跨线程的记忆持久化
适用场景
-
需要规划 + 分步执行的复杂任务 -
需要通过文件系统管理大量上下文 -
需要将任务委托给专业子智能体 -
需要在多轮对话间持久化记忆
简单场景可直接使用 LangChain create_agent 或自定义 LangGraph 工作流。
快速使用示例
from deepagents.graph import create_deep_agentagent = create_deep_agent( tools=[your_search_tool], system_prompt=your_research_instructions)
二、核心结论
create_deep_agent 本质是对 LangChain create_agent 的生产级超级封装。 它通过多层标准化中间件栈、自动化配置注入、主从式子智能体编排,将单层智能体升级为可处理复杂任务、支持上下文管理、可动态扩展的深度智能体系统。
三、函数签名与参数增强对比
3.1 基础 create_agent(LangChain 原生)
create_agent( model, system_prompt, tools, middleware, response_format, context_schema, checkpointer, store, debug, name, cache)
3.2 create_deep_agent
defcreate_deep_agent( model: str | BaseChatModel | None = None, tools: Sequence[BaseTool | Callable | dict[str, Any]] | None = None, *, system_prompt: str | SystemMessage | None = None, middleware: Sequence[AgentMiddleware] = (), subagents: list[SubAgent | CompiledSubAgent] | None = None, skills: list[str] | None = None, memory: list[str] | None = None, response_format: ResponseFormat | None = None, context_schema: type[Any] | None = None, checkpointer: Checkpointer | None = None, store: BaseStore | None = None, backend: BackendProtocol | BackendFactory | None = None, interrupt_on: dict[str, bool | InterruptOnConfig] | None = None, debug: bool = False, name: str | None = None, cache: BaseCache | None = None,) -> CompiledStateGraph:
3.3 关键参数增强一览
create_deep_agent( model, # 增强:支持 "provider:model" 字符串格式 tools, # 增强:自动注入至通用子智能体 system_prompt, # 增强:与内置 BASE_AGENT_PROMPT 智能拼接 middleware, # 增强:追加至标准中间件栈后 subagents, # 新增:子智能体集群管理 skills, # 新增:技能文件加载 memory, # 新增:持久记忆加载 backend, # 新增:统一存储与执行引擎 interrupt_on, # 新增:人工介入断点控制 ...)
四、核心封装逻辑详解
4.1 Backend 存储层初始化
backend = backend if backend isnotNoneelse StateBackend
-
支持自定义后端(文件系统、数据库、对象存储等) -
未传入时默认使用 StateBackend -
为文件系统、技能、记忆、子智能体提供统一存储底座
4.2 子智能体(SubAgent)构建机制
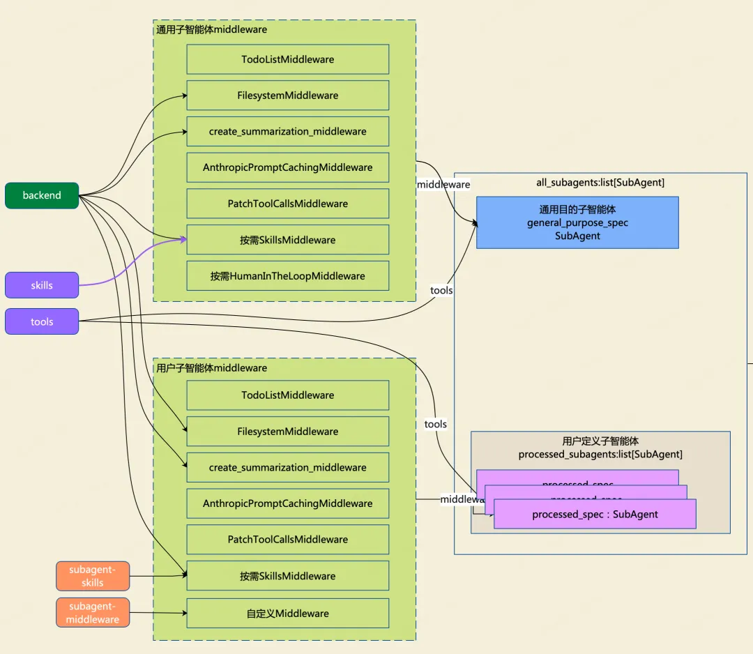
DeepAgents 采用主从架构,自动构建「通用子智能体 + 用户自定义子智能体」双层体系。
4.2.1 通用子智能体(General-Purpose Subagent)
gp_middleware: list[AgentMiddleware] = [ TodoListMiddleware(), # 待办事项管理 FilesystemMiddleware(backend=backend), # 文件系统操作 _DeepAgentsSummarizationMiddleware(...), # 上下文摘要压缩 AnthropicPromptCachingMiddleware(...), # 提示词缓存优化 PatchToolCallsMiddleware(), # 工具调用兼容修复]# 可选技能注入if skills isnotNone: gp_middleware.append(SkillsMiddleware(backend=backend, sources=skills))# 可选人工介入if interrupt_on isnotNone: gp_middleware.append(HumanInTheLoopMiddleware(interrupt_on=interrupt_on))
-
工具、模型、backend 继承全局配置 -
开箱即用,无需用户配置基础能力
4.2.2 用户自定义子智能体处理
for spec in subagents or []:# 模型自动补全 subagent_model = spec.get("model", model)# 构建独立中间件栈 subagent_middleware = [ TodoListMiddleware(), FilesystemMiddleware(backend=backend), create_summarization_middleware(...), AnthropicPromptCachingMiddleware(...), PatchToolCallsMiddleware(), ]# 子智能体专属技能if subagent_skills: subagent_middleware.append(SkillsMiddleware(...))# 追加用户自定义中间件 subagent_middleware.extend(spec.get("middleware", []))
规则:
-
工具优先级:子智能体自有工具 > 全局工具 -
技能仅作用于当前子智能体,实现隔离 -
用户只需配置差异化部分,框架自动补全默认行为
通用目的子智能体和用户定义子智能体的示意图如下:

4.2.3 子智能体合并
all_subagents: list[SubAgent | CompiledSubAgent] = [general_purpose_spec, *processed_subagents]
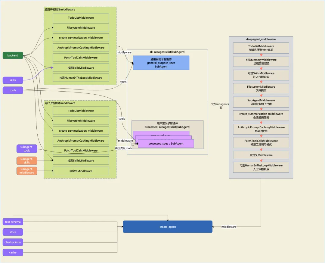
4.3 主智能体中间件栈构建
主智能体通过有序中间件链实现完整调度能力:
deepagent_middleware: list[AgentMiddleware] = [ TodoListMiddleware(), # 基础任务管理]# 可选持久化记忆if memory isnotNone: deepagent_middleware.append(MemoryMiddleware(backend=backend, sources=memory))# 可选技能系统if skills isnotNone: deepagent_middleware.append(SkillsMiddleware(backend=backend, sources=skills))# 核心调度链路deepagent_middleware.extend([ FilesystemMiddleware(backend=backend), # 文件系统上下文 SubAgentMiddleware( # 子智能体协调器 backend=backend, subagents=all_subagents, ), create_summarization_middleware(...), # 长上下文压缩 AnthropicPromptCachingMiddleware(...), # 提示缓存优化 PatchToolCallsMiddleware(), # 工具调用修复])# 用户自定义中间件if middleware: deepagent_middleware.extend(middleware)# 人工介入断点if interrupt_on isnotNone: deepagent_middleware.append(HumanInTheLoopMiddleware(interrupt_on=interrupt_on))
中间件按从上到下顺序执行,构成完整任务调度闭环。
其执行顺序及说明如下图
4.4 系统提示词增强拼接
if system_prompt isNone: final_system_prompt = BASE_AGENT_PROMPTelifisinstance(system_prompt, SystemMessage): final_system_prompt = SystemMessage(...)else: final_system_prompt = system_prompt + "\n\n" + BASE_AGENT_PROMPT
-
用户指令在前,框架内置调度规则在后 -
兼容字符串与 SystemMessage两种格式 -
不破坏原有逻辑,自动增强智能体规划能力
4.5 最终调用 create_agent
return create_agent( model, system_prompt=final_system_prompt, tools=tools, middleware=deepagent_middleware, response_format=response_format, context_schema=context_schema, checkpointer=checkpointer, store=store, debug=debug, name=name, cache=cache,).with_config({"recursion_limit": 1000})
-
透传所有基础参数 -
注入完整增强中间件栈 - 强制设置递归深度 1000,支持超长流程任务
-
返回可直接运行的 CompiledStateGraph

五、基础 Agent vs DeepAgents 对比表
|
|
|
|
|---|---|---|
|
|
|
|
|
|
|
|
|
|
|
|
|
|
|
|
|
|
|
|
|
|
|
|
|
|
|
|
|
|
|
|
|
|
|
|
六、总结
create_deep_agent 不是简单的语法糖,而是基于 LangGraph 构建的一套完整多智能体协作框架。
它通过:
-
自动化参数增强与兼容 -
标准化中间件栈编排 -
主从式子智能体调度 -
文件系统级上下文管理 -
企业级能力开箱即用
将基础智能体升级为可规划、可扩展、可持久、可监控、可人工介入的深度任务执行系统,是 LangChain 生态中面向复杂任务的生产级首选方案。
夜雨聆风