搭建OpenClaw私人助手
OpenClaw安装前置要求:
OpenClaw 是基于 Node.js 开发的,需要它来运行代码和管理依赖。
OpenClaw 使用pnpm命令更稳定。
使用git下载资源时,如果比较慢,或者因为网络原因断开,可以使用国内镜像:
# 设置国内镜像(阿里云/清华源)
$env:NODE_LLAMA_CPP_MIRROR="https://registry.npmmirror.com/-/binary/node-llama-cpp"
# 安装依赖
pnpm install
OpenClaw 源码安装
第一步
OpenClaw项目 在Github内开源,我们可以直接通过git命令下载源代码。
如果下载比较慢的话,可以使用国内OpenClaw镜像:
# Github
git clone https://github.com/openclaw/openclaw.git
# 中国社区版
git clone https://gitee.com/OpenClaw-CN/openclaw-cn.git
源码下载好后,如下图所示:

第二步
在该路径下,唤起 PowerShell窗口,并且权限是管理员,然后执行 pnpm 安装指令:
# 安装 pnpm
npm install -g pnpm
# 使用 pnpm 安装
pnpm install
# 检测pnpm版本
pnpm -v
出现pnpm版本,就算安装成功了,如下图所示:

通过pnpm命令,安装依赖并构建
# 安装依赖(约 1000+ 包,可能需要几分钟)
pnpm install
# 构建项目(会生成 dist 目录)
npm run build
# 全局链接,使命令行可用
npm link
# 验证安装
openclaw --version
依赖安装好,如下图所示:

有OpenClaw版本了,就算把OpenClaw安装成功,如下图所示:

验证OpenClaw ui 是否build好了:
pnpm ui:build
build 好后,如下图所示:

提前把飞书插件安装好:
npm install -g @openclaw/feishu
安装好后,如下图所示:

第三步
初始化配置,启动 OpenClaw 配置,进行交互式配置:
openclaw onboard --install-daemon
# 配置选项选择
Security: Yes(确认理解安全警告)
Onboarding mode: Manual(手动配置)
Setup: Local gateway (this machine)(本地网关,比较安全)
Workspace: D:\.openclaw\workspace(或自定义路径)
Model/auth provider: Qwen(通义千问)
Port: 18789(默认)
Bind: Loopback (127.0.0.1)(仅本地访问)
Auth: Token(自动生成令牌)
在交互配置中,需要输入飞书应用的AppId与AppSecret参数,如下图所示:

第四步
配置LLM模型的参数,在C:\Users{用户名}.openclaw\openclaw.json,配置 LLM模型 API参数:

第五步
运行OpenClaw,并且进行使用
启动网关服务:
openclaw gateway --port 18789
# 启动网关
openclaw gateway start
# 停止网关
openclaw gateway stop
启动OpenClaw网页
openclaw dashboard
会自动打开浏览器:http://127.xxxx

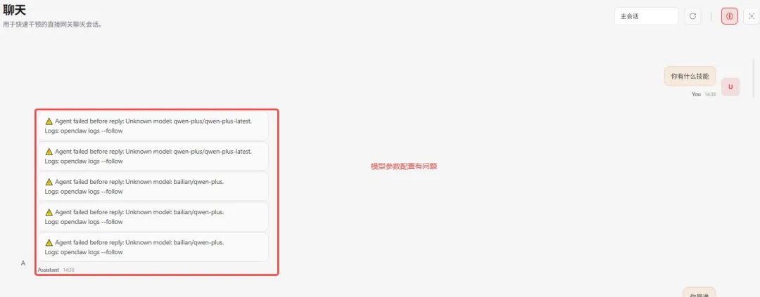
就可以开始对话了,如果出现以下情况,就算模型参数配置有问题,需要看下baseUrl,API、model等参数,如下图所示:

正常情况,如下图所示:

第六步
配置飞书应用,只通过飞书为入口访问,避免他人获取到链接。
登录飞书开放平台,进入开发者后台,进行创建应用。

创建应用信息如下:

添加权限管理,需要添加权限:im:message、im:chat、contact:user.base:readonly

订阅方式设置为:长连接接收事件,并且设置回调事件

第七步
在手机端飞书上与IM_test机器人对话,如下图所示:

OpenClaw工作空间详解
SOUL.md —— 灵魂/人格定义
作用:定义 AI 的性格、语气、价值观和沟通风格
- 回答先给结论,再补充细节
- 语气直接但不冒犯
- 遇到不确定的问题先尝试,再问用户
- 外部动作(发邮件、执行命令)前先确认
- 内部整理(总结、规划)可自主执行
关键原则:
只管你是谁,不写流程和项目细节; 像气质一样,不像操作手册; Agent 可以根据互动自我修改。
AGENTS.md —— 操作指令与规则
作用:AI 的员工手册,定义工作流、决策框架、工具使用约定
## 会话启动流程
1. 阅读 SOUL.md —— 这是你是谁
2. 阅读 USER.md —— 这是你在帮助谁
3. 阅读 memory/YYYY-MM-DD.md(今天和昨天)
4. 如果在主会话:也阅读 MEMORY.md
## 记忆规则
- 重要事情写入文件,不要只记在脑子里
- 决策、上下文 → 写入 memory/YYYY-MM-DD.md
- 长期记忆 → 更新 MEMORY.md
## 红线(禁止事项)
- 永远不要外泄私人数据
- 破坏性命令先询问用户
- `trash` > `rm`(可恢复优先)
权限:只读(用户明确指示下才能追加)=> 这是宪法级别文件
IDENTITY.md —— 身份信息
作用:定义 AI 的外在形象——名字、头像、表情符号、物种概念
- 姓名:小爪
- 物种:数字龙虾
- 表情符号:
- 氛围:硬核、极客、话少干活快
与 SOUL.md 分离:SOUL 是内在性格,IDENTITY 是外在形象!
保持简洁(3-5 行),不要把性格内容写在这里
USER.md —— 用户画像
作用:告诉 AI 你是谁——用户偏好、背景、沟通习惯
- 姓名:[你的名字]
- 时区:Asia/Shanghai
- 职业:产品经理
- 技术背景:熟悉 Python,不懂前端
- 沟通偏好:用 bullet points,不要大段文字
- 当前项目:正在做 AI 助手的产品设计
- 禁区:不要主动提及我的年龄
静态文件,不常变化,只让 AI 知道服务对象是谁!
MEMORY.md —— 长期记忆(蒸馏版)
作用:存储 AI 从对话中学习到的模式和偏好(已提炼的精华)
## 学到的偏好
- 用户喜欢用表格对比信息
- 用户讨厌 emoji 过多的回复
## 项目上下文
- 当前项目:Kimi Claw 产品调研
- 关键 deadline:3 月底完成报告
## 过往决策
- 2026-03-15:决定不接入飞书,先用网页版测试
这是蒸馏后的长期记忆,不是原始日志。
原始日志存放在 memory/YYYY-MM-DD.md
Agent 可以自我修改此文件,文件会随时间增长,需要定期整理。
TOOLS.md —— 工具使用备注
作用:环境特定的工具信息——API 端点、设备名称、路径等
## API 配置
- 内部 API base: http://localhost:3001
- 认证方式: X-API-Key header
## 常用路径
- 项目目录: /home/user/projects/
- 日志目录: /var/log/myapp/
## 设备信息
- 主服务器: staging-server (10.0.1.55)
- 数据库: postgres-local
只写在哪里,存放工具配置信息,不写怎么做
“Lantern API base URL 是 X” → TOOLS.md
“总是用 Lantern API 跟踪任务” → AGENTS.md
BOOTSTRAP.md —— 首次引导(一次性)
作用:全新工作空间的初始化仪式,仅在首次运行时执行
## 1. 拷打
"系统上线,记忆为空。咱们定一下规矩:我是谁?"
## 2. 基因重组
- 覆写 IDENTITY.md
- 覆写 USER.md
- 敲定 SOUL.md 的红线
## 3. 连接渠道
- 仅限本地
- Telegram(推荐)
- 飞书机器人
完成后必须删除!你已经有了灵魂,不再是空白机器!
只在首次运行加载,不进入后续会话
其他相关文件/目录
Skills入门到精通
Agent Skills(智能体技能) 是一种模块化的、标准化的能力封装机制,它让AI智能体从聪明的通才转变为专业的专家。
简单来说,Skill就是一个可移植的能力包,类似于给开发语言里的架包,要使用的时候进行下载依赖,安装依赖。
Skills的核心特征:
- 物理形态
,本质上是一个文件夹,包含必要的文件和资源,核心文件是 SKILL.md(采用YAML前置元数据 + Markdown文档的结构),也可以包含脚本、模板、参考文档等可选资源。 - 渐进式披露
元数据优先:系统启动时只加载约50-100 tokens的技能元数据。
按需加载:只有当AI决定使用该技能时,才加载完整指令(2-5K tokens)。
动态执行:相关脚本在运行时动态加载。 - 与传统工具的区别
Skills = 专业知识封装,塑造AI的思维方式和解决问题的方法
Tools = 可执行函数,具有明确的输入输出和副作用
Skills、function call、MCP都是Tools工具,根据场景不一样,使用的根据也不一样。
在使用 OpenClaw 的时候,我们会涉及到工作目录:
- OpenClaw 系统目录:
C:\Users<用户名>.openclaw\,用来存放全局配置、日志、内置 Skills。 - Agent工作区:
由 openclaw.json 中的 workspace 字段指定,也是实际运行目录,Skills 优先从这里加载。 - 启动目录:
执行 openclaw gateway 的目录,决定读取哪个 openclaw.json(优先级视版本而定)。
Skills 不是从 clawhub install 的位置直接加载,而是从 Agent 配置的 workspace 加载!
Skill的使用
第一步
ClawHub是skills版本的GitHub!
在 ClawHub 内搜索你要用到的skill:

然后把skill包下载下来:

也可以通过clawhub进行安装:
clawhub install ppt-generator
第二步
在 C:\Users<用户名>.openclaw\openclaw.json内添加skill:
每个skill都要在这里添加进来,openclaw才会生效!

第三步
重启网关:
openclaw gateway restart
然后强制刷新网页 127.0.0.1:18798,在网页的技能栏看下skill加载情况:

也可以通过 openclaw命令来查看:
# 查看已就绪的 skills
openclaw skills list

第四步
Skill使用案例:ppt-generator

这是生成后的.md文件:

这是生成后的html:

Skill 的运行流程:
用户发送消息:“使用ppt-generator技能,帮我做一个PPT,讲解一下人工智能的概念”
=> OpenClaw 检查已安装的 skills是否有ppt-generator
=> 匹配到技能后,会查看 SKILL.md 的触发条件(“生成PPT”/"做PPT"等关键词)

=> AI agent 读取 SKILL.md 作为操作指南

=> 分析用户需求 → 确定场景/受众/调性
=> 根据 SKILL.md 中的风格评分表选择风格(如 apple/blueprint/notion)

如果有.py文件的话,会调用运行python脚本代码!
打造自己的skill体系
使用AI Coding工具Trae来编写Skill:


然后把这个文件放到 Agent工作区域 workspace 内,并且在 C:\Users<用户名>.openclaw\openclaw.json 内添加skill:

添加好skill后,重启网关:
openclaw gateway restart
强制刷新网页 127.0.0.1:18798,在网页的技能栏看下skill加载情况:

也可以通过 openclaw命令来查看:
# 查看已就绪的 skills
openclaw skills list

确定skill是ready状态后,就可以在聊天框内使用该技能。
大厂的龙虾军团

养龙虾总结
养龙虾其实跟培养自己的孩子一样,教它各种技能(打造自己的skill体系),并且让它做各种事情,如果事情做的好与不好都要告诉它,让它在下次进行改进(memory.md)。
夜雨聆风