实测有效!免费高速下载百度网盘资源
文章末尾提供资源的下载方式
作为国内网盘界的翘楚,百度网盘以浩如烟海的丰富资源著称,然而作为百度的摇钱树,用户想不花钱就想其突破几十KB/s的网速限制,那当然是不可能的有可能的。
今天就给大家分享第三方的百度云盘下载加速工具——Hyperdown
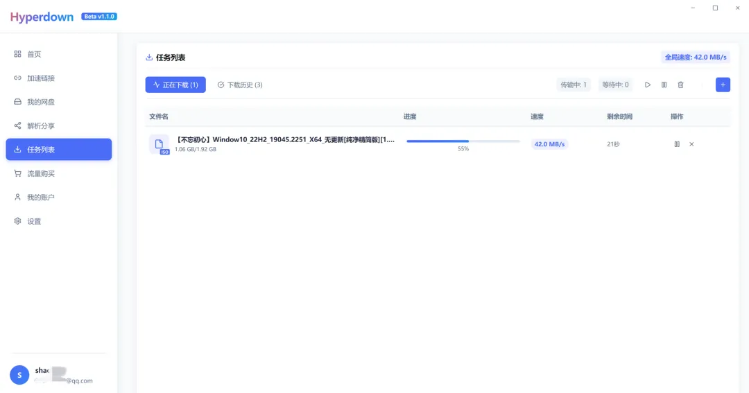
先上一张实测效果图

-
安装: 按照文章末尾提供的下载方式下载后,得到一个压缩包,把它解压缩运行之后就可以看到它的执行文件Hyperdown.exe”,双击即可运行

-
注册并登录Hyperdown:在软件主界面,点击注册

填写信息注册,完成之后,登录刚刚注册的账号

-
登录百度帐号:点击左侧的“我的网盘”,可以选择用百度网盘app扫码或者输入cookie来登录百度网盘帐号

-
点击签到获得下载流量:每次签到获得的5~20GB,已经够大多数人使用了

-
下载加速:可以点击左侧“我的网盘”进入网盘,选择文件并下载

-
也可以选择左侧“解析分享”,来解析别人分享的链接

-
设置:可以设定文件的下载路径等选项

资源下载方式
请关注以上↑公众号【追新片】并回复以下↓关键字
度盘加速
夜雨聆风