本文目标
读完本文,你将学会:
在飞书开放平台创建机器人应用
配置事件订阅实现消息互通
在飞书中与OpenClaw对话交互
为后续自动化办公打下基础
锅头导读
上一篇《【AI学习】OpenClaw怎么一键部署?扣子3分钟零门槛搭建教程》发布后,很多朋友问锅头:
"部署是部署好了,但每次都打开扣子网页太麻烦,能不能直接在飞书里用?"
答案是:当然可以!
今天这篇就是来解决这个问题的。锅头会手把手教你,把已经部署好的OpenClaw接入飞书,实现:
对话交互:直接在飞书里和OpenClaw聊天对话
随时随地:手机、电脑上的飞书都能用
实时响应:消息秒回,就像和一个聪明助手聊天
未来可期:今天学会接入,明天就能让它帮你写文档、干农活
跟着做,10分钟就能让你的OpenClaw"入住"飞书。
一、接入前准备
1.1 前置条件检查
在开始之前,请确保你已经完成以下准备:
检查项 | 状态 | 说明 |
OpenClaw部署 | 必须完成 | 参考系列第2篇,扣子一键部署 |
飞书账号 | 必须注册 | 个人或企业账号均可 |
扣子积分 | 确保充足 | 对话会继续消耗积分 |
锅头提示:如果你还没部署OpenClaw,请先返回系列第2篇完成部署。接入飞书的前提是OpenClaw已经在扣子后台运行中。
1.2 了解接入原理
简单说,飞书接入是通过飞书开放平台创建一个机器人应用,然后把这个应用的凭证告诉OpenClaw,OpenClaw就能通过飞书的API收发消息了。
消息流程:
你发送消息 → 飞书服务器 → OpenClaw(扣子沙箱)→ AI处理 → 飞书服务器 → 你收到回复
核心概念:飞书机器人应用 = 一座桥梁,连接你的飞书账号和OpenClaw AI大脑
关键点: OpenClaw需要24小时运行才能实时响应,所以必须保持"部署"状态。
为什么这很重要?
接入飞书后,你不仅能和AI对话,更重要的是——
可以边聊天边让它写文档
可以语音说需求,AI自动执行
可以成为你的智能办公助理
今天学会接入,明天就能让它帮你写飞书云文档、整理资料、干活。
二、创建飞书机器人应用
步骤1:进入飞书开放平台
登录飞书开放平台(open.feishu.cn/app),点击【创建企业自建应用】。

锅头提示:个人用户没有企业也可以创建,飞书支持个人开发者模式。
步骤2:填写应用信息
根据页面提示配置应用名称、应用描述及应用图标,然后点击【创建】。

步骤3:添加机器人
进入新创建好的“Openclaw助手(锅头1号员工)”企业自建应用页面后,咱们找到左侧【应用能力】-【添加应用能力】-【按能力添加】-【机器人】,然后点击【+添加】。

机器人添加成功后,自动跳转进入机器人页面。

步骤4:配置权限
接下来,咱们要对机器人配置权限。
点击左侧菜单【开发配置】-【权限管理】,进入权限管理页面,然后点击【批量导入/导出权限】。

在导入页面窗口中导入如下权限替换掉官方示例,点击【下一步,确认新增权限】。

附权限json内容如下:
{ "scopes": { "tenant": [ "im:chat:read", "im:chat:update", "im:message.group_at_msg:readonly", "im:message.p2p_msg:readonly", "im:message.pins:read", "im:message.pins:write_only", "im:message.reactions:read", "im:message.reactions:write_only", "im:message:readonly", "im:message:recall", "im:message:send_as_bot", "im:message:send_multi_users", "im:message:send_sys_msg", "im:message:update", "im:resource", "contact:contact.base:readonly" ], "user": [ "contact:user.employee_id:readonly" ] }}
确认导入权限无误后,点击【申请开通】。

申请开通后,提示“应用身份权限”可访问的数据范围,锅头在这里点击【确认】。

步骤5:获取凭证
然后咱们点击左侧菜单中【基础信息-凭证与基础信息】,获取应用凭证App ID和 App Secret,用于配置Openclaw。

记录以下信息(后面会用到):
App ID(应用ID)
App Secret(应用密钥)
安全提醒:App Secret 非常重要,不要泄露给别人!
步骤6:发布机器人版本
然后点击【创建版本】。

进入创建新版本页面后,输入应用版本号和更新说明,点击【保存】。

弹窗提示“确认提交发布申请?”,点击【确认发布】。

可以看到版本已发布。

三、配置飞书消息订阅
步骤6:配置飞书渠道
这时候,咱们再回到扣子编程平台的Openclaw预览窗口界面,配置飞书渠道对话窗口。
直接输入对话内容:
帮我配置飞书渠道
App ID :{替换为你的飞书应用 App ID}
App Secret:{替换为你的飞书应用 App Secret}
点击【Send】发送后,大约1分钟得到反馈说“飞书渠道配置成功”。


锅头特意留意了下积分消耗情况,配置成功后,大概消耗300积分,积分消耗用量已经从103积分提升到了401积分。

步骤7:配置飞书事件订阅
接着,咱们再回到飞书开放平台,点击进入刚才创建好的企业自建应用“Openclaw助手(锅头的1号员工)”。

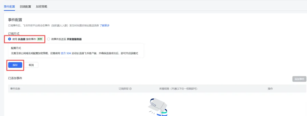
点击【开发配置-事件与回调】-【事件配置-订阅方式】,修改订阅方式。

选择“使用 长连接 接收事件”,点击【保存】。

这时候可以点击【添加事件】。

进入添加事件界面,搜索“接收消息”,这时候在应用身份订阅页签下勾选【接收消息】,点击【确认添加】。

点击成功后,可以看到已添加事件中多了接收消息事件。
步骤8:添加群组消息权限
锅头还想将机器人添加到聊天群组中使用,这时候还需开通获取群组消息权限,点击【查看其他权限】。

展开所有权限后,点击【获取群组中所有消息(敏感权限)】,弹窗后点击【开通权限】。


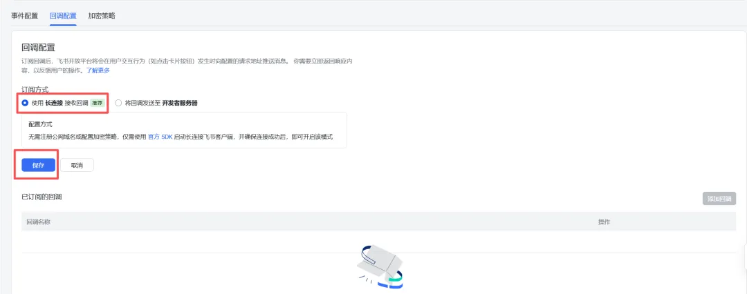
这时候看到获取群组中所有消息权限已开通,接着点击【回调配置】进入回调配置界面,订阅方式也同样选择“使用 长连接 接收回调”后,点击【保存】。


到这里,群组消息也配置完成。
步骤9:创建版本发布
接着,点击【创建版本】。

进入创建版本界面后,输入版本号、更新说明后,点击【保存】,弹窗后点击【确认发布】。


可以看到1.0.1版本发布成功。

步骤10:开始使用
接着,咱们在飞书中跟Openclaw助手(锅头1号员工)发起对话,例如继续输入“你好”,此时会收到一段英文提示,说还不能用。需要在飞书和Openclaw中配对。

这时候,咱们直接复制这段句话,粘贴到Openclaw助手(锅头1号员工)预览聊天窗口中,让Openclaw自己完成配对工作。

到这里,咱们完成了Openclaw助手(锅头1号员工)接入飞书渠道工作。
四、开始使用飞书OpenClaw助手
最后,咱们在飞书中跟Openclaw助手(锅头1号员工)开始对话和下指令吧。
体验如下:



后面,锅头会给大家分享更多实战体验效果,敬请期待哦。
五、常见问题(FAQ)
Q1:机器人不回复消息怎么办?
按以下顺序排查:
检查OpenClaw部署状态
登录扣子平台,确认OpenClaw处于"已部署"状态
如未部署,点击【部署】按钮
检查事件订阅验证状态
进入飞书开放平台→事件订阅
确认显示【已验证】绿色标识
如未验证,重新检查配置
检查扣子积分余额
积分不足会导致服务暂停
建议保持充足积分(至少10000+)
检查飞书应用发布状态
进入【版本管理与发布】
确认应用已发布且审核通过
查看扣子平台日志
在OpenClaw项目页面查看运行日志
确认是否收到飞书的请求
Q2:回复速度很慢?
可能原因:
扣子沙箱资源紧张(高峰期)
建议错峰使用,或等待几秒再试
问题太复杂,AI处理时间长
简单问题3-5秒回复
复杂问题可能需要10-30秒
网络延迟
检查网络连接
尝试切换网络环境
优化建议: 如果超过30秒未回复,可以尝试重新发送消息。
Q3:对话消耗多少积分?
参考数据:
对话类型 | 积分消耗 | 说明 |
普通对话 | 100-500积分/次 | 简单问答、闲聊 |
联网查询 | 500-1500积分/次 | 查询天气、新闻等 |
长文本生成 | 1000-3000积分/次 | 写文章、生成代码 |
省钱技巧:开启部署后持续运行,但不要同时开启多个对话窗口。建议定期监控积分使用情况。
Q4:可以同时给多个人用吗?
个人应用: 默认只能你自己使用。
分享给朋友使用的方法:
进入飞书开放平台【版本管理与发布】
修改"可用范围"为【指定成员】
添加朋友的飞书账号
点击【申请发布】等待审核
审核通过后,朋友就能在飞书搜索到该机器人
注意:分享后,所有使用者的对话都会消耗你的扣子积分。
Q5:接入飞书安全吗?
安全性分析:
方面 | 安全性 | 说明 |
数据隔离 | 高 | OpenClaw运行在扣子沙箱,与系统隔离 |
凭证存储 | 高 | App Secret存储在扣子环境,不会泄露 |
消息传输 | 中 | 飞书服务器会暂存消息内容 |
敏感信息 | 低 | 不要在对话中分享API Key等敏感信息 |
安全建议:
定期轮换凭证(建议每月一次)
不要在群里分享敏感信息
仅为可信用户开放使用权限
六、学习回顾
核心知识点
接入流程4大步:
创建应用 → 飞书开放平台创建机器人应用
获取凭证 → 记录App ID和App Secret
配置对接 → 扣子平台添加飞书渠道
发布使用 → 创建版本发布,飞书里搜索使用
关键配置:
配置项 | 作用 |
App ID / App Secret | 应用的"身份证"和"密码" |
事件订阅 | 让OpenClaw知道有人发消息了 |
进阶方向:
云文档写作:边聊天边写文档
资料整理:语音说需求,AI自动执行
群聊接入:把机器人拉进群,@它提问
注意事项
安全:
App Secret不要泄露
定期轮换凭证
不要在对话中分享敏感API Key
成本:
对话会持续消耗积分
联网查询比普通对话更贵
建议监控积分使用情况
稳定:
保持OpenClaw部署状态
定期检查事件订阅验证状态
七、课后练习
思考题: 为什么接入飞书需要配置"事件订阅"?如果不配置会怎样?
实践题:
按照本文步骤,成功把OpenClaw接入飞书
尝试提问:"你能帮我做什么?"了解它的能力边界
八、参考资料
[1] 飞书开放平台文档《机器人开发指南》:https://open.feishu.cn/document/home/develop-a-bot
[2] 扣子官方文档《配置飞书渠道》:https://docs.coze.cn/tutorial/feishu
[3] OpenClaw官方文档《Channels配置》:https://docs.openclaw.ai/channels
【互动一下】
【下篇预告】
《飞书聊天就能写文档?OpenClaw自动化办公实战》——不用打开文档编辑器,直接在飞书聊天窗口告诉AI你的需求,它自动帮你:
创建飞书云文档
收集情报信息
生成工作复盘报告
动动嘴就把活儿干了,这才是AI办公的正确姿势。
【资料领取】
关注公众号「跟锅头一起学AI」,回复【AI手册】领取: 《零基础学习使用AI工具——快速入门手册》
夜雨聆风