

1.软件名称:Openclaw+飞书
2.软件版本:最新版3.软件大小:457 MB4.安装环境:win10/win11(64位,建议win11安装)
5.百度网盘下载地址:
https://pan.quark.cn/s/5b77b4ea3b0a
7.迅雷网盘下载地址:
https://pan.xunlei.com/s/VOnfBz_2Gsnc3_IYlH2WMuCUA1?pwd=ve4w#
提示:先转存后下载,防止资源丢失,请勿在线解压!
重要提示
1.电脑需安装解压软件(例:RAR/7-Zip等),如需解压软件点击:解压软件
2.由于是开源项目,并且会获取电脑的最高权限,如果电脑有重要资料请勿在物理机下部署,数据物价。建议在:闲置电脑/虚拟机/云服务器部署,教程是在虚拟机下部署。
3.电脑需要安装VC组件,如果没有或确定的直接安装,安装包已经提供
4.虚拟机的网络适配器选择NAT模式,以防止网关无法启动问题
1.右键【安装包】选择【解压到当前文件夹】

2.双击运行【node-v24.14.0-x64】

3.一路一直点击【Next】(中途的过程已省略)

4.点击【Finish】

5.右键【Git-2.53.0.2-64-bit】选择【以管理员身份运行】

6.一路一直点击【Next】(中途的过程已省略)


8.点击【开始】搜索【Powershell】点击【以管理员身份运行】

9.输入【Set-ExecutionPolicy -ExecutionPolicy RemoteSigned -Scope CurrentUser】按【Enter】键

10.输入【Y】按【Enter】键

11.输入【npm install -g pnpm】按【Enter】键;安装成功了可输入【pnpm -v】检查版本号
12.输入【iwr -useb https://openclaw.ai/install.ps1 | iex】按【Enter】键

13.等待OpenClaw安装(如果报错请在文章末尾查看解决办法,解决了之后在安装)

14.提示【OpenClaw installed】并且显示版本号说明安装成功
15.滚轮下滑;键盘上的左右键选择【Yes】按【Enter】键(如果没有出现这个选项输入代码:openclaw onboard --install-daemon可从新进入此页面进行配置)

16.选择【Qui ckStart】按【Enter】键


18.选择【Kimi API key (. cn)】按【Enter】键

19.选择【Paste API key now】按【Enter】键;不要关闭此窗口,现在去获取API

20.复制链接到浏览器打开【https://login.moonshot.cn/?source=https%3A%2F%2Fplatform.moonshot.cn%2Fredirect%3Fpath%3D%2Fconsole%26&appid=dev-workbench&code_challenge=SAdrHhFQ7XaD56a7quhWJ5StgR8NpnRuJd80WmyhFQw&code_challenge_method=S256】会进入登录页面,登录一下。点击【组织认证】(不认证不送额度,不是实名认证)

21.点击【个人认证】就认证完成了

22.点击【账户总览】看看有没有15元,有的话继续点击【API Key管理】

23.点击【新建API Key】

24.名称【自定义】,项目选择【default】,点击【确定】
25.点击【复制】按钮(密钥只显示一次,关闭了这个窗口就没有了)

26.返回19步页面;鼠标【右键】按【Enter】键


28.选择【Feishu/Lark (飞书)】,按【Enter】键。

29.首次配置需先点击【Download from npm】按【Enter】键

30.等待下载安装飞书插件的时候可以继续下一步,不要关闭此窗口

31.浏览器输入【https://open.feishu.cn/app?lang=zh-CN】并登录飞书个人账户;点击【开发者后台】,点击【创建企业自建应用】
32.输入名字和描述,点击【创建】

33.选择【机器人】,点击【添加】

34.点击【权限管理】>【权限开通】;输入【im:】勾选【权限名称】点击【确认开通权限】
35.继续输入【获取通讯录】勾选【获取通讯录基本信息】点击【确认开通权限】

36.点击【确定】


38.输入版本号【1.0.0】,输入【自定义更新说明】,点击【保存】,点击【确认发布】

39.点击App Secret【复制按钮】(不要关闭窗口)

40.返回30步;选择【Enter App Secret】按【Enter】键

41.点击【右键】按【Enter】键(不要关闭窗口)
42.返回39步;点击App ID后面的【复制按钮】(不要关闭窗口)

43.返回41步;点击【右键】按【Enter】键

44.选择【WebSocket(default)】按【Enter】键
45.选择【Feishu (feishu.cn) - China】按【Enter】键

46.选择【Open respond in al1 groups】按【Enter】键


48.选择【Yes】按【Enter】键(这里是给安装skills技能)

49.按【空格】键选择,前面变成【绿色+号】说明选择好了,按【Enter】键;
提示:1.技能也是开放的,有些技能有安全风险,还需要注意分辨;2.安装包里面额外提供9个常用技能;3.技能市场链接:https://github.com/VoltAgent/awesome-openclaw-skills(需要梯子,可代下)

50.选择【npm】按【Enter】键

51.等待节能安装...
52.选择【No】按【Enter】键

53.全部选择【No】按【Enter】键

54.按【空格】键选择,前面变成【绿色+号】说明选择好了,按【Enter】键
55.选择【Open the Web UI】按【Enter】键

56.如果【版本号和健康状态】显示绿灯,说明正常使用。可以测试一下,如果回复正常说明没有问题。接下来继续对接飞书(不要关闭此页面)


58.点击【保存】

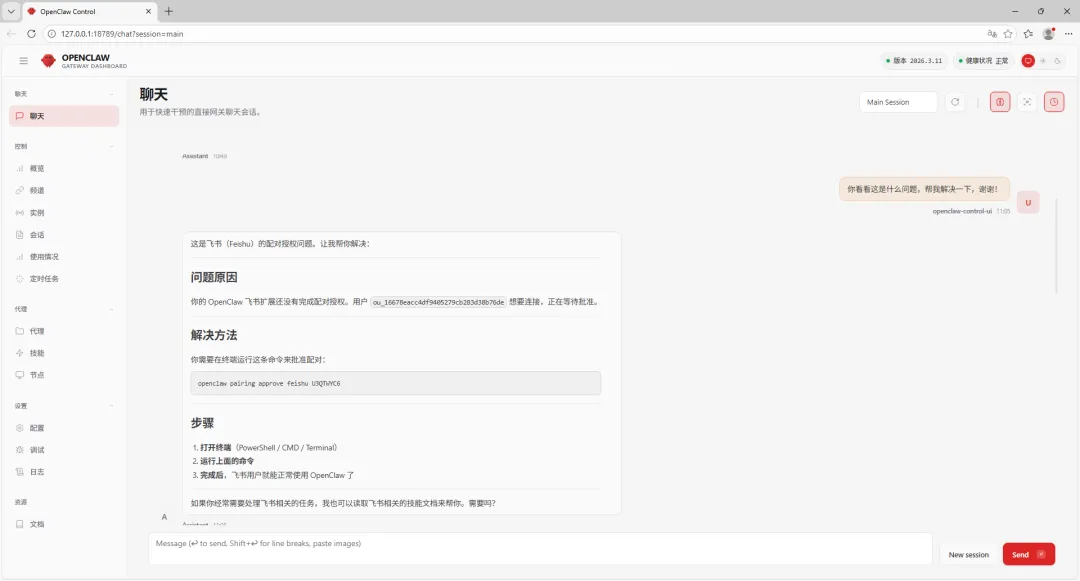
59.点击【添加事件】

60.输入【接受】,选择【接收消息2.0】,点击【添加】

61.点击【创建版本】
62.输入版本号【1.1.0】,输入【更新说明】,点击【保存】

63.点击【确认发布】

64.打开电脑版飞书,点击【开发者小助手】>【打开应用】
65.发送任意对话测试,如果出现下面的错误,可以截图,像教程这样

66.返回56步;把错误的截图给到网页版龙虾,然后让它解决,如果只给了像下图解决方法,可以在告诉它:直接帮我处理好


68.返回电脑版飞书,继续测试;出现表情说明成功了!

69.测试结果如下,教程已经结束。

提示:这个窗口不能关,关了就是把龙虾关了,飞书就发了没反映

如果不小心关闭了,管理员打开终端运行:schtasks /run /tn "\OpenClaw Gateway"
提示:报错处理128:

免责声明:本公众号所提供的下载链接仅来自互联网搜集和网友提供,版权归原作者及其公司所有。仅供个人学习、研究之用,不得用于商业目的。请在下载后24小时内删除,以避免任何版权纠纷。请尊重原作者的权益,购买正版。如需商用,请自行购买并确保获得合法授权。如有侵权,请联系我们,本公众号第一时间撤销相关资源,感谢您的支持!
夜雨聆风