使用宝塔面板搭建OpenClaw图文教程
1. 前言
本文基于 宝塔面板v11.5.0 版本以及宝塔面板插件 OpenClaw v1.1.0 版本
本文中安装的是由 BTPanel 构建的 Docker 版本,非官方直装版本
本系列教程全程使用腾讯云轻量应用服务器,也可以本地安装Docker Desktop进行安装。


2.搭建并配置
进入宝塔面板,点击 Docker ,点击立即安装

点击确定,等待安装成功

安装完成后,点击软件商店,搜索 openclaw ,点击安装

点击立即安装

安装完成后,点击设置

根据自己的实际情况,填写相关信息,点击安装应用(如果你有大模型官方 API,请自行设置接入,这里不做赘述)
( 大模型API地址 为自建项目的 服务器IP:端口 或是为项目反代的 域名(结尾一定要带/v1);大模型API密钥 为在自建项目里创建的 API Key ;默认模型 为在自建项目里获取到的模型名称,选择其中一个)

等待一会,完成后会自动跳转到应用状态,显示如下

点击机器人配置,添加机器人

选择机器人类型,选择 QQ 机器人(本文中仅演示 QQ 机器人接入)

访问 QQ 开放平台 https://q.qq.com/ ,如果你尚未注册过,需要先注册账号(需要实名信息,扫脸,以及一个 QQ 号作为管理员 QQ 号),非常简单,这里就不赘述了

登录你的 QQ 开放平台账号,进入后台后,点击机器人,点击创建机器人

填写机器人名称,上传机器人头像,填写机器人描述,点击确认

点击提交创建

点击刚刚创建的机器人

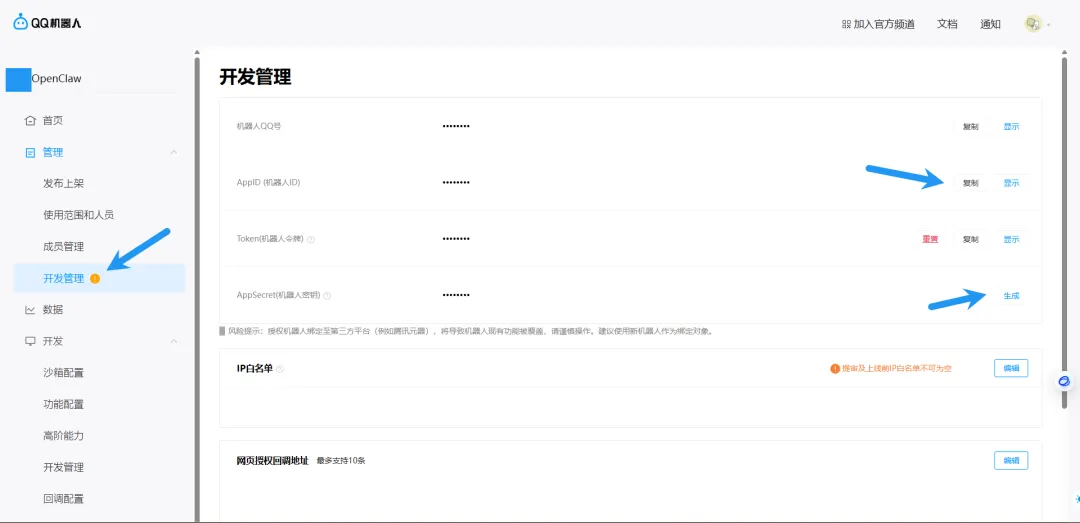
点击开发管理,复制 App ID,生成 App Secret

扫码认证后,复制 App Secret,勾选,点击关闭

点击沙箱配置,点击添加成员,把自己勾选上,点击确认

点击这个二维码的图标,使用自己的 QQ 扫描弹出的二维码,在手机上添加使用

回到宝塔面板,填入上面复制的 App ID 和 App Secret,点击启用,点击确定

点击保存配置

点击确定

等待安装完成后,点击访问信息,复制如图所示的地址,在浏览器访问

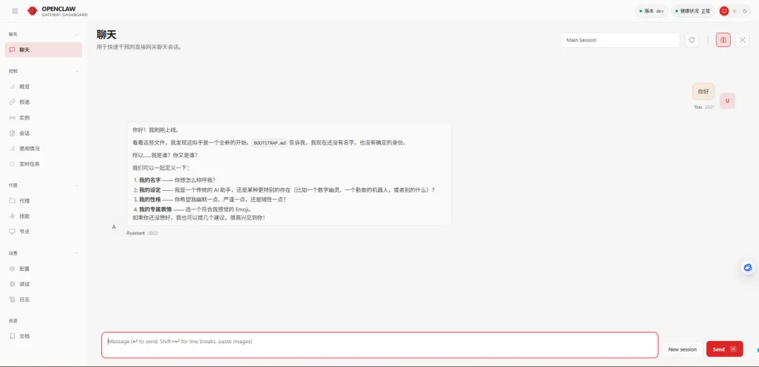
重定向到了 WebUI 界面

3. 开始使用
接下来就可以愉快地开始使用了
可以前往QQ,和我们上面扫码添加的机器人进行对话

亦或者是在 WebUI 里进行其他配置与聊天

往期精彩
InfoQ-Scaffold-AI 正式上线:让 Codex 真正进入工程现场的自动化脚手架
Codex CLI项目实战:如何在SpringBoot项目中使用AI
10 分钟跑通 infoq-scaffold-ai:环境安装、IDEA 导入与前后端启动全流程
一键导出千万级数据-SpringBoot集成EasyExcel实战
关注公众号「SCper技术」,获取更多技术干货!
夜雨聆风