前言
昨天,一个刚入行的小伙伴在群里问我:苏三哥,我看了两天OpenClaw的资料,什么Skills、MCP、RAG、Agent,这些词看得我头都大了。
它们到底啥关系?
OpenClaw又是干啥的?”
我回了他一句:“你见过小龙虾吗?OpenClaw就是那只‘龙虾’,其他都是它的‘钳子’、‘脑子’和‘食谱’。”
最近OpenClaw在GitHub上狂揽近30万星标,成为2026年开年最火的开源项目。但很多小伙伴和我那位同事一样,被一堆新概念绕晕了。
今天,我准备用一张图、一个故事,把这几个概念彻底讲清楚。
希望对你会有所帮助。
01 一个故事讲清所有概念
在讲技术之前,我先讲个故事。
假设你是一个古代的皇帝(用户),你有一个军师(AI模型),军师很聪明,但他不能离开军师府(云端),也不知道外面发生了什么。
你想知道边疆的战况(实时信息),军师说:“我不知道,我没去过边疆。”——这就是知识截止问题。
你让人把边疆的地图、情报都搬进军师府,军师看了之后告诉你战况。——这就是RAG(检索增强生成)。
你觉得不够,想让军师直接指挥边疆的士兵。你说:“让张三将军出兵!”军师说:“我不认识张三,也不知道怎么调兵。”——这就是行动能力缺失问题。
你告诉军师:“你要调兵,就写一道圣旨,格式是:‘调兵:将军=张三,数量=1000’。”然后你安排一个传令官,拿着圣旨去调兵。——这就是Function Calling(函数调用)。
后来,你需要调兵、调粮草、调民夫,每个都有自己的格式和流程。你给每个将军都配了一个传令官,还定了一套规矩:传令官用什么格式,在哪等命令。——这就是MCP(模型上下文协议)。
但你发现,军师虽然会调兵,但不知道什么时候该调、调多少、和谁配合。于是你给军师配了一本《用兵手册》,里面写着:遇到敌军攻城,先调兵,再调粮草,最后调民夫。——这就是Skills(技能)。
最后,这个军师既能思考(模型),又有记忆(Memory),还能查资料(RAG),还能动手做事(MCP),还能按流程办事(Skills)。他就是一个完整的Agent(智能体)。
而OpenClaw,就是一个把所有这些能力打包、开源、能跑在你电脑上的“皇帝身边的传令中枢”——你只需要在微信上给它发句话,它就能调兵遣将、管理文件、操作电脑。
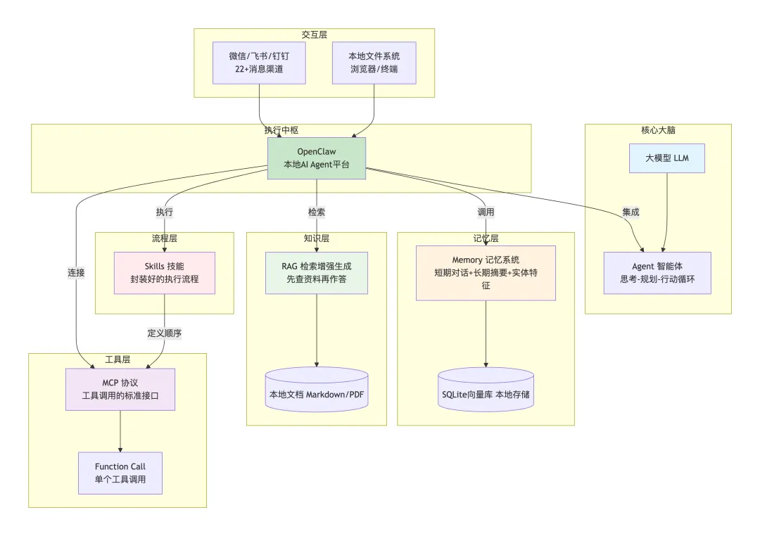
02 概念全景图:一张图看懂所有关系

这张图清晰地展示了各层之间的关系。
下面我们一层一层拆解。
03 第一层:核心大脑——Agent
Agent(智能体) 是一个能够感知环境、做出决策并执行动作的自主系统。
OpenClaw的核心架构中,Agent采用经典的“观察-计划-行动”(Observe-Plan-Act)循环范式。当用户发来消息:
观察:理解用户意图,查看当前状态 计划:拆解任务,决定需要调用哪些工具 行动:执行具体操作,获取结果 循环:直到任务完成
在OpenClaw中,每个Agent都有自己的工作区(workspace),包含一系列配置文件:
AGENTS.md # Agent职责声明,决定工具权限SOUL.md # 个性化提示词,注入system promptTOOLS.md # 工具白名单/黑名单,安全边界IDENTITY.md # 身份标识,用于不同聊天渠道展示USER.md # 用户偏好,上下文先验MEMORY.md # 用户记忆文档(RAG源)这种设计让Agent不再是黑盒,而是完全可配置、可审计的。
04 第二层:记忆层——Memory系统
Memory(记忆) 是让AI具备持久化记忆能力的机制。
大模型的推理服务本身是无状态的HTTP服务,每次请求处理完成后不会保留任何数据。OpenClaw通过分层记忆机制解决这个问题:
短期记忆:原封不动地保留最近几轮的对话原文 长期记忆:后台触发小模型压缩历史对话成摘要,提取“实体特征”(如“用户是上海的程序员”)存入数据库
OpenClaw的记忆系统非常独特——它完全基于SQLite构建。源码分析显示,它采用“向量+关键词”混合检索策略:
// OpenClaw记忆检索的核心逻辑(伪代码)asyncfunctionsearchMemory(queryVector, limit = 5) {try {// 1. 快速路径:使用sqlite-vec扩展进行原生向量检索returnawait db.all(` SELECT c.text, vec_distance_cosine(v.embedding, ?) AS dist FROM chunks_vec v JOIN chunks c ON c.id = v.id ORDER BY dist ASC LIMIT ? `, [queryVector, limit]); } catch (err) {// 2. 安全路径:扩展不可用,退回到JS计算const allChunks = await db.all("SELECT text, embedding FROM chunks");return allChunks .map(chunk => ({ ...chunk,dist: cosineSimilarity(queryVector, JSON.parse(chunk.embedding)) })) .sort((a, b) => a.dist - b.dist) .slice(0, limit); }}这种设计的精妙之处在于:优先使用原生扩展追求性能,扩展不可用时优雅降级,保证功能始终可用。
05 第三层:知识层——RAG是什么?
RAG(检索增强生成) 解决的是大模型知识“冻结”的问题——模型训练完成后就无法更新,不知道实时新闻和企业内部文档。
RAG的核心流程是“先查资料,再作答”:
用户提问 系统在知识库中检索相关内容 将检索结果和原始问题一起发给模型 模型基于这些资料生成答案
在OpenClaw中,RAG的实现同样基于SQLite。它可以将你的本地Markdown文件、文档库向量化后存入本地向量库,每次提问时先检索相关片段,再让模型回答。
06 第四层:工具层——Function Call和MCP
Function Call:让AI能“动手”
Function Call(函数调用) 是大模型的一项核心能力。开发者告诉模型“你有这些工具可以用”,模型在需要时输出结构化的调用请求,由开发者执行真实的函数。
// Function Call的典型流程// 用户问:“北京天气怎么样?”// 模型输出:{"function": "get_weather","parameters": {"city": "北京"}}// 开发者调用真实API,获取天气数据// 模型基于数据生成最终回答:“北京当前25℃,晴”MCP:标准化的工具调用协议
MCP(Model Context Protocol) 是Anthropic提出的标准化协议,统一了工具调用的接口规范。它让开发者按照统一标准写工具,让模型按照统一格式调用,实现工具复用。
但OpenClaw有个有趣的设计选择:它故意不支持MCP。为什么?
根据官方解释,主要原因有三:
安全与隐私:MCP涉及多模型协作,数据共享可能带来泄露风险 技术灵活性:不想被固定协议束缚,保持快速迭代能力 资源优化:减少依赖,降低系统复杂度,提供更快的响应时间
OpenClaw采用更轻量的Skills机制替代MCP,后面会详细讲。
07 第五层:流程层——Skills是什么?
Skills(技能) 是OpenClaw最核心的创新。如果说MCP是“单个工具”,Skills就是“封装好的完整流程”。
Skills要解决的是这个问题:有了工具,模型不知道“何时用、按什么顺序用、如何组合工具”。就像一个人有了锤子、锯子、钉子,但不知道怎么做一把椅子——他需要的是《木工手册》。
在OpenClaw中,Skills就是这套“操作手册”:
memory:记忆能力,保存用户偏好和历史信息 web_search:互联网搜索,获取实时信息 browser:网页浏览,打开网页提取内容 file:文件操作,创建、读取、修改文件
安装Skills非常简单:
clawhub install memory # 安装记忆技能clawhub install browser # 安装浏览器控制技能OpenClaw官方ClawHub技能注册中心拥有超千款技能插件,覆盖办公自动化、代码管理、数据处理等多个领域。
08 OpenClaw:集大成者的智能体平台
现在,我们把所有概念串起来,看看OpenClaw到底是怎么运作的。
OpenClaw是什么?
OpenClaw(原名Clawdbot/Moltbot)是由奥地利开发者Peter Steinberger(PSPDFKit创始人)于2025年11月发布的开源AI Agent框架,2026年初完成更名,采用MIT开源协议。目前GitHub星标已超29万,社区贡献者超过1000人。
一句话概括:一个坐在你消息应用和工具链之间的Agent运行时+网关,24/7永远在线。
OpenClaw的四层架构:
一个完整的执行流程:
用户在微信发消息:“帮我整理桌面文件” 网关层收到消息,转给Agent Agent分析任务,调用 file技能技能执行文件操作,返回结果 记忆层记录这次操作,供后续参考 Agent生成回复:“已整理,将图片移至Pictures文件夹”
09 选择OpenClaw,还是Dify?
理解了这些概念后,最后一个问题:企业在什么场景下选择OpenClaw?
根据行业实践,核心区别在于:
| 设计理念 | ||
| 流程控制 | ||
| 适用场景 | ||
| 典型应用 |
简单说:需要AI自己想办法的,用OpenClaw;需要AI按标准流程走的,用Dify。
两者也可结合:把编排好的Workflow封装成Skills,让OpenClaw按编排好的流程作业。
10 安全提醒:别让你的龙虾失控
最后,一个重要的提醒。
OpenClaw拥有执行shell命令、操作文件系统的能力,这意味着它拥有和你一样的电脑权限。
几个必须遵守的安全准则:
不要在主用电脑上“裸奔”运行:建议用旧电脑、虚拟机或新建系统账号测试 API Key不要泄露:不要提交到git,不要截图 长期运行建议用Docker/VPS:实现权限隔离 永远不要把它当“文件传输助手”:时刻假设数据可能泄露
总结
回到最初的问题:OpenClaw跟Skills、MCP、RAG和Agent有什么关系?
Agent是整体概念,OpenClaw是Agent的具体实现 RAG是给Agent提供外部知识的方法 Memory是让Agent记住历史的方法 MCP是标准化工具调用的协议(OpenClaw选择不用) Skills是OpenClaw独创的、封装了执行流程的能力模块 OpenClaw是一个把以上所有能力整合在一起、开源免费、能跑在你电脑上的智能体平台
有些小伙伴可能会问:“我该从哪开始学?”我的建议是:先理解Agent是什么,然后动手部署一次OpenClaw。跟着阿里云的教程,15分钟就能跑起来。
开源地址:
OpenClaw:https://github.com/openclaw(原名clawdbot/moltbot) 阿里云一键部署专题:https://www.aliyun.com/activity/ecs/clawdbot
往期回顾1、Win11史诗级更新!终于可以改用户文件夹名称 2、别再死记硬背Git命令了!90%的开发者场景,其实只靠这6个核心操作 3、卧槽终于来了!Chrome垂直选项卡 快来开启 4、彻底理解C++中的适配器模式! 5、一行 “<” 写错赔掉 140 亿,这事搁现在,AI 写的代码谁来背锅? 点击关注公众号,阅读更多精彩内容

夜雨聆风