
点击下方【IT学习日记】 "关注"、选择 "设为标星"
每天三分钟、打卡阅读
最快获取全网学习干货、行业资讯
引言
随着OpenClaw爆火,网上各种安装文也层出不穷,可惜参考下来,许多教程还是跳过了一些细节,对小白来说,使用门槛还是较高。周末抽了些时间,将自己亲自在Window从0到1搭建OpenClaw教程梳理了一下,跟着本教程走,99%的小白能在自己电脑上搭建出OpenClaw,并集成到飞书使用。
文章大纲如下:
1、安装WSL环境2、执行一键安装OpenClaw脚本3、配置AI模型4、集成到飞书5、常用命令安装OpenClaw
WSL环境背景说明:Window系统没有安装WSL就开始安装OpenClaw,会出现各种:npm error code 3221225477、npm error code 128异常,尝试过更换Node版本、设置Windows的系统参数等多种方案,这些异常依然无法解决,为了避免在这上面浪费时间,最好的方式是安装OpenClaw前,先安装WSL。WSL(Windows Subsystem for Linux) 是 Windows10、11 的一个功能,允许用户在 Windows 系统上运行 Linux 命令行工具。Windows 原生安装 Node 环境兼容性差,技能(skills)和二进制依赖经常出问题,WSL2 提供完整的 Linux 环境,运行稳定、性能好、容易做成后台服务。
一、安装WSL环境:执行如下命令
# 一键安装 WSL2 和默认 Ubuntu(强烈推荐使用这种方式)wsl --install# 如果想指定 Ubuntu 24.04 LTS(更稳定)wsl --list --onlinewsl --install -d Ubuntu-24.04
1、重启电脑后,电脑会自动弹出下载ubuntu系统,等待下载完成后,创建默认用户 diary(用户名可以自己定义):


2、使用管理员身份打开PowerShell,并输入以下命令进入Ubuntu系统:
wsl -d Ubuntu3、更新Ubuntu系统和安装curl、git工具(推荐),后续安装OpenClaw用到
# 升级系统已经安装的软件工具sudo apt update && sudo apt upgrade -y# 安装curl和git工具 sudo apt install curl git -y
二、启动WSL系统中的systemd,这样后续可以像Linux系统一样管理OpenClaw,启动进程更加方便,步骤如下:
1、在 WSL终端 执行命令:sudo less /etc/wsl.conf,如果返回界面存在:systemd=true,则表示已经配置完成,无需再执行后续步骤(2,3,4),直接进入步骤三:

2、在 WSL终端 中执行,【按Esc + :键 + q 】保存退出:
sudo tee /etc/wsl.conf > /dev/null <<'EOF'[boot]systemd=trueEOF3、然后在 Windows PowerShell 中重启WSL:
wsl --shutdown4、重新进入WSL,验证 systemd 已启用:
wsl -d Ubuntu # 进入WSL系统systemctl --user status # 查看设置状态,能看到正常输出则表示成功三、以管理员身份运行:WSL终端,切换到:/home/用户名(具体看你上面创建的用户名,我这里是diary),直接运行下面的一键安装OpenClaw命令:
curl -fsSL https://openclaw.ai/install.sh | bash说明:上述脚本执行后做的事情: - 自动检测、安装 Node.js 22+ - 全局安装 openclaw@latest - 启动 onboarding 向导
1、跟着提示一直选择YES,看到下面图片表示安装完成:


2、执行进入新手向导界面命令(并将OpenClaw服务设置为系统服务),配置各种信息:
openclaw onboard --install-daemon # 默认将OpenClaw 安装为系统服务(daemon),方便一键启动和关闭
3、这一步主要是告诉你,使用OpenClaw可能会有一些风险。请问你是否继续? 按 向左方向键 ←,选择 Yes,按 Enter 回车确认

选择 QiuickStart 模式

4、选择AI大模型,此处以阿里的Qwen为例,输入API KEY(没有的也可以选择:Skip for not先跳过,后续再配置)
qwen-portal/coder-model:千问的免费模型,适合日常文本问答、代码辅助和通用助手能力
qwen-portal/vision-model:千问的免费模型,适合图像识别能力



5、连接即时通讯平台:配置完AI模型后,OpenClaw 会询问你要连接哪个通讯平台,这一步配置比较麻烦,先选择Skip for now跳过,后续会讲解如何接入飞书
温馨提醒:OpenClaw原生支持的即时通信平台主要是海外的 WhatsApp、Telegram、Discord、Slack、iMessage 等,国内用户不习惯,这里国产即时通信软件大厂也跟进了,现在钉钉,飞书等都已支持接入OpenClaw
6、联网配置:先Skip for now跳过,后续再进行配置

7、skill和hooks(钩子,高级功能,用于在启动时加载文档、记录日志等)配置:先Skip for now跳过,后续再进行配置

8、启动openclaw服务

9、安装完成,复制Dashboard Url使用网页打开即可



配置AI模型
说明:经过上面步骤,我们已经安装好OpenClaw,接下来只需配置AI模型,OpenClaw就可以只能回答问题了(此处以千问的免费模型为例,如果要使用其他模型,请自行配置)
1、打开WSL界面,重新执行进入新手向导命名:
wsl -d Ubuntu # 进入WSL系统openclaw onboard # 进入OpenClaw新手向导
2、选择AI模型


3、选择AI厂商下的具体模型,这一步完成后,后续的步骤就跟前面一样,选择skip for now跳过即可

配置飞书
说明:接入AI模型后,我们可以通过OpenClaw网页跟AI进行交流,但想通过飞书跟OpenClaw进行交流,还差一步,配置飞书
1、登录飞书开放平台:https://open.feishu.cn/?lang=zh-CN,并进入开发者后台界面

2、点击创建企业自建应用

3、添加机器人

4、配置权限:点击左侧【权限管理】,在【开通权限】搜索框中输入:im:,然后将所有出现的权限全部勾选,点击【批量开通】

5、发布版本:进入【版本管理和发布】 =》 【创建版本】,填写版本信息,点击【保存】



6、回到openclaw新手向导,配置通信渠道,选择飞书
1、进入openclaw面板,输入:openclaw config2、选择local(本地配置)
7、选择 Channels -> Link 添加新渠道


8、不关闭窗口,回到【飞书开发者后台】,找到应用,进入【凭证和基础信息】菜单,获取App ID和App Secret,输入到终端界面


9、完成应用相关配置,知道看到finish,表示配置完成

10、配置私聊访问策略,新手可以先选择 No 跳过

11、配置完成

12、进入【飞书开发者后台】,配置订阅方式为【长连接】

13、添加【接收事件】

14、发布新版本,配置生效


15、重启openclaw服务,使配置生效
停止:openclaw daemon stop重启:openclaw daemon start
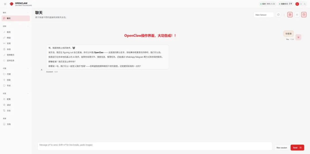
测试连接:到飞书客户端回复任意一个内容,即可看到openclaw回复,然后拿最后一个配置指令到窗口执行配对即可

大功告成,此时你可以跟openclaw进行交流了


常用命令
openclaw status # 查看整体状态openclaw gateway status # 查看 Gateway 运行状态openclaw health # 健康检查openclaw configure # 重新配置(修改模型、频道等)openclaw daemon restart # 重启后台服务openclaw daemon logs # 查看运行日志openclaw onboard # 随时可以重新运行向导/新手指引写在最后
恭喜你,OpenClaw安装成功啦,已经战胜90%的人(赚了499元),接下来,你可以开始使用OpenClaw协助你工作和生活了!
但要先给你泼一盆冷水,这只是万里长征的第一步,怎么才能培养openclaw更懂你呢,下一篇文章我们将来介绍openclaw的灵魂配置,让openclaw成为真正智能,懂你的的AI助手!
开源地址&使用手册
点击下方公众号 回复 资源 获取!(文件夹名称跟上面的更新期数一样)

往期精彩
1比1复刻B站!一款MIT协议开源、美观的免费视频播放系统,可开箱即用
该换掉Navicat了!一款集成AI功能的现代化开源国产数据库管理工具,功能真的很炸裂
打通企微+钉钉!一款开源免费的固定资产管理系统,集入库、认领、盘点、维修于一体
获取更多精彩内容和开源项目 ,请关注微信公众号!
免责声明
1、本文所分享的软件、代码或资源,均来自开源社区,遵循其原始许可证(如MIT、GPL等)。仅供学习和研究使用,严禁用于任何违法行为。2、使用者在下载、部署或使用本项目(或文中提及的软件)时,需自行判断其适用性与合法性,由此产生的一切风险与责任均由使用者自行承担。3、我们尊重原作者的知识产权,已在文中注明来源及原始作者(如有遗漏,请联系我们及时更正或删除)。4、本文不对开源软件的安全性、可用性或完整性做任何保证,亦不承担由其引发的任何直接或间接损失责任。5、若您为相关软件/资源的版权方,对内容有异议,请联系我们,我们将在第一时间处理
夜雨聆风