本周最火的AI工具,我帮你实测了一遍

这周好几个AI工具很火。
我实测了4款,给你看看真实效果。
没有套路,直接看成果。
1. Kimi PPT — 文档秒变演示文稿

是什么:
Kimi最近上线的PPT功能,可以把Word/PDF文档直接转换成PPT。
使用方法:
1. 打开 kimi.moonshot.cn
2. 点击左侧 "PPT助手"
3. 选择 "上传文档" 或 "输入主题"
4. 选择模板风格(商务/简约/学术)
5. 点击生成,等30秒
我的测试效果:
上传了一份2000字的产品文档。
结果生成了一套12页的PPT,包括:
-
• 封面 -
• 目录 -
• 4个章节内容页 -
• 总结页
每页都有配图和排版,直接可用。
费用: 免费
适合人群: 需要快速做汇报的上班族
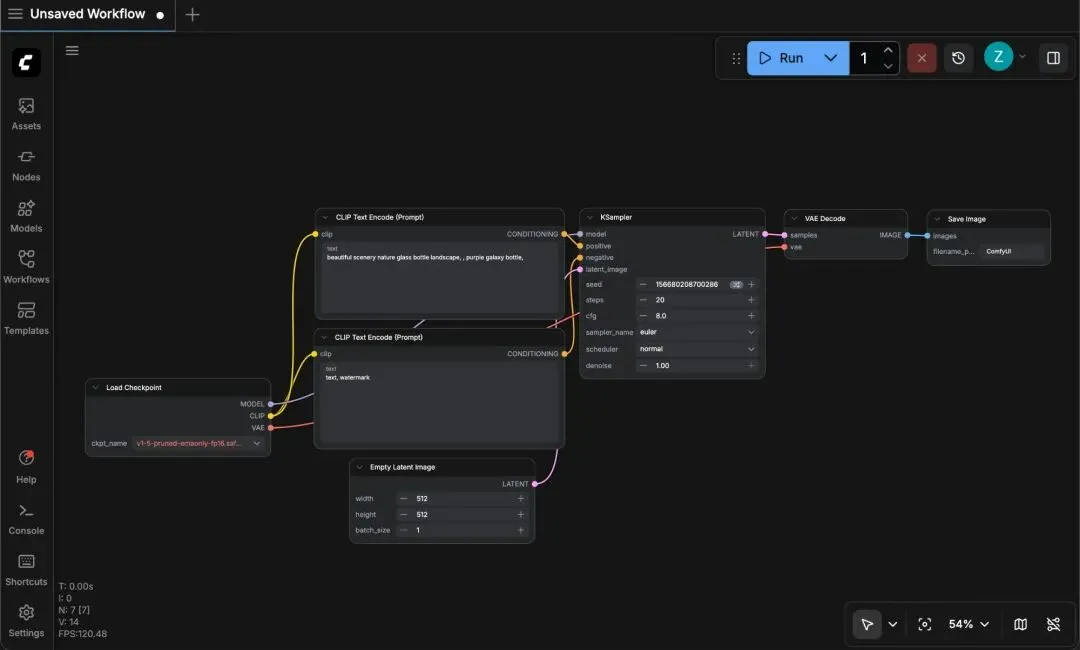
2. ComfyUI — 设计师都在用的AI图像工具

是什么:
比Midjourney更强大的AI图像生成工具,可以像搭积木一样组合不同的AI模型。
使用方法:
1. 打开 comfyui.org
2. 下载免费版本(支持Windows/Mac)
3. 选择预制的工作流模板
4. 输入提示词
5. 点击 "Queue" 生成
我的测试效果:
输入提示词:
a modern office desk with a laptop,
natural lighting, photorealistic,
8k resolution
结果生成了4张图:
|
|
|
|
|
|
|
|
|
|
|
|
|
|
|
|
|
|
|
|
可以单独选择某一张放大,或者混合多张。
比Midjourney更灵活在于:你可以调整每个节点的参数。
费用: 免费(本地运行),云端版付费
适合人群: 专业设计师、AI图像玩家
3. Cursor — AI编程神器

是什么:
让AI帮你写代码的工具,比GitHub Copilot更快更智能。
使用方法:
1. 打开 cursor.com
2. 下载安装(支持VS Code主题)
3. 创建新项目或打开现有代码
4. 按 Ctrl+K 输入需求
5. AI直接生成代码,按Tab接受
我的测试效果:
输入需求:
写一个Python函数,判断一个字符串是否是回文
AI生成结果:
defis_palindrome(s: str) -> bool:
"""判断字符串是否是回文"""
# 去除空格和标点,转小写
cleaned = ''.join(c.lower() for c in s if c.isalnum())
return cleaned == cleaned[::-1]
# 测试
print(is_palindrome("上海自来水来自海上")) # True
print(is_palindrome("hello")) # False
代码直接可用,还带了注释。
进阶用法:
按 Ctrl+L 可以问AI任何关于代码的问题。
比如:”这段代码的时间复杂度是多少?”
AI回答:”O(n),因为需要遍历整个字符串。”
费用: 免费版可用,Pro版每月20美元
适合人群: 所有程序员
4. Gamma — 输入主题,PPT出来

是什么:
输入一句话,AI自动生成完整PPT,设计感很强。
使用方法:
1. 打开 gamma.app
2. 点击 "New" → "Generate with AI"
3. 输入PPT主题描述
4. 选择输出页数(5-20页)
5. 选择风格(能量感/商务/创意)
6. 等30秒,PPT生成
我的测试效果:
输入:
帮我做一个"2026年AI发展趋势"的汇报PPT,
包含:现状分析、技术突破、应用场景、未来预测
AI生成了一套10页PPT:
|
|
|
|
|
|
|
|
|
|
|
|
|
|
|
|
|
|
|
|
|
|
|
|
|
|
|
|
|
|
|
|
|
|
|
|
|
|
|
|
|
|
|
|
可以直接在线演示,也可以导出PPT/PDF。
费用: 免费版每月10次生成,Pro版每月无限
适合人群: 不想花时间做PPT的任何人
工具对比总结
|
|
|
|
|
|
|
|
|
|
|
|
|
|
|
|
|
|
|
|
|
|
|
|
|
|
|
|
|
|
夜雨聆风