深入理解 Claude Code 源码中的 Agent Harness 构建之道
上周,Anthropic 旗下闭源的 AI 编程工具 Claude Code 曝出源码泄露事件。这次事件并非黑客入侵或内部泄密,而是因 npm 打包未排除包含完整源码的 .map 映射文件,导致 1900 余个 Typescript 文件、超 51 万行核心代码意外曝光。相关代码迅速被归档至 Github,数小时内收获超 1100 颗星。
这是迄今为止生产级 AI Agent 系统最完整的一次公开审视,也让外界得以验证此前对 Claude Code 架构的推断,同时窥见其诸多未发布的核心功能与底层设计逻辑。
本文将借助这次源代码泄露机会,顺着一个请求的完整生命周期:从你输入消息到 Agent 交付可工作的代码,我们一步步拆解每个环节。你会发现,LLM 调用本身只是一行代码,真正让 Agent 可用的,是围绕这行代码精心设计的 Agent Harness。
Agent Harness 的核心循环
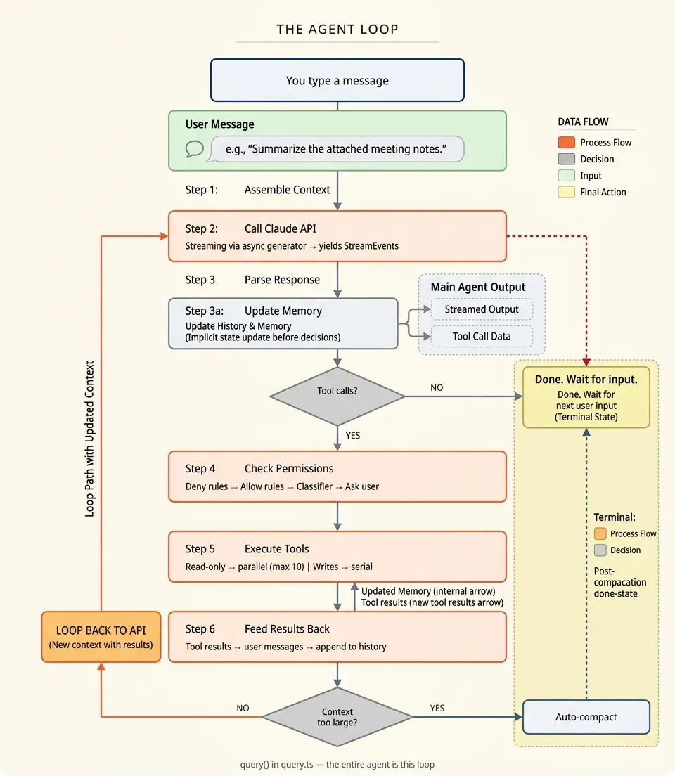
在深入细节之前,让我们先看看整个系统的全貌。整个 Agent 由 query.ts 中的一个名为 query() 的异步生成器函数驱动,代码库中的其他所有内容都为这个函数服务。
当你输入一条消息并按下回车时,会发生什么?
你输入一条消息 ↓步骤 1:组装上下文 (系统提示词 + CLAUDE.md 文件 + 记忆 + 对话历史) ↓步骤 2:调用 Claude API (流式传输,通过异步生成器) ↓步骤 3:解析响应 (文本块 + tool_use 块) ↓步骤 4:检查权限 (拒绝规则 → 允许规则 → 分类器 → 询问用户) ↓步骤 5:执行工具 (只读操作并行执行,写操作串行执行) ↓步骤 6:反馈结果 (工具结果变成对话中的消息) ↓步骤 7:上下文检查 (太大?压缩。否则,回到步骤 2) ↓步骤 8:终止 (没有更多工具调用?完成。出错?恢复或退出)
循环的示意图:

这就是整个 Agent 的完整循环。六个步骤,不断循环,直到任务完成。让我们逐一走过每一步。
接下来,我们逐个拆解。
步骤 1:上下文组装
一切其实从准备上下文开始。在 Claude Code 第一次发起 API 调用之前,它需要把模型用到的所有信息先整理好,而且这一步比想象中要复杂。
系统提示词是通过一个叫 buildEffectiveSystemPrompt() 的函数拼出来的。它不是简单的一段字符串,而是拆成了多个部分,比如「环境信息」「工具使用说明」「语气和风格」等等,每一块都有自己对应的生成逻辑。
比如环境这一块,是通过 computeSimpleEnvInfo() 来生成的。它会去读当前工作目录、判断操作系统、看看是不是在 git 仓库里,然后把这些信息整理成一段文本。
为什么要拆成这样?主要是为了做缓存。这里其实分两类:
缓存部分:只算一次,后面每一轮直接复用。只有在你执行 /clear 或 /compact 的时候才会重新生成。大多数信息都属于这一类,比如操作系统、项目结构,这些东西在会话过程中基本不会变。
非缓存部分:每一轮都会重新计算。因为这些内容可能随时变化,如果不重新生成,就没法复用提示词缓存。目前基本只有一类属于这种情况:MCP 服务器相关的指令,因为它在会话过程中可能随时连接或断开。
这些部分本身被组织成两组,用 SYSTEM_PROMPT_DYNAMIC_BOUNDARY 标记分隔。边界之前的所有内容可以使用 API 的全局缓存范围(在所有用户之间共享)。边界之后的内容是会话特定的。这是一种巧妙的方式,可以避免在每一轮都重新计算整个提示词。
这是组装后的系统提示词实际包含的内容:
|
|
|
|
|---|---|---|
|
|
|
|
|
|
|
|
|
|
|
|
|
|
|
|
|
|
|
|
|
|
|
|
|
|
|
|
|
|
|
|
|
|
|
|
|
|
否 |
|
|
|
|
|
比如环境这一块,最后拼出来大概就是这样一段信息:
# EnvironmentYou have been invoked in the following environment: - Primary working directory: /Users/me/projects/myapp - Is a git repository: true - Platform: darwin - Shell: zsh - OS Version: Darwin 25.3.0 - You are powered by the model named Claude Opus 4.6. - Assistant knowledge cutoff is May 2025.
「工具使用」这一块也类似,本质上就是一组很明确的规则:
Do NOT use the Bash tool to run commands when a relevantdedicated tool is provided: - To read files use Read instead of cat, head, tail, or sed - To edit files use Edit instead of sed or awk - To create files use Write instead of cat with heredoc - To search for files use Glob instead of find or ls - To search file contents use Grep instead of grep or rg
这就是为什么 Claude Code 偏好自己的 FileReadTool 而不是在 bash 中运行 cat。这不是模型的偏好,而是系统提示词中的明确指令。
提示词组装还有一个优先级系统。如果你正常运行 Claude Code,你会得到默认系统提示词。但如果你使用 --system-prompt 标志,它会替换默认值。如果你在自定义 Agent(定义在 .claude/agents/ 中)中运行,Agent 的提示词可以替换或追加到默认值。如果协调器模式处于活动状态,整个提示词会被交换为协调器特定的版本。
组装好系统提示词后,CLAUDE.md 文件会叠加在上面。这是 Claude Code 获取项目特定指令的地方。
CLAUDE.md 文件是怎么被找到的
getMemoryFiles() 函数从当前工作目录向上遍历到文件系统根目录,在每个级别收集指令文件。加载顺序很重要:
-
1. 系统级(托管): /etc/claude-code/CLAUDE.md和/etc/claude-code/.claude/rules/*.md。这些是在企业环境中使用 Claude Code 时的指令。 -
2. 用户级: ~/.claude/CLAUDE.md和~/.claude/rules/*.md。你应用于每个项目的个人指令。 -
3. 项目级:对于从文件系统根目录到当前工作目录的每个目录,它会加载: -
• CLAUDE.md -
• .claude/CLAUDE.md -
• .claude/rules/*.md -
4. 本地级:每个层级的 CLAUDE.local.md。这些被 gitignore,用于你不想要提交的指令。
遍历从根目录向下进行,因此最近的文件具有最高优先级。如果你在 /Users/me/projects/myapp/src/ 工作,真实的加载过程如下:
加载的文件(按顺序): 1. /etc/claude-code/CLAUDE.md (系统) 2. ~/.claude/CLAUDE.md (用户) 3. ~/.claude/rules/always-use-typescript.md (用户) 4. /Users/me/projects/CLAUDE.md (项目) 5. /Users/me/projects/myapp/CLAUDE.md (项目) 6. /Users/me/projects/myapp/.claude/CLAUDE.md (项目) 7. /Users/me/projects/myapp/.claude/rules/api.md (项目) 8. /Users/me/projects/myapp/CLAUDE.local.md (本地)
每个文件被加载后,解析其内容,剥离 HTML 注释,解析 @include 指令(最多 5 层深度)。@include 语法让一个 CLAUDE.md 文件可以拉入另一个文件的内容:
# CLAUDE.mdSee our API conventions:@./docs/api-conventions.mdAnd our testing standards:@./docs/testing.md
整个函数是带缓存的(只在会话里跑一次),而且对 git worktree 也做了处理,避免重复加载同一份规则,同时也会遵守你配置的排除路径。
完整的上下文包
当系统提示词和 CLAUDE.md 文件组装完成后,getAttachmentMessages() 会拉取其他所有内容:
-
• 记忆文件:来自 ~/.claude/projects/<slug>/memory/MEMORY.md的持久记忆 -
• 任务/待办列表:会话期间创建的活动任务 -
• MCP 服务器指令:已连接的 MCP 服务器文档 -
• 技能发现结果:匹配当前上下文的可用技能 -
• 对话历史:当前会话的所有消息
所有这些都被打包到 API 调用中。所以当你输入「修复登录 bug」时,实际发送给 Claude 的内容,大致是这样:
系统提示词: ~15,000 tokens(角色、规则、工具、环境)CLAUDE.md 文件: ~2,000 tokens(项目指令)记忆: ~500 tokens(过往会话的相关记忆)MCP 指令: ~300 tokens(已连接的服务器文档)对话历史: ~5,000 tokens(当前会话的前几轮)你的消息: ~10 tokens("修复登录 bug")
总而言之,上下文不只是「你的消息」。它是你的消息,加上你的项目规则,加上你的个人偏好,加上 Agent 的记忆,加上对话历史。这就是上下文工程的实践,也是 Agent 成败的关键因素。
技能是怎么被用起来的
在组装上下文的时候,还会顺带做一件事:把可用的技能列出来。
这些技能其实就是一组可复用的提示词,可能来自项目里的 .claude/skills/,也可能是你用户目录下的,甚至还能从 MCP 服务里获取。getSkillListingAttachments() 会把它们收集起来,只保留名字和简单描述,然后塞进系统提示词里。
模型会看到类似这样的内容:
<system-reminder>The following skills are available for use with the Skill tool:- commit: Create a new git commit with a descriptive message.- review-pr: Review a pull request for code quality and correctness.- write-blog: Write blog posts for siddharthbharath.com.</system-reminder>
当用户的请求匹配一个技能时,模型会使用技能名称调用 SkillTool。
SkillTool 自己的提示词包含一个严格的指令:一旦匹配到技能,就必须先调用工具,不能自己先生成结果。所以模型不会再尝试自己处理这类请求,而是直接把任务交出去。
接下来,技能会在一个独立的子 Agent 里执行,而且有自己的一套上下文。技能对应的提示词(里面可能包含详细指令、示例,甚至参考文件)会被加载到这个「分叉出来」的 Agent 中,由它自己跑完整个流程,最后再把结果返回到主对话。
为了避免技能列表把上下文撑满,系统里做了一层预算控制。
简单来说:
-
• 所有技能描述加起来,最多占上下文的 1%(200K 模型大概就是 2000 tokens) -
• 每个技能的描述不能超过 250 个字符 -
• 技能太多的话,就按预算自动截断
如果真的需要更详细的信息,模型可以再去调用 ToolSearchTool,按需拿完整定义,而不是一开始就全塞进 prompt。
步骤 2:API调用与异步生成器
上下文准备好之后,就进入调用 API 的阶段了。这一层用的是异步生成器来驱动整个流程。
简单理解,它不是一次性把结果全部算完再返回,而是边生成、边往外输出结果:有一段就给一段,中间可以随时暂停,再继续。
queryLoop() 的无限循环
核心其实就是一个 queryLoop(),里面跑着一个 while (true)。每一轮循环,对应一次完整的 API 往返——Claude Code 本质上就是靠这个循环一直在工作。
每一轮开始时,大致会做这几件事:
-
1. 发一个 stream_request_start事件,通知 UI:要开始请求了 -
2. 控制工具返回的体积(太大的输出会被裁掉,省上下文) -
3. 必要的话,对之前的回复做一次轻量压缩 -
4. 用 appendSystemContext()拼出最终的系统提示词 -
5. 发起请求,并开始流式接收结果
关键在最后这一步:
模型一边生成 token,一边就通过 StreamEvent 往外输出。终端 UI 收到一段就渲染一段,所以你看到的「逐字输出」,其实就是响应被一块一块实时推出来的结果。
State 对象的状态传递
这个循环之所以能一直跑下去,是因为它会「记住」之前发生的事情。
比如:对话历史、当前有哪些工具可用、错误重试了多少次、有没有做过压缩、现在是第几轮……这些信息都需要在不同轮次之间传下去。
这些状态都放在一个可变的 State 对象里,每一轮循环都会读它、改它,然后再传给下一轮。
比如:
-
• 压缩上下文后,会更新 state.messages -
• 因为 token 限制触发重试,会增加 state.maxOutputTokensRecoveryCount -
• 工具执行改变了能力范围,会更新 state.toolUseContext
关键点在于:每一轮的决策,都会影响下一轮的行为,而这些影响,全都通过这个 State 对象串起来。
步骤 3:响应解析
API 调用完成(或者流结束)。现在我们需要弄清楚 Claude 想要做什么。
解析 Tool Use 块
Claude 的响应其实不是一整段文本,而是一块一块的内容:
-
• text:它要对你说的话 -
• tool_use:它想调用的工具
而且这些是在流式过程中一边生成一边解析的,不是等全部返回再处理。
一个典型的 tool_use 长这样:
{ type: 'tool_use', id: 'toolu_abc123', // 此调用的唯一 ID name: 'FileEditTool', // 要调用哪个工具 input: { // 工具的参数 file_path: '/Users/me/project/src/app.ts', old_string: 'const x = 1', new_string: 'const x = 2' }}
具体来说,当你让 Claude Code「修复登录 bug」时,它的返回可能是这样的:
[ { "type": "text", "text": "让我看一下登录代码..." }, { "type": "tool_use", "id": "toolu_1", "name": "GrepTool", "input": { "pattern": "login", "glob": "**/*.ts" } }, { "type": "tool_use", "id": "toolu_2", "name": "GrepTool", "input": { "pattern": "authenticate", "glob": "**/*.ts" } }]
在同一轮响应里,它可以一边说话,一边发起工具调用。
这里其实就两种情况:
-
• 没有 tool_use→ 只是对话,直接输出给 UI,这一轮结束 -
• 有 tool_use→ 说明还没做完,标记needsFollowUp = true,进入下一步去执行这些工具
43 个内置工具
Claude 到底能用哪些工具?其实都在 getAllBaseTools() 里注册好了。下面这些是默认就能用的基础工具:
|
|
|
|---|---|
|
|
FileReadTool
FileEditTool, FileWriteTool, NotebookEditTool |
|
|
GlobTool
GrepTool |
|
|
BashTool |
|
|
WebFetchTool
WebSearchTool |
|
|
AgentTool
SendMessageTool |
|
|
TaskCreateTool
TaskGetTool, TaskUpdateTool, TaskListTool |
|
|
EnterPlanModeTool
ExitPlanModeTool |
|
|
AskUserQuestionTool |
|
|
SkillTool |
|
|
ListMcpResourcesTool
ReadMcpResourceTool |
还有一类是「条件工具」,只有在特定情况下才会出现。比如在 Node 环境下会有 REPLTool,Windows 下有 PowerShellTool,做调度时会用到 CronCreateTool 和 RemoteTriggerTool,主动模式下还有 SleepTool 之类的。
更关键的是,你接入的 MCP 服务器也会把自己的工具加进来。这些工具都会带上服务器名前缀(比如 mcp_github_create_issue),用来避免和内置工具冲突。同一个服务器只会连接一次,不会重复初始化。
另外,工具是可以控制的。你可以在 settings.json 里直接屏蔽不想用的工具;如果想要更干净的环境,也可以开「简单模式」(CLAUDE_CODE_SIMPLE=1),只保留最基础的 BashTool、FileReadTool 和 FileEditTool。
步骤 4:权限检查
当 Claude 要编辑文件、执行 bash 或写入磁盘时,并不是直接动手,而是先走一遍权限检查。
这里其实是个取舍:权限提示太多,体验会很差,你就会停止使用这个工具。权限提示太少,你的 Agent 又可能会像 OpenClaw 一样 rm -rf 你的项目。
Claude Code 的做法是用一套分层的权限机制。每次调用工具时,都会按顺序经过几层判断,只要其中一层做出决定,就直接结束,不会继续往下走:
工具调用进来 ↓1. 命中拒绝规则 → 直接拦掉 ↓2. 命中允许规则 → 直接放行 ↓3. Bash 分类器 → 异步判断(最多等 2 秒) ↓4. 交互提示 → 再问你一次
这些「允许 / 拒绝」规则都来自你的 Claude Code 配置,比如:
{ "permissions": { "allow": ["Read", "Glob", "Grep", "BashTool(grep:*)"], "deny": ["BashTool(rm -rf:*)"] }}
整个流程是按顺序走的,而且优先看规则,因为它们是最快的。比如你设置了「始终允许 Grep」,那所有 grep 操作都会直接通过,中间不会再打断你。
分类器层位于规则和交互提示之间,主要是帮你自动判断一些 bash 命令该不该放行。
简单来说,它会先「猜一把」:
-
• 如果判断这是只读操作(比如 git status、ls),就直接放行 -
• 如果看起来有风险(比如 rm、git push --force),就交给你来确认
另外,这个分类过程是有时间限制的——最多等 2 秒。如果还没判断出来,就直接进入交互提示,不会卡住你。
这是在实际使用中,不同工具调用大概会怎么走这几层流程:
|
|
|
|
|
|
|
|---|---|---|---|---|---|
GrepTool("login") |
|
命中允许规则 |
|
|
|
BashTool("git status") |
|
|
判断为只读 |
|
|
BashTool("rm -rf /") |
命中拒绝规则 |
|
|
|
|
FileEditTool("app.ts") |
|
|
|
需要确认 |
|
BashTool("npm install") |
|
|
判断不确定(超时) | 需要确认 |
|
这套分层设计的实际体验其实很直观:日常做的事情,比如读文件、搜代码、跑测试,基本都是「无感通过」的,不会被频繁打断;但一旦涉及改文件、执行可能有影响的命令,才会停下来让你确认。
简单说,就是该快的地方尽量快,该谨慎的地方一定谨慎。
步骤 5:工具执行
权限通过之后,就到了真正执行工具的阶段了。这一层其实是整个系统里影响体验的一块。
Claude 在一次响应里,经常会同时给出多个工具调用(有时候一口气 6 个或者 8 个)。如果按最简单的方式,一个个串行执行,整体速度会很慢。Claude Code 在这里做了一个更聪明的设计。
系统里的每个工具都实现了一套统一的接口:
type Tool = { name: string description(input, context): string inputSchema: ZodSchema execute(input, context): Promise<ToolUseResult> isConcurrencySafe(input): boolean isReadOnly(input): boolean}
isConcurrencySafe() 这个方法看起来很小,但作用很关键。它其实就是在标记:这个工具能不能和其他工具一起并发执行。
在执行一批工具调用之前,Claude Code 会先看这个标记,然后把工具分成几组来跑:
-
• 连续的只读操作会被打包在一起,并发执行(默认最多 10 个) -
• 一旦出现写操作,就会单独拿出来,按顺序执行,避免冲突
换句话说:当 Claude 一次要读多个文件时,这些读取是同时进行的;但一旦涉及改文件,就会变成串行执行,确保不会出问题。
举个实际例子。假设你让 Claude 「修复登录 bug」,它可能会给出这样一组工具调用:
来自 Claude 响应的工具调用: 1. GrepTool("login handler") → 只读 2. GrepTool("auth middleware") → 只读 3. GlobTool("**/auth/**/*.ts") → 只读 4. FileEditTool("src/auth/login.ts") → 写 5. FileReadTool("src/auth/test.ts") → 只读 6. FileReadTool("src/auth/types.ts") → 只读
partitionToolCalls() 会把这些工具调用拆成几个批次,大致是这样:
批次 1(并发):GrepTool, GrepTool, GlobTool → 三个同时跑批次 2(串行):FileEditTool → 单独执行,等前一批结束批次 3(并发):FileReadTool, FileReadTool → 两个一起跑,等写操作完成
所以实际执行下来,不是 6 个一步一步跑,而是分成 3 轮。能并发的读取就一起跑,需要独占的写操作就单独执行。
runTools() 的执行方式也很直接:
-
• 遇到并发批次,就把这一组工具一起触发,各自跑完各自返回结果 -
• 遇到串行批次,就一个一个执行,前一个结束再跑下一个
这里有个挺关键的小细节:工具是可以修改后续上下文的。
有些工具在返回结果时,会带一个「上下文修改函数」,用来更新 ToolUseContext,从而影响后续的执行,比如切换工作目录、更新缓存,或者调整可用的工具。
处理方式也分两种:
-
• 并发批次:先把这些修改收集起来,等整批执行完再统一应用(避免并发冲突) -
• 串行批次:每个工具执行完就立刻应用
这也是为什么 Claude Code 在「读代码」阶段会感觉特别快:不是一个文件一个文件等着读,而是能一起读的全部并发处理,时间基本被压到最短。
步骤 6:结果反馈
工具执行完之后,下一步会发生什么?
每个工具的执行结果,都会被放进对话里,这样 Claude 才能知道刚刚发生了什么,并决定下一步怎么做。
每个工具结果都会变成一条新的 user 消息,里面带一个 tool_result 内容块。这个块里有一个 toolUseID,用来对应之前那次工具调用。
可以理解成一个来回:
-
• Claude:我要用工具 X(ID = abc123) -
• 系统:这是 abc123 的执行结果
举个例子,如果 Claude 调用了一个 ID 为 toolu_1 的 GrepTool,返回结果会是这样:
{ "role": "user", "content": [{ "type": "tool_result", "tool_use_id": "toolu_1", "content": "src/auth/login.ts:42: async function handleLogin(req, res) {\nsrc/auth/login.ts:58: if (!user) return res.status(401)\n..." }]}
Claude 拿到 grep 的结果后,就可以决定下一步了:是去读具体文件、直接修改,还是继续补充更多上下文。
回到主循环(query.ts),这些工具返回的结果会被统一收集起来,然后追加到对话历史里,作为下一轮决策的输入。
const next: State = { messages: [...messagesForQuery, ...assistantMessages, ...toolResults], // ...}
接下来,流程会回到步骤 2。Claude 会带着更新后的上下文(包括刚才的工具结果)再次被调用,然后决定下一步要做什么:
-
• 有时候它会继续查信息、再调几个工具 -
• 有时候信息已经够了,就开始写代码 -
• 也可能是在测试结果里发现问题,转头去修 bug。
这其实就是 Agent 循环的实际运作方式:一轮一轮往前推进。每跑一轮,都会多一些上下文。模型会基于「刚刚发生了什么」来调整下一步,而不是从零开始。
另外,在每一轮之间,系统还会悄悄做一些「补充上下文」的工作:
-
• 重新跑一遍 getAttachmentMessages(),看看有没有新的记忆文件或任务更新 -
• 如果后台的记忆预取完成了,会把结果加进来 -
• 如果技能发现找到了更相关的工具或技能,也会补进上下文
换句话说,上下文不是一成不变的,而是在每一轮之间不断增长。
步骤 7:上下文管理
如果你用 Claude Code 一段时间,应该会遇到一个情况:对话变长之后,它会提示你「需要压缩上下文」。这是因为上下文不是无限的。在最开始组装完上下文之后,系统还会在每一轮循环里持续做管理。
每跑完一轮,它都会检查一件事:现在的上下文有多大了?
因为对话是一直在增长的:
-
• 历史消息越来越多 -
• 工具返回的结果(尤其是读文件、跑 bash)可能很大
几轮下来,很容易就接近模型的上下文上限。
所以系统会在每一轮开始时做一次「自动检查」。当距离上限还剩大约 13,000 tokens(默认值)时,就会触发压缩流程。
当触发压缩时,Claude Code 不是只用一种方式,而是分层处理的。
先是微压缩,它发生在每一轮之间。主要处理的是那些「解释性内容」——比如工具调用之间的一大段说明。
简单来说就是:
-
• 工具的输入 / 输出都会保留 -
• 中间那些冗长的解释,会被压缩成更短的总结
比如 Claude 在改 5 个文件前写了一大段思路,这一段就会被精简,但具体改了什么、工具返回了什么,都不会丢。
再往上,是更重的一层:会话记忆压缩。这一层会直接对「更早的对话历史」下手,把整段对话总结成一条精简的信息,然后替换掉原始内容。
会话记忆压缩是主要策略。它获取最早的对话历史块,调用 API 以生成简洁的摘要,并用单个 CompactBoundaryMessage 替换原始消息。
效果大概是这样:
[CompactBoundaryMessage]"用户要求修复登录 bug。我查看了 src/auth/ 相关代码,包括 login.ts、middleware.ts 和 types.ts。问题出在 login.ts 第 58 行缺少空检查,用户查询可能返回 undefined。用户已确认这个判断是正确的。"
一条摘要消息,可以直接替代掉几十条历史消息,对话就靠这条「压缩记忆」继续往下走。
除了对话本身,工具调用也会被总结。当 Claude 连续跑很多工具(比如一堆 grep 再加一批文件读取),系统会在后台生成一个精简版本,比如:「在整个代码库中搜索 X,在 A、B、C 文件中找到相关实现,并进一步读取这些文件」。当上下文开始紧张时,这种摘要可以直接替换掉原本冗长的工具输出。
如果前面的策略都没兜住,还有最后一层:反应式压缩。这个不是提前触发的,而是「出事了才会顶上」:当 API 因为 prompt_too_long 直接拒绝请求,系统会立刻捕获这个错误,当场做一次压缩,然后重建请求,再试一遍。
这里还有一个挺有意思的工程细节:系统里专门加了一个「断路器」。
// Stop trying autocompact after this many consecutive failures.// BQ 2026-03-10: 1,279 sessions had 50+ consecutive failures// (up to 3,272) in a single session, wasting ~250K API calls/day globally.const MAX_CONSECUTIVE_AUTOCOMPACT_FAILURES = 3
注释里说明了历史背景:曾经有 1,279 个会话,在压缩失败后还在不断重试,有的甚至在一个会话里连续失败 3,000+ 次,每天白白浪费大约 25 万次 API 调用。
最后的解决办法是连续失败 3 次后,就不再尝试自动压缩,防止无限循环或大量浪费 API 调用。
步骤 8:终止与错误恢复
循环总会有结束的一刻。最理想的情况其实很简单:Claude 最后一轮只返回了一段文本,没有再调用任何工具。这时 needsFollowUp = false,流程自然收尾,函数返回 { reason: 'completed' }。
但现实不会总这么顺利。一个完整的 Agent 循环,可能在很多不同的节点停下来,而 Claude Code 基本把这些情况都提前考虑到了。
|
|
|
|---|---|
completed |
|
max_turns |
|
aborted_streaming |
|
aborted_tools |
|
prompt_too_long |
|
model_error |
|
blocking_limit |
|
hook_stopped |
|
在循环因为错误退出之前,系统会先尝试自我恢复。不同类型的问题,对应的处理方式也不一样:
提示太长:会先做一次「轻量清理」,删掉一些细节上下文,但保留整体结构。如果还是不够,就把整个上下文做一轮摘要压缩。再不行,才会报错退出。
输出 token 超限:如果响应太长导致中途被截断,会先提高输出上限再试一次。如果还不够,就从中断的地方继续生成,最多尝试 3 次。实在写不完,就返回当前已有的内容。
服务器过载(529):前台请求会用指数退避重试,尽量等服务恢复。但后台任务(比如摘要、分类、记忆)不会重试,避免在高负载时把压力放大。
模型回退:如果主模型一直返回 529,会切换到备用模型。切换时会清理当前状态,把未完成的内容标记掉,然后用新模型重新跑一轮。
高级特性:先思考后行动
前面讲的流程,其实是一个最简单的闭环:用户提问 → Claude 回答 → 调工具 → 返回结果。但真实任务往往没这么线性。比如你让 Claude Code 去「重构认证系统」,这通常意味着:涉及几十个文件,需要多轮分析和修改,还要保证过程不出错。
这时候,如果还是「想到什么就做什么」,很容易越改越乱。所以在真正动手之前,Agent 需要先做一件更重要的事:想清楚要怎么做,以及现在做到哪一步了。
Claude Code 为此提供了两个关键能力:
-
• 计划模式(Plan Mode):先拆解任务,明确步骤,再执行 -
• 任务(Tasks):在执行过程中持续跟踪进度,知道自己还差什么
Plan Mode:规划模式
Plan Mode 本质上只是权限系统里的一个「状态切换」。当 Claude 进入这个模式(可以是它自己决定,也可以是你触发),toolPermissionContext.mode 会被切到 'plan',同时把之前的模式存在 prePlanMode 里,方便后面恢复。
但真正的变化,其实不在权限,而在行为引导。
从技术上讲,什么都没被关掉:Claude 依然可以用所有工具,甚至还能改文件。
但系统会在上下文里加一段很明确的提示,大概意思就是:
在计划模式下,你应该按照以下步骤操作:1. 仔细浏览代码库,了解已有的模式和结构2. 找出类似功能或架构方案3. 思考多种实现方式及其利弊4. 如有需要,使用 AskUserQuestion 澄清方法5. 制定具体的实施策略6. 准备好后,用 ExitPlanMode 提交你的计划以供批准注意:在这个阶段不要编写或修改任何文件,这是一个纯粹的只读探索和规划阶段。
这里有个很关键的点:它不是靠「限制工具」,而是靠提示词去引导行为。
Claude 在计划模式下,其实仍然有写权限,但系统给出的指令非常明确:现在先探索,不要修改。实际效果也挺符合预期——它会去读文件、跑 grep、梳理代码结构,然后慢慢把一套可行的方案拼出来,而不是一上来就动手改代码。
计划生成之后,也不是直接执行。Claude 会把计划保存成一个文件,并在调用 ExitPlanMode 时,把这份计划展示给你确认。只有在你明确同意之后,系统才会恢复到进入计划模式之前的权限状态,同时把这份「已批准的计划」重新塞回上下文:
用户已批准你的计划,你现在可以开始编码。在开始之前,如果需要,请先更新你的待办列表。## 已批准的计划1. 将认证逻辑从 `middleware.ts` 提取到 `auth/service.ts`2. 更新登录处理程序以使用新的认证服务3. 为认证服务编写单元测试4. 更新相关的集成测试5. 删除已弃用的认证助手
现在 Claude 的状态就很清晰了:既有写权限,也有一份明确要执行的计划。接下来基本就是按步骤推进,而不是边想边改。
还有一个挺细节但很重要的设计:计划模式的提示是「有节制地出现」的。
它不会在每一轮都把完整的计划提醒重新塞一遍,而是做了几层控制:
-
• 有时候给完整提醒 -
• 有时候只给简化版本 -
• 如果最近刚提醒过,这一轮就直接跳过
这样做的目的很简单:避免这些规划提示反复出现,把上下文撑爆。
Tasks:任务系统
如果说 Plan Mode 解决的是「先想清楚再动手」,那 Tasks 解决的就是另一件事:做着做着,别把自己做丢了。
任务系统本质上很简单,就是一组围绕「任务状态」的工具:
-
• TaskCreateTool:创建任务 -
• TaskGetTool:查看任务 -
• TaskUpdateTool:更新进度 -
• TaskListTool:列出所有任务
所有任务都会被存成一个 JSON 文件,落在磁盘上,算是一种很轻量的「外部记忆」。
{ id: string, subject: string, description: string, status: 'pending' | 'in_progress' | 'completed', blocks: string[], // 此任务阻止的任务 ID blockedBy: string[], // 阻止此任务的任务 ID owner: string, // 哪个 agent 拥有此任务}
任务之间其实是可以建立「依赖关系」的。通过 blocks 和 blockedBy 这两个字段,任务会形成一个简单的依赖图。比如任务 #3 被任务 #1 阻塞,那 Agent 就知道:#1 没做完之前,#3 不该动。这样就避免了「顺序错乱」或者提前动手导致返工。
但光有结构还不够,还得持续提醒。系统会定期检查:getTaskReminderAttachments() 检查 Agent 已经多久没碰任务系统了。如果时间有点久,就会往上下文里塞一个提醒,比如:你现在有 3 个待处理任务,1 个进行中。
这个提醒的作用很直接——把 Agent 拉回正轨,让它:更新进度、标记完成或者切换到下一个任务。更有意思的是,任务系统不只是单人用的,它是支持多 Agent 协作的。
当多个 Agent 一起工作时:
-
• 它们共享同一份任务列表(按团队,而不是按会话) -
• 谁接手了任务,就会被标记为 owner -
• 如果任务被重新分配,新的负责人会收到一条内部通知
也就是说,这套机制不仅在解决「我做到哪了」,还在解决:我们团队现在各自在做什么。
这些如何融入循环
Plan Mode 和 Tasks,其实并没有改变整个 Agent 循环的结构。循环还是那个循环:收集上下文 → 调模型 → 调工具 → 写回结果 → 进入下一轮。它们只是在循环内部工作。
从实现上看,一切都还是工具调用:
-
• EnterPlanMode是一次工具调用 -
• TaskCreate是一次工具调用 -
• 任务更新、退出计划模式,也全都是工具调用
而在每一轮开始时(步骤 1),上下文组装阶段会把这些状态一起带上:
-
• 当前是不是在 Plan Mode -
• 当前有哪些任务、进度如何
和普通的工具结果一样,被模型「看到」。
可以把这个模式总结成一句话:Agent 用自己的工具,来管理自己的工作。它不是在一个外部系统里被调度,而是在对话里,一边思考、一边行动、一边更新自己的状态。
子智能体:不可避免的递归
在步骤 5 中,有时工具调用会是 AgentTool。当这种情况发生时,它会启动一个新的循环——递归地执行。
AgentTool 接收提示词、可选的 agent 类型和隔离设置:
const baseInputSchema = z.object({ description: z.string().describe('A short (3-5 word) description'), prompt: z.string().describe('The task for the agent to perform'), subagent_type: z.string().optional(), model: z.enum(['sonnet', 'opus', 'haiku']).optional(), run_in_background: z.boolean().optional(),})
在底层,调用 AgentTool 会启动一个全新的循环:
-
• 子智能体有自己独立的 query()循环 -
• 它有自己的消息历史,不会直接干扰主智能体 -
• 它有自己的工具上下文,并且只允许访问一部分工具
子智能体不能无限制地产生更多子智能体,也不能调用某些敏感或受限的工具。
三种隔离模式
隔离模式决定了子智能体和父智能体之间如何共享或隔离工作区:
-
• 同 CWD:子智能体和父智能体使用相同的工作目录。适合需要访问父级文件的研究或分析任务。 -
• Worktree:子智能体在仓库中有自己的 git worktree副本。它可以自由修改而不影响父智能体的工作。如果更改有用,可以合并到主分支;如果不需要,worktree 会自动清理。 -
• 后台:子智能体在后台异步运行。父智能体继续自己的任务,并在子智能体完成时收到通知。这样 Claude Code 可以一边做研究,一边帮你处理其他事情。
递归设计的复杂度边界
子智能体在代码库中并不是特别「神秘」。它就是一个缩小版的 query() 循环——使用相同的工具系统、权限模型和上下文压缩逻辑,只是范围更小、工具更受限。
当子智能体完成任务时,它的输出就像普通工具结果一样流回父循环。父智能体无需区分它和普通工具调用。
这种设计保证了复杂度是可控的:
-
• 没有单独的「Agent 运行器」或「任务执行器」需要管理。 -
• 顶层循环的压缩和错误恢复策略,同样适用于子智能体。 -
• 每个子智能体都是父循环的一部分,不会引入不可控的复杂性。
简单来说,递归的边界很清楚:子智能体的行为完全在父循环管理之下。
结语:Harness
从用户发送一条消息到整个 Agent 循环完成,我们看到 Claude Code 是如何运作的:
-
• 上下文组装:系统提示词、各目录下的 CLAUDE.md、持久记忆和技能一起组成完整上下文 -
• 异步循环:响应是流式返回的,工具调用和状态更新在后台并行进行 -
• 工具体系:内置工具加上 MCP 工具统一走同一套权限机制 -
• 权限控制:读操作默认放行,写操作需要确认或额外判断 -
• 执行策略:读操作可以并发,写操作串行执行,避免冲突 -
• 反馈循环:工具结果会回到上下文里,影响后续决策 -
• 长会话处理:通过多种压缩策略控制上下文长度 -
• 错误恢复:针对不同类型的问题都有兜底机制 -
• 递归子智能体:支持递归调用,但范围和权限都是受控的
整体来看,Claude Code 更像一个完整的 Agent 执行框架,而不是简单的对话工具。它把规划、执行、反馈这些环节串成一个闭环,让复杂任务可以自动推进,同时又不至于失控。
如果你也在做 AI Agent,很多精力其实都会花在这套运行机制(Harness)上,这部分往往才是最有价值的地方。
既然看到这里了,如果觉得有启发,随手点个赞、推荐、转发三连吧,你的支持是我持续分享干货的动力。
夜雨聆风