从入门到精通|Spotfire软件实操技巧指南

企业数字化转型的核心,是让数据从“沉睡资产”变为“决策引擎”。当下企业普遍面临数据孤岛、报表滞后、分析门槛高的痛点,即便企业部署了BI平台,也常因操作复杂而难以实现全员落地。
某IT团队负责人这样评价:
“我们的业务需要一款应用来处理和管理海量数据,而Spotfire恰好能够满足这一需求。该应用能以直观易懂的可视化方式呈现最佳数据效果,无需依赖复杂的公式或技术。”
Spotfire凭借其强大的分析能力与灵活的操作体验,正在成为全球众多企业和数据分析师的首选工具。本文将聚焦Spotfire的实操技巧,探讨这款行业领先的可视化工具如何实现数据真正服务于业务。
01支持多国语言
作为一款面向全球用户的数据分析工具,Spotfire深度适配多种语言环境。Spotfire的默认语言是英文(en-US),额外安装好语言包后就能随意切换语言。目前官方支持的语言包括简体中文、英语、法语、德语、意大利语、日语、韩语、巴西葡萄牙语、西班牙语,覆盖全球主要使用场景。这降低了那些对英语不熟练的业务人员或管理者的学习成本,使他们更专注于数据分析本身。除此以外,多语言支持也让跨国企业的沟通更为轻松,不同地区的团队可以用自己熟悉的语言查看同一份分析报告,极大降低了沟通成本,有效促进高效协作。
它的语言设置也十分简单:在获取官方语言包后解压至本地文件夹,根据部署环境(Windows或Linux)选择对应语言文件进行配置。管理员可统一设置默认语言,推送至团队所有用户;普通用户也可根据自身习惯,在客户端手动切换语言,全程无需复杂操作,真正实现“本地化”使用体验。

管理员在服务器后台上传语言包文件,推送至所有客户端

客户端语言设置界面,选择后,重启生效
02设备要求
想要Spotfire发挥最佳性能,首先需要配置合适的硬软件设备。无论是个人使用的客户端,还是企业部署的服务器,官方都给出了明确的最低要求和推荐配置。
以最新创新版14.8为例,展示官方要求的适配系统需求:
1.硬件
|
处理器 |
最低配置:双核(Core i3或同等处理器),2GHz,64位 推荐配置:4核或以上(Intel Xeon E5或同等处理器),2GHz,64位 |
|
内存 |
最低要求:8GB 推荐内存:16GB或更高 |
|
硬盘 空间 |
最低要求:小型测试系统需10GB 建议:至少30GB,来容纳多个部署区域、信息链接和库内容缓存、库导出以及日志文件 关于缓存:常用数据缓存会占用额外的空间,且最大为10GB |
2.软件
|
操作系统 |
Microsoft Windows Server 2025 Microsoft Windows Server 2022 Microsoft Windows Server 2019 Red Hat Enterprise Linux 10 Red Hat Enterprise Linux 9 Debian 13 Debian 12 Ubuntu 24.04 LTS Ubuntu 22.04 LTS |
|
Windows安装权限 |
Spotfire Server 14.8 必须在拥有完整管理员权限的Windows 用户账户下进行安装。 |
|
web端浏览器配置 |
支持的浏览器: Google、Microsoft Edge、Mozilla Firefox 屏幕分辨率: 最低:1024×768 像素,16位或32位色深 推荐:1920×1080 像素或更高,16位或32位色深 |
|
网络 |
IPv4或IPv6 |
|
Java开发包 |
Eclipse Temurin 21 LTS版本(包含在安装程序中,无需单独下载安装) |
总体来说,Spotfire对计算机的硬软件要求不高,主流商务本就能流畅启动、做可视化、跑分析,对企业来说降低了数字化门槛,每一台普通办公电脑,都能成为强大的数据分析终端。
03界面操作指南

Spotfire的界面设计简洁直观,核心功能分区清晰
1.可视化区域(核心工作区)
中央的空白画布是你进行图表制作、数据分析的主要区域,所有可视化图表(柱状图、折线图、散点图等)都将在此展示。你可以通过拖拽来调整图表位置、大小,也可以通过右键菜单修改图表属性。系统会自动推荐适配数据的可视化图表,新手可参考推荐快速创建图表。
2.页面导航栏
位置在界面的底部,你可以创建多个页面,放置不同维度的分析内容(如数据准备页、可视化分析页、结论汇总页),并且支持重命名、拖拽排序。此外,每个页面内部还可添加文本区域,用于标注分析说明、动态信息,或触发过滤、页面切换等交互操作。

3.编辑工具栏
这是最常用的功能区,需先在右上角切换至“编辑模式”才能显示。
1)文件与数据:左侧“+”图标,用于导入数据(支持Excel、CSV、数据库等)、打开现有分析文件,新手可通过“添加数据”按钮快速导入本地文件,系统会自动识别数据类型并预览;
2)可视化工具:多种图表类型可供选择,支持一键生成可视化图表,无需手动设置复杂参数;
3)数据操作:包含数据过滤、排序、去重、计算列创建等功能,是数据准备的核心工具;
4)分享与导出:支持将分析结果导出为PDF、PowerPoint、Excel、JPG等格式,方便团队协作和汇报展示。
新手可点击界面右上角的“帮助”按钮,查看官网内置的新手引导,快速熟悉各模块功能;若找不到某一功能,也可通过界面搜索框直接搜索,提高操作效率。
04数据分析核心实操技巧
认识基础界面布局后,想要从“会用”升级为“精通”,就需要掌握Spotfire数据分析的核心实操技巧。
1.数据导入与预处理
Spotfire支持80+数据源接入,包括静态数据(Excel、CSV)、动态数据(实时流数据)、数据库数据等,新手可通过“添加数据”按钮一键导入,系统会自动识别数据类型、检测缺失值。
1)导入时预览数据,提前筛选无用字段,避免导入冗余数据,提升分析速度;
2)利用“数据清洗”功能,快速去除重复值、填充缺失值,通过“数据转换”工具完成数据格式调整,无需手动处理;
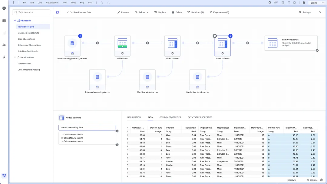
3)多表关联时,通过“数据关系”功能建立字段关联,实现跨表分析,适合复杂数据集的深度挖掘。

数据的清洗、关联、转换
2.可视化图表优化,让数据更直观
除了基础图表,Spotfire的可视化还支持3D图表、地理空间分析等高级可视化。
1)散点图中拖拽数据列至“颜色”“大小”“形状”面板,快速区分数据维度,让图表更具层次感;

不同维度数据分析更直观
2)利用“细节按需展示”(Details-on-Demand)功能,点击图表数据点,即可查看详细信息,无需切换页面;

可视化图表中细节数据按需展示
3)自定义图表样式,统一颜色、字体、标签,提升图表美观度,适合汇报展示;进阶用户可尝试地理空间分析,通过多层地图、最优路径计算等功能,挖掘地理维度的数据关联。

数层地图层
3.过滤与交互,精准定位核心数据
面对海量数据,精准过滤能帮你快速定位关键信息,Spotfire提供多种过滤方式:
1)添加过滤组件(下拉列表、滑块、复选框),实现动态过滤,调整过滤条件时,所有关联图表会实时更新;

2)使用“标记”功能,选中图表中的特定数据点,其他关联图表会自动高亮显示相关数据,快速发现数据关联;


3)创建“过滤规则”,保存常用过滤条件,下次分析可直接调用,避免重复操作。
4.表达式与计算列,实现复杂分析
对于需要复杂计算的场景,Spotfire的表达式编辑器的功能强大,支持数学、统计、逻辑等多种函数。
1)通过“插入”菜单,创建计算列、计算表,利用内置函数(如求和、平均值、计数)快速完成数据计算,无需手动输入公式;
2)进阶用户可利用表达式编辑器编写自定义表达式,实现复杂逻辑计算,结合R语言扩展分析能力,完成统计建模、机器学习等高级任务;
3)保存常用表达式至“表达式库”,方便后续复用,提升分析效率。
5.协作与自动化,提升团队效率
Spotfire支持企业级协作,同时提供自动化功能,适合团队共同完成分析任务。
1)将分析文件保存至Spotfire服务器的“资源库”,设置访问权限,团队成员可共同编辑、评论,实现实时协作;
2)利用“自动化服务”,定时更新数据、刷新图表、分发分析报告,无需手动操作,节省时间;
3)导出分析结果时,选择“交互式PDF”,接收者可在PDF中查看动态图表,点击数据点查看详细信息,提升汇报效果。
结语
Spotfire其核心优势在于“强大而不复杂”,无论是个人数据分析、企业报表制作,还是团队协作分析,Spotfire都能帮你提升效率、挖掘数据价值,实现“人类创造力与现代计算完美结合”。
更智能、更易用、更安全|Spotfire 14.8 版本更新,企业数据分析有这些新功能!
大数据时代,以智能提升效能:企业如何借助Spotfire提升竞争力,实现数智化转型?
更多产品信息可点击主页或搜索官网查询
官网:https://www.yuantongsl.com/

夜雨聆风