iOS应用上架系列 – 创建APP信息
hello,各位精神股东们大家好,我是AI产品经理老李,是一名在B端产品领域摸爬滚打多年的产品经理,不管你有没有做过iOS开发,我都建议你好好了解一下这个正在改变世界的工具
iOS上架实战系列 • 第4篇
创建APP

第1步:填写应用名称
-
平台:勾选iOS平台 -
名称:最多30个字符,简洁明了、包含核心关键词、避免特殊字符,不能与平台中的应用名称重复 -
主要语言:根据需求选择主要语言,可以默认主要语言是英文或简体中文 -
套装ID:需要点击下方的证书、标识符和描述文件链接创建一个APPID文件 -
SKU:要求唯一,可以使用app名称+sku+001的形式,如: bankcode-sku-001 -
坑:应用名称太长 → 改成简洁明了的名称
第2步:填写副标题(在APP信息中填写)
-
长度:最多30个字符 -
建议:补充应用名称没有提到的功能、突出核心卖点 -
坑:副标题重复应用名称 → 改成补充说明
第3步:填写应用描述(在审核信息中填写)
-
长度:最多4000个字符 -
建议:开头概括核心功能、中间详细介绍、结尾引导下载 -
坑:描述前3行不重要 → 把核心卖点放在前3行(会被截断)
第4步:填写关键词(在审核信息中填写)
-
长度:最多100个字符 -
建议:选择用户搜索频率高的词、避免和应用名称重复 -
坑:关键词和应用名称重复 → 改成不重复的关键词 


第5步:准备应用图标(在Xcode中设置,打包后随应用自动上传识别应用图标)
-
尺寸:1024×1024像素 -
格式:PNG -
要求:无圆角、无透明度、无边框 -
坑:图标有圆角 → 重新上传无圆角的图标
第6步:准备应用截图
-
要求:每个设备尺寸都需要截图、必须是真实截图、不能包含其他设备 -
尺寸:iPhone 6.7″(1290×2796)、iPhone 6.5″(1242×2688)、iPad Pro(2048×2732) -
坑:用设计稿上传截图 → 可以使用 Xcode中的模拟器来截图,建议 iPhone选择 iPhone13Pro Max机型,iPad选择 13寸的 iPad Air 或 iPad Pro机型,用于截图完全够用
第7步:优化关键词(ASO)
-
关键词研究:使用工具搜索相关关键词、查看竞品的关键词 -
关键词布局:应用名称(最重要)、副标题(次要)、关键词(长尾) -
描述优化:前3行最重要、包含核心关键词、使用emoji -
A/B测试:尝试不同的应用名称、测试不同的截图
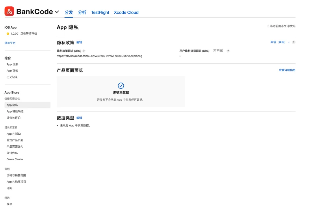
第8步:设置隐私政策
-
要求:必须提供 -
建议:使用kimi或豆包帮你生成隐私策略说明 -
坑:没有隐私政策 → 可以使用飞书生成在线的隐私政策文档
—————————————————-
从0到1上线一个产品系列回顾:
1. 需求线索调研
AI需求分析:从市场调研到用户洞察,3个Prompt模板直接用
2. 编写需求文档
3. 项目原型设计
AI原型设计:用 Google Stitch,从0到高保真原型
4. AI编码开发
5. 实战总结
6. iOS产品上架
iOS应用上架系列 – 签署商务协议、登记银行账号、填写报税表
—————————————————-
夜雨聆风