我从Claude Code源码中,看到了软件工程之美

如今,不少人认为“只要模型能力足够强,就能解决所有问题”。三月的最后一天,Claude Code因源码泄露“被开源”后,我们重新认识到:再强大的大模型,也需要依托软件工程的设计思路,明确定义行为边界与流程逻辑。这并非否定模型的能力,而是保障系统稳定运行、提升执行效率的必要前提。
我们从Claude Code的源码中,看到了一套完整的软件工程体系,正是这套体系,让大模型的潜在能力转化为了可信赖、可落地的工程实力。

#1
软件工程在AI系统中的核心价值
从Claude Code的设计思路可以发现:AI系统本质上仍是软件系统,而软件系统的核心价值,始终围绕“清晰逻辑→稳定结果→高效执行”这一因果链条展开,链条的每一个环节,都离不开工程化设计的支撑。
从源码结构来看,Claude Code拥有一套完整的智能体操作系统(Agent OS):其顶层结构包含入口点(entrypoints)、常量(constants)、工具(tools)、服务(services)、工具类(utils)、命令(commands)、组件(components)等多个模块。
这种平台化系统的分层架构,正是软件工程中“关注点分离”原则的典型实践——将不同功能模块拆分,让每个模块专注于自身核心职责,既便于维护,也能提升系统整体稳定性。
#2
Prompt模块化:从静态文本到可编排的运行时资源
在Claude Code中,对系统提示词(Prompt)的处理方式,最能体现其工程化思维的深度。在src/constants/prompts.ts文件中,我们没有看到一段固定不变的“神奇文本”,只看到一个经过精心设计的动态编排器,让Prompt从静态的指令,变成了可灵活调整、可高效管理的运行时资源。
案例2.1:提示词缓存优化策略
getSystemPrompt()函数采用“静态前缀+动态后缀”的架构设计:静态前缀涵盖身份定义、系统规范、任务原则、风险控制、工具使用标准、语气风格及输出效率等内容,这些内容在多个会话中高度统一,适合进行缓存处理;动态后缀则根据会话场景的不同实时注入,包括会话引导、记忆信息、语言设置、输出风格、MCP指令等个性化内容。
这种设计的核心价值,在于将Prompt作为可编排的资源进行管理。源码中明确界定提示词动态边界(SYSTEM_PROMPT_DYNAMIC_BOUNDARY),边界前后分别对应可缓存复用内容与会话特定内容,这种结合缓存的Prompt编排思路,体现了Claude Code对令牌成本和缓存命中率的工程化优化考量。
这正是软件工程中“性能优化”原则的具体应用:通过识别可复用资源,设计合理的缓存策略,借助架构设计从根源上降低系统运行成本,而非单纯依赖后期调优。
#3
Agent专业化:从“全能型”到“分工明确”的角色定位
Claude Code的另一大核心设计,是智能体(Agent)的专业化分工。源码中明确定义了多种内置智能体(built-in agents),每一种智能体都有清晰的职责边界,避免了“一个智能体包揽所有任务”带来的混乱与低效。
案例3.1:Explore Agent的只读约束设计
Explore Agent(探索型智能体)被定位为“专注于代码探索的只读专家”,其系统提示词中明确规定:不得创建、修改、删除、移动任何文件,不得编写临时文件,不得通过重定向、heredoc等方式写入文件,不得运行任何会改变系统状态的命令。
这种“刻意限制为只读专家”的设计,有效避免了探索类任务干扰主线流程,降低了角色混杂带来的不确定性。这正是软件工程中“单一职责原则”(SRP)的体现——每个组件只负责一件事,并且把这件事做到极致,既提升了效率,也降低了故障排查的难度。
案例3.2:Verification Agent的对抗式验证机制
Verification Agent(验证型智能体)的设计更具亮点。它的核心职责被明确赋予“主动寻找问题、尝试突破漏洞”的定位,而不是简单确认“代码实现看起来没问题”。其提示词开篇就明确指出了两类常见的验证误区:一是“回避验证”,即只看代码表面,不执行实际检查,随便标注“通过”;二是“被表面现象迷惑”,即看到UI正常、基础测试通过,就忽略剩余20%的潜在问题。
为了避免这些误区,Verification Agent被强制要求完成一系列验证动作:执行构建、测试套件运行及代码检查;根据代码变更类型开展专项验证(前端自动化测试、后端接口实测、CLI输出检查等),同时需进行对抗性探测,附上具体检查命令与输出,最终明确验证结果(通过/失败/部分通过)。
这种对抗式验证的设计,直接针对性解决了大模型“差不多就行”的敷衍倾向,是软件工程中“防御性编程”思维的延伸——预设系统可能出现的问题,通过主动设计验证机制,提前发现并规避风险。
#4
工具执行链:从直接调用到全流程运行时治理
Claude Code的工具执行机制,充分体现了“明确边界、规范流程”的工程化理念。在src/services/tools/toolExecution.ts文件中,我们可以看到一条标准化的运行时流程(runtime pipeline),而非简单的“模型决策→直接调用工具”的线性逻辑。
案例4.1:PreToolUse Hooks拦截机制

如上图所示,工具执行包含了14个复杂步骤。其中,PreToolUse hooks(工具使用前钩子)是整个流程中最关键的拦截节点。通过钩子,可实现多种核心控制功能:输出普通消息、返回钩子权限结果、调整输入参数、阻止流程继续、明确终止原因、补充额外上下文等。其核心能力包括:
-
updatedInput:钩子可改写工具输入参数,但不必然参与权限决策;
-
permissionBehavior:钩子可直接指定权限(允许/询问/拒绝);
-
preventContinuation:即便未明确拒绝,也可阻止工具执行流程继续。
这种设计让钩子成为真正的运行时策略层,能够深度参与流程控制,正是软件工程中“管道-过滤器”(Pipeline-Filter)架构模式的实践——将整个执行流程拆分为多个处理阶段,每个阶段都有明确的职责,可在不破坏整体结构的前提下,灵活插入或移除处理逻辑,提升系统的扩展性与可维护性。
#5
工具使用规范:从“提供能力”到“规范行为”
Claude Code的另一项关键设计,是对工具使用的明确规范。在getUsingYourToolsSection()函数中,定义了一套清晰的工具使用策略(如下图所示)

这套规范的核心意义,在于它不仅告诉智能体“你拥有哪些工具”,更明确了“如何正确、高效地使用这些工具”。这正是软件工程中“抽象层”思维的体现——隐藏底层工具的原始能力,通过封装好的接口,引导使用者按照规范操作,减少误操作,降低系统风险。
#6
总结
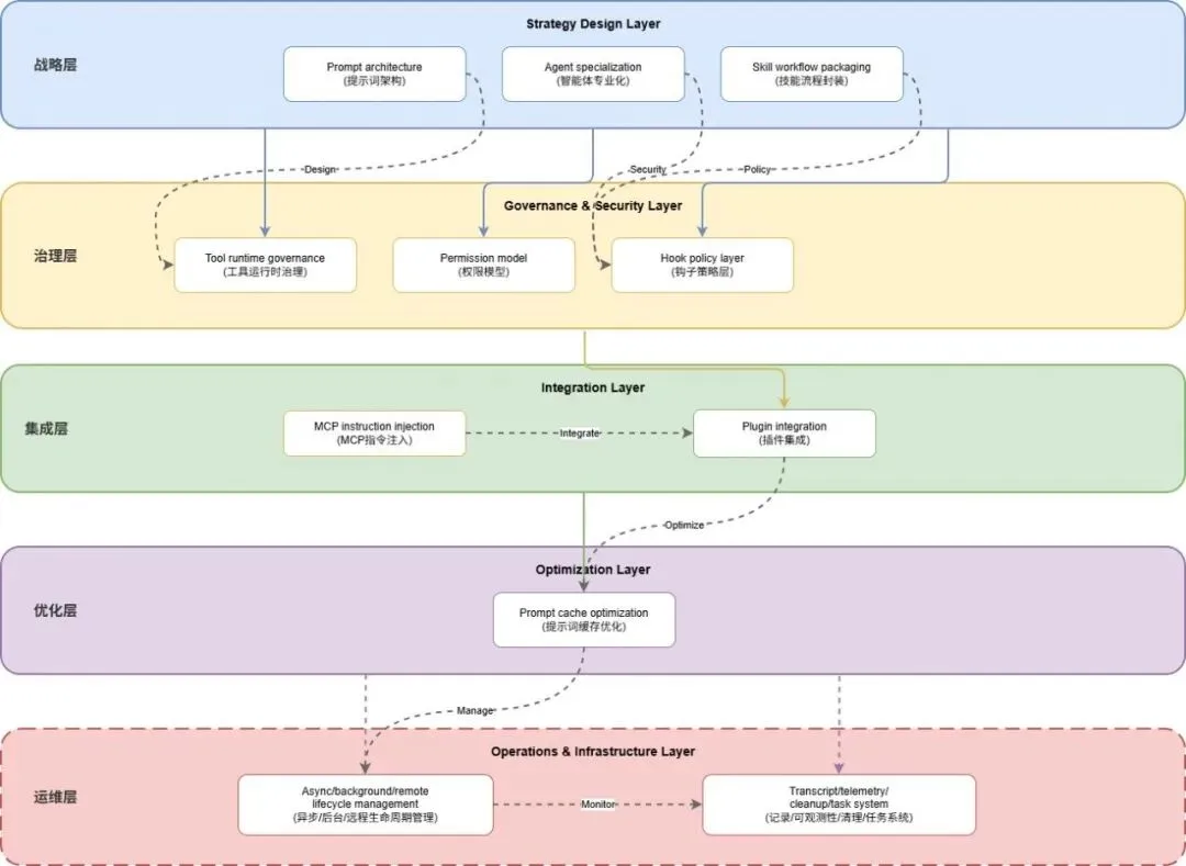
通过对Claude Code源码的深入拆解与分析,我们会发现类似的案例比比皆是,限于篇幅无法全部展出。通过上述分析,我们清晰看到了软件工程在AI系统中的核心价值。Claude Code的强大,源于一套完整、严谨的软件工程体系(如下图所示),而非依赖某一段“神秘的系统提示词”。

这套体系,完整践行了软件工程的核心原则:
-
模块化:提示词的动态编排、技能的流程封装、智能体的专业化分工,让系统各部分既独立又协同;
-
封装性:工具执行链的14步流程、权限模型的统一接口,隐藏底层实现细节,降低使用与维护成本;
-
接口设计:AgentTool、SkillTool的模型侧协议文档,规范了交互标准,提升了系统的兼容性与扩展性;
-
单一职责:探索智能体专注只读、规划智能体专注规划、验证智能体专注验证,各司其职、各尽其能;
-
防御性编程:验证智能体的对抗式验证、工具使用前钩子的拦截机制,主动规避系统风险;
-
性能优化:提示词缓存边界设计、分支机制的缓存复用策略,通过架构设计实现系统级效率提升。
这些设计共同构建起“清晰逻辑→稳定结果→高效执行”的完整因果链条。事实上,将软件工程思维应用于AI系统,并非限制大模型的能力,而是为了更好地释放其潜能——让大模型的强大能力,能够在规范的边界和流程中,稳定、高效地转化为可落地、可信赖的工程价值。
Claude Code的源码不仅是一段可运行的代码,更是一套构建可靠AI系统的软件工程最佳实践。它告诉我们,大模型在各产业的应用落地,不在于一味追求模型本身的能力强弱,而在于搭建更完善、更严谨的工程体系——唯有工程化,才能让大模型真正融入产业场景,发挥其应有的实用价值。

中山大学
人工智能研究院智能软件研究中心
我们是中山大学人工智能研究院智能软件研究中心,汇聚多位全球前2%的顶尖科学家与青年教师力量,聚焦AI智能体的可信性问题,面向软件和信息服务、智能制造、电子商务、智慧健康等实际应用场景开展深入研究。
研究中心的使命是将智能体从“可对话”推进到“可交付、可管控”。围绕可靠性与鲁棒性、自主规划、领域检索、工具适配以及可解释性等关键问题开展平台化能力研究。
近年来,中心成员承担了多项国家级和省部级基金项目,主持或参与建设了大湾区生成式人工智能安全发展联合实验室、珠海市可信大模型重点实验室、中山大学-招联数字金融联合研究中心、广东移动-中山大学智慧应用联合实验室等平台,推动了可信智能体在多个行业的落地应用。
产学研合作
企业如在AI智能体有需求梳理、应用开发、项目落地等需求,可通过项目合作、联合攻关等形式与中山大学人工智能研究院智能软件研究中心合作,具体合作欢迎联系叶老师沟通交流。
叶老师电话:13570399471(微信同号)
——咨询联系问卷——

(填写问卷,我们会有专人尽快与您联系)

(关注视频号,了解更多产学研动态)
夜雨聆风